
Easily find issues by searching: #<Issue ID>
Example: #1832
Easily find members by searching in: <username>, <first name> and <last name>.
Example: Search smith, will return results smith and adamsmith
Aqua Data Studio / nhilam |
Follow
829
|
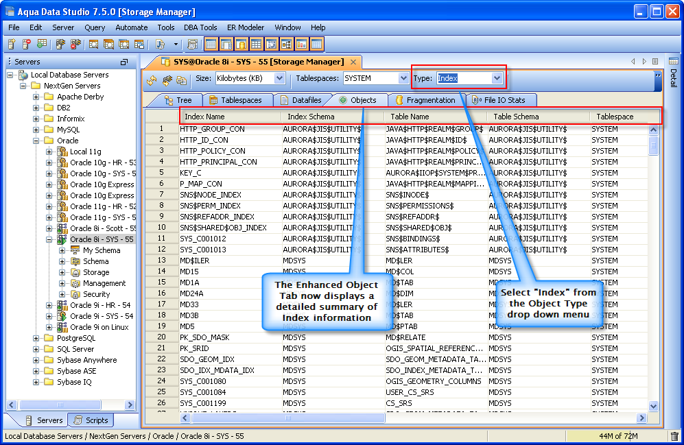
With the Oracle Storage Manager you can now use the "Object" tab to view the storage information of table and indexes for capacity planning.
The new enhanced Object tab displays:
Object Tab - Display of the Tables and Indexes.
| Table Objects | Index Objects |
|
|
|
|
|
|
|
|
About AquaClusters Privacy Policy Support Version - 19.0.2-4 AquaFold, Inc Copyright © 2007-2017