
Easily find issues by searching: #<Issue ID>
Example: #1832
Easily find members by searching in: <username>, <first name> and <last name>.
Example: Search smith, will return results smith and adamsmith
Aqua Data Studio / nhilam |
Follow
829
|
Server Registration : Permission - Added a permission for SQL Debugger. Determines if a user may open the SQL Debugger on any procedure on this connection.
| Debugging Permission |
Open Recent: Aqua Data Studio now supports a "Recently Opened" menu item in the File menu. This stores the last 10 files that have been opened, so the user can quickly access any recently opened files.
| Open Recent |
Source Control Status Indicators : Source Control Status now displays more vividly. It also includes "nonversioned" indicators for items within local repositories that have not been committed to the remote repository.
| Source Control Status Indicators |
SVN Commit : You may now multi select objects, right mouse click and check/uncheck objects.
| SVN Multi Select |
New "Form" Results Tab : Displays database results as records with column names on the left and value on the right, as if the information was appearing in a form. Next and Previous buttons allow cycling through the records. Records can also be viewed by entering a record number.
| Form Results |
Configurable Query Results Pane: The Query Results Pane now allows the user to rearrange the result type tabs (Text, Grid, Pivot Grid, Form, etc) in the order desired. The order of the tabs will persist accross appliction restarts. This allows the user to choose the result types desired and choose the primary results tab in the first tab location as the default result to view.
| Results Tab Reorder |
Pivot Grid Custom Filter - Day Option Added: If your Pivot Grid contains a date field as a Filter Field, then the Custom Filter dropdown for your date field now contains a new set of conditions that allow you to filter "on" the days of the week.
| Pivot Grid Custom Filter |
Pivot Grid Custom Filter Days |
Grid Resize Column Width to Data: If you double click the column header border in a Grid Result, the column width expands to match the widest data in that column. This mimics the behavior of the Table Data Editor.
| Grid Column Fits Width |
Toggle Commenting Out Source Code: Added 3 additional menu action items under Automate menu option to facilitate quickly commenting out code. Added [Toggle // Line Comment], [Toggle -- Line Comment] and [Toggle /* Block Comment].
| Toggle Comments |
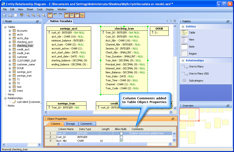
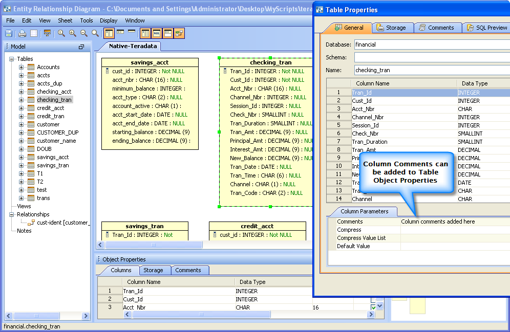
Support in PostgreSQL for Table and Column comments for Scripting DDL, Visual Editing and ER Modeler.
| PostgreSQL Comments |
Script Object Permissions for User: We have added the ability to generate a script of object permission DDL for a given user. This functionality is invoked by right-clicking on a given user, choosing the "Script Object to...." option and then choosing "Grant" (or Revoke to generate a script that removes object permissions). Below is the supported list of database vendors that this feature is compatible with.
| Script Object Permissions: User |
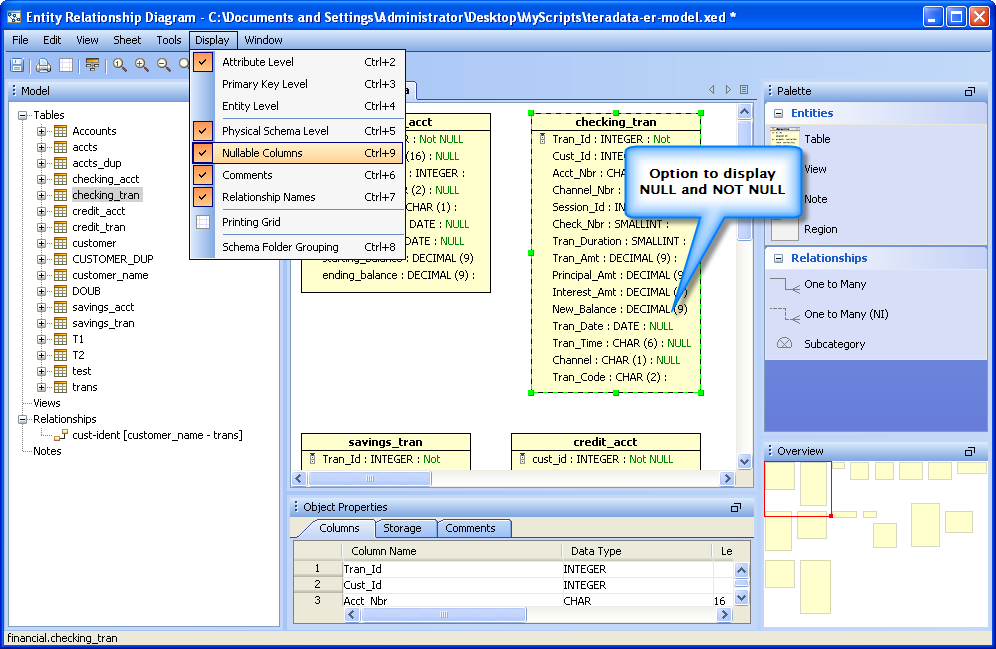
Global Date, Time, Date/Time and Decimal Symbol Display Options: By default, ADStudio inherits your OS settings for date/time/number display options. With 9.0, you now have the ability to customize them by going to File -> Options -> General -> Appearance.
| Global Date, Time, Date/Time Options |
Date/Time Format Displayed |
Generate Template Scripts: With this feature, it's now possible to quickly create a script template that will execute against each selected object. Examples include rebuilding a subset of indexes and adding a standardized prefix to all your table names. To use this feature, select multiple objects in the schema browser and right mouse click and choose "Generate Template Script.". You can now enter the SQL statement that you want generated for each selected object.
| Select Objects for Template Script |
Write Template Script |
Generated Template Script |
Rebuild Multiple Oracle Indexes |
Explore: Objects can be explored in the file system through a right-click menu that opens the containing operating system folder holding the files. This makes it easy to see the full path and contents of a project, a database connection and more through the operating system's directory structure
| Explore |
Secure Storage Option: The Secure Storage option allows storing opaque objects (which can hide values on display in the editor) for use within AquaScripts. Its purpose is not to reveal stored text to the user or script, but to pass it to an AquaScript function. This allows scripts to programatically access and use these objects to pass opaque values securely. This interface represents an opaque object, for example a password, which can be passed to various OpenAPI methods without revealing the content to the script code.
| Secure Storage Options |
Secure Storage Example |
Check, Uncheck, Reverse Selected Objects in lists : The behavior of checking, unchecking and reverse checking has been enhanced. The operations now work on the selected items, and not all of the items in the list. This allows you to search, filter and select the items you want to operate on and then apply the check, uncheck or reverse check.
| Multi Select Check, Uncheck, Reverse |
Tab Compare Results Refresh : When a Tab Comparison is performed, it is possible to refresh the results. This allows edits to be compared without having to relaunch the Tab Compare Tool each time.
| Tab Comparison Results Refresh |
Memory Monitor : Under Help -> Memory Monitor, view live statistics on memory usage by the application, including Max Memory, Total Memory and Used Memory.
| Memory Monitor |
Support Information : View application settings and copy them to send to AquaFold when in need of support, to quickly diagnose specific problems.
| Support Information |
Additional Chart Options : To improve Chart performance and stability several new Chart Options have been added to File -> Options -> General [Chart] including enable/disable antialiasing, display/hide the chart background, enable/disable performance debugging information, set the number of Sample Buffers, determine the Pbuffer Size and alter the Windows RAM Buffer settings for the application.
| Chart Options |
Details Pane Aggregate Functions : The Aggregate Functions available in the Grid Results view are now available in the Details Pane.
| Details Pane Aggregate Functions |
|
|
|
|
|
|
|
|
|
|
|
|
|
|
|
|
|
|
|
|
|
|
|
|
|
|
|
|
|
|
|
|
|
|
|
|
|
|
|
|
|
|
|
|
|
|
|
|
|
|
|
|
|
|
|
|
|
|
|
|
|
|
|
|
|
|
|
|
|
|
|
|
|
|
|
|
|
|
|
|
|
|
|
|
|
|
|
|
|
|
About AquaClusters Privacy Policy Support Version - 19.0.2-4 AquaFold, Inc Copyright © 2007-2017