
Easily find issues by searching: #<Issue ID>
Example: #1832
Easily find members by searching in: <username>, <first name> and <last name>.
Example: Search smith, will return results smith and adamsmith
Aqua Data Studio / nhilam |
Follow
829
|
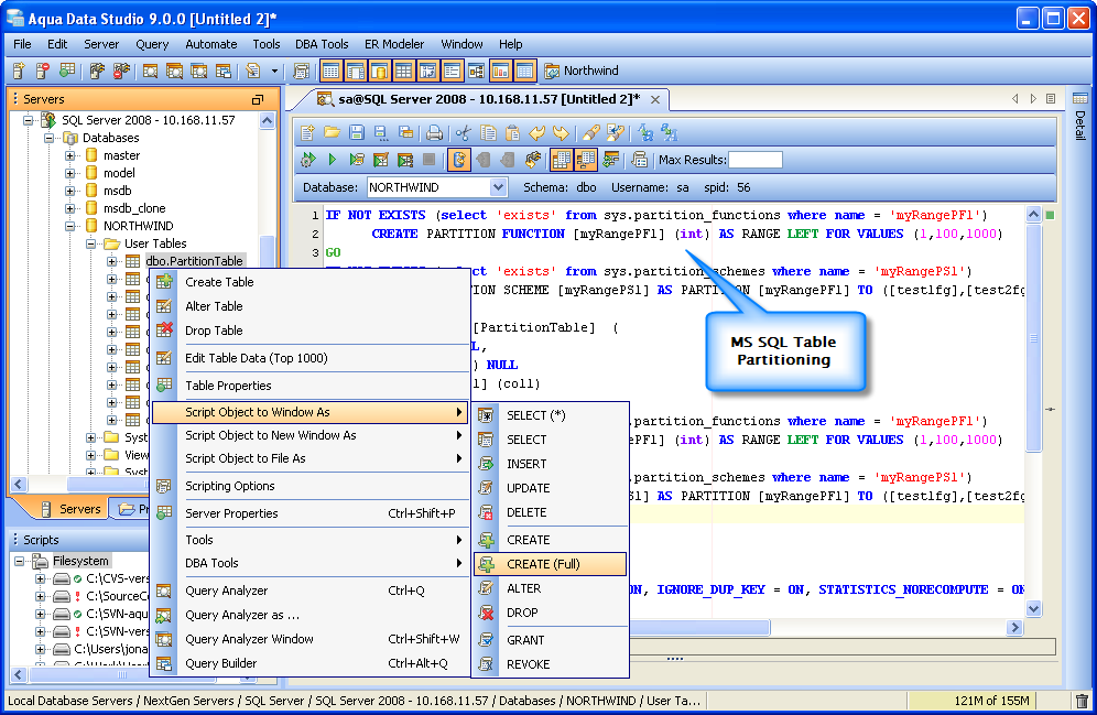
Table Partitioning DDL Generation: Within Aqua Data Studio 9.0, right-click on a Table in the Schema Browser and select Script Object to Window -> CREATE (Full) from the pop-up menu to generate DDL scripts with table partitioning information.
The following database versions and table partitioning types are supported:
Below are examples of the Table Partition Syntax generated when using Script CREATE (Full) for Oracle 11g, DB2 UDB 9.7, MySQL 6.0, MS SQL Server 2008 and Sybase ASE 15.0
| Oracle | IBM DB2 UDB | MySQL | MS SQL | Sybase ASE |
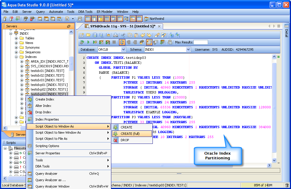
Index Partitioning DDL Generation: Right-click on an Index in the Schema Browser and select Script Object to Window -> CREATE (Full) from the pop-up menu to generate DDL scripts with index partitioning information.
The following database versions and index partitioning types are supported:
Below are examples of the Index Partition Syntax generated when using Script CREATE (Full) for Oracle 11g, MS SQL Server 2008 and Sybase ASE 15.0
| Oracle | MS SQL | Sybase ASE |
Enhanced Visual Editing of Index Attributes: When visually editing Indexes (CREATE or ALTER), ADStudio now has an Options tab providing better usability and additional index management features.
| DB2 UDB Full Index Information |
Oracle Full Index Information |
MS SQL Full Index Information |
MySQL Full Index Information |
Sybase Full Index Information |
MySQL Indexes may be created that use the leading part of column values, using syntax to specify prefix length. Prefixes may be specified for col_name(length)CHAR, VARCHAR, BINARY, VARBINARY, BLOB & TEXT columns. For BLOB & TEXT columns a prefix length must be provided.
| Index Column Size |
|
|
|
|
|
|
|
|
|
|
|
|
|
|
|
|
|
|
|
|
|
|
|
|
|
|
|
|
|
|
|
|
About AquaClusters Privacy Policy Support Version - 19.0.2-4 AquaFold, Inc Copyright © 2007-2017