All the following problems are for DB2 iSeries database :
1. When we compare two models (or two schemas or a model with a schema), even if we ‘unselect’ ‘Include schema name’, the schema is included in the comparison and therefore, all objects show differences.
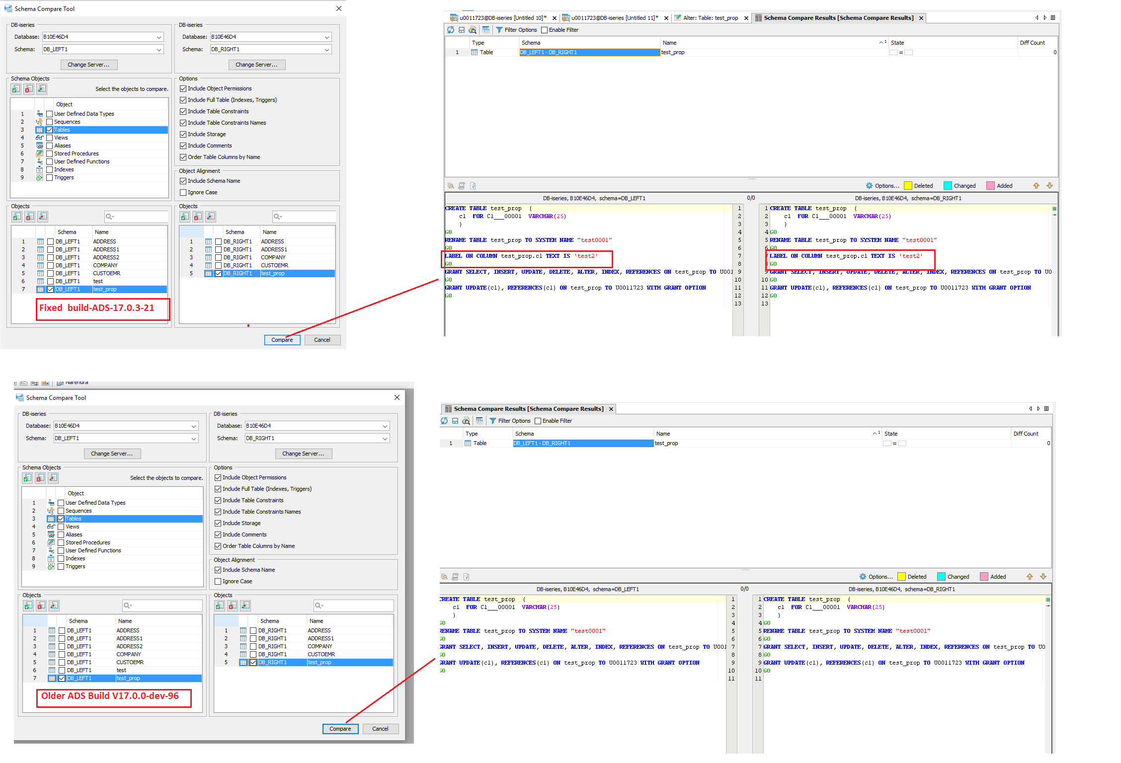
2. During the generation of constraints in the script, instead of generation ‘ALTER TABLE <child table>’ the tool uses the parent name.
In this case, the tool should have generated ‘ALTER TABLE EMISSION_PRIMES.
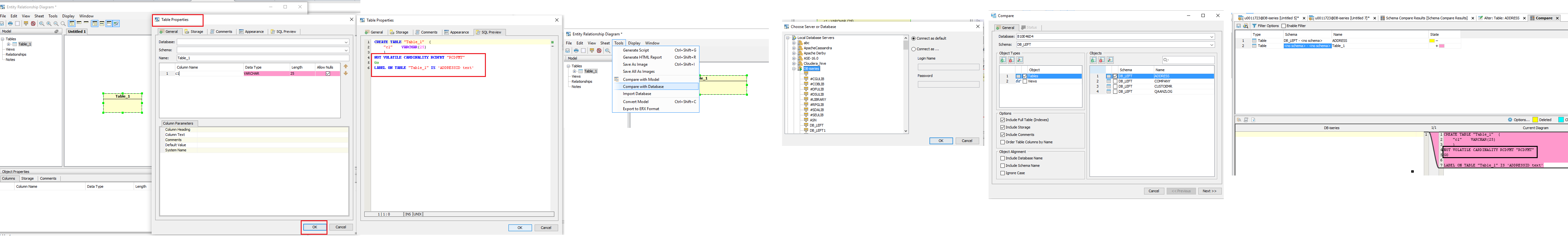
3. When we compare a model to a schema, the record format (RCDFMT) is not retrieved from the schema. So for each table with the ‘record format name’ attribute, the compare tool generates an error.
4. Again during the comparison of a model with a schema, if the ‘column heading’ of a column is absent, the tool will not see that there is a value in the ‘column text’ property of the column and will then indicate that it’s different from the one in the schema.
|
|
171 KB
|
|
179 KB
|
|
329 KB
|
|
163 KB
|
|
163 KB
1.) When we compare two models (or two schemas or a model with a schema), even if we 'unselect' 'include schema name,' the schema is included in the comparison and therefor, all objects show differences.
The constraint's on the object where still scripting the schemas causing the compare's to set a state of change. This is now fixed.
2.) During the generation of the constraint in the script, instead of the generation of 'ALTER TABLE <child table>,' the tool uses the parent name.
There was an issue where the relationship was getting assigned to both the target and destination objects as constraints. This was causing issues with the object scripting. Relationships will now correctly only assigned a constraint to the object that needs to script it.
THIS CHANGE AFFECTS ALL DATABASE MODELS, NOT JUST DB2 iSeries.
2.) During the generation of the constraint in the script, instead of the generation of 'ALTER TABLE <child table>,' the tool uses the parent name.
There was an issue where the relationship was getting assigned to both the target and destination objects as constraints. This was causing issues with the object scripting. Relationships will now correctly only assigned a constraint to the object that needs to script it.
THIS CHANGE AFFECTS ALL DATABASE MODELS, NOT JUST DB2 iSeries.
This option is only available on the create. The system catalog tables do not persist this information. Due to this we do not extract this information. Because of this you may create an ER Model that does contain information that will compare changes if you compare against a database with the objects created. There is no fix that we can provide for this unless the database vendor enhances the system catalog tables.
This option is only available on the create. The system catalog tables do not persist this information. Due to this we do not extract this information. Because of this you may create an ER Model that does contain information that will compare changes if you compare against a database with the objects created. There is no fix that we can provide for this unless the database vendor enhances the system catalog tables.
The code block that decides scripting of [Column Text] was dependant on the [Column Heading] option not been empty. This will no longer be the case and the text will always script if set.
The code block that decides scripting of [Column Text] was dependant on the [Column Heading] option not been empty. This will no longer be the case and the text will always script if set.
I tested scenario (2) on sql server and it was also broken there in the older version and is now working correctly. below are the scripts:
I tested scenario (2) on sql server and it was also broken there in the older version and is now working correctly. below are the scripts:
Verified in ADS v18 devi 104 as well. Scripts are generated correctly now for scenario #2
Verified in ADS v18 devi 104 as well. Scripts are generated correctly now for scenario #2
Issue #14362 |
| Closed |
| Fixed |
| Resolved |
Completion |
| No due date |
| Fixed Build v17.0.3-20 |
| No time estimate |
1.) When we compare two models (or two schemas or a model with a schema), even if we 'unselect' 'include schema name,' the schema is included in the comparison and therefor, all objects show differences.
The constraint's on the object where still scripting the schemas causing the compare's to set a state of change. This is now fixed.