Lets investigate the impact if we re-enabled creating relationships in ER Modeler for BigQuery. The relationships will not be scripted since BigQuery doesn't support them. Determine whether this will cause any bugs / issues in ER Modeler.
Also look at VA #3481
|
|
52 KB
|
|
153 KB
|
|
84 KB
|
|
64 KB
MongoDB doesn't support constraints, but we don't disable the Relationship options in the ER Modeler. Take a look at the attachment MongoDB_ERM.png.
We should take the same approach for BigQuery.
V19 svn# 54395
Hi QA Team,
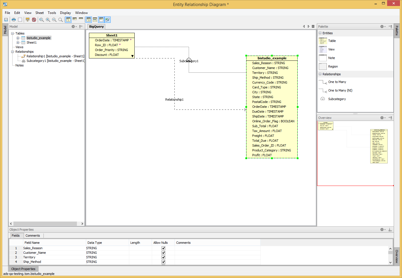
I enabled relationships in the erm. See attached. Lets try this out in V19. Please reassign back to me to retrofit to V18.
Thanks, Tom
V19 svn# 54395
Hi QA Team,
I enabled relationships in the erm. See attached. Lets try this out in V19. Please reassign back to me to retrofit to V18.
Thanks, Tom
I think we should re-enable the "New Subcategory" option also, but subcategories won't be scripted.
We can then remove the special code for BigQuery in ERPalette. Also, we don't need to override the supportsRelationships and supportsSubCategory methods in EDatabaseBigQuery. Remove those methods from EDatabaseBigQuery.
I think we should re-enable the "New Subcategory" option also, but subcategories won't be scripted.
We can then remove the special code for BigQuery in ERPalette. Also, we don't need to override the supportsRelationships and supportsSubCategory methods in EDatabaseBigQuery. Remove those methods from EDatabaseBigQuery.
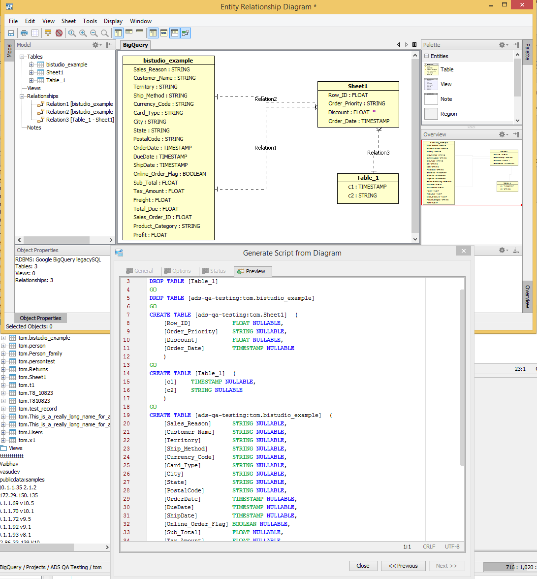
V19 svn# 54400 - Added Subcategory - See attached here and here.
Hi Jenny, I added in the subcategory feature as you requested. Not sure this applies for BigQuery though as the child will inherit the parents key when constructing the ddl. I guess for consistency this will be ok. Thanks, Tom
V19 svn# 54400 - Added Subcategory - See attached here and here.
Hi Jenny, I added in the subcategory feature as you requested. Not sure this applies for BigQuery though as the child will inherit the parents key when constructing the ddl. I guess for consistency this will be ok. Thanks, Tom
Issue #15240 |
| Closed |
| Fixed |
| Resolved |
Completion |
| No due date |
| Fixed Build ADS 19.0.0-alpha-10 & ADS 18.0.12-7 |
| No time estimate |
1 issue link |
relates to #15269
Issue #15269NPE on Tools > Generate HTML report |
MongoDB doesn't support constraints, but we don't disable the Relationship options in the ER Modeler. Take a look at the attachment MongoDB_ERM.png.
We should take the same approach for BigQuery.