This would be similar to what we did for Google BigQuery:
https://www.aquaclusters.com/app/home/project/public/aquadatastudio/issue/14196
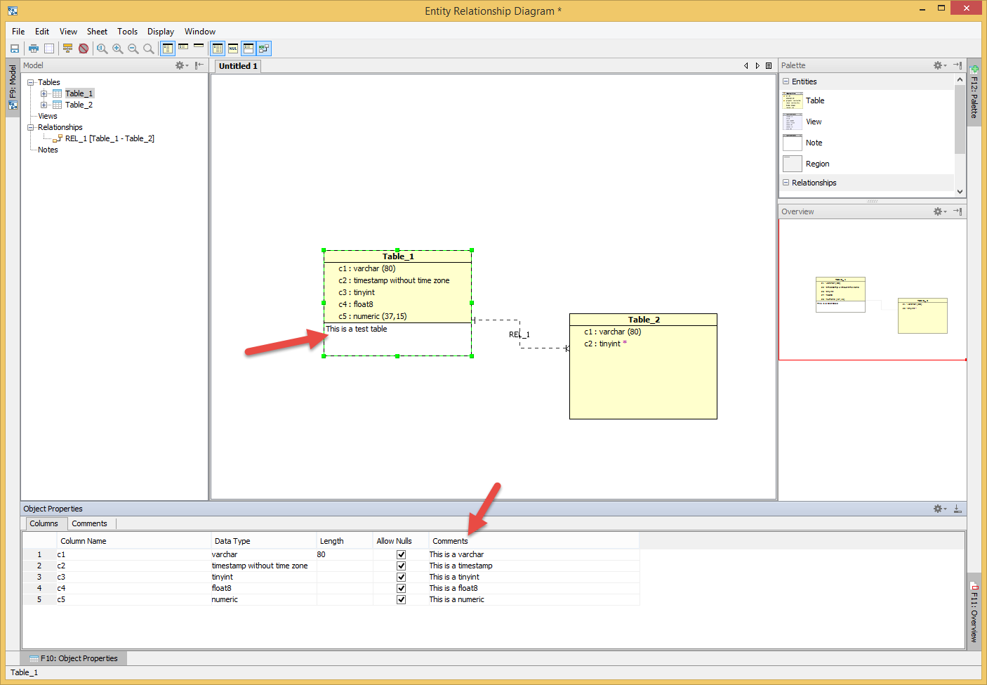
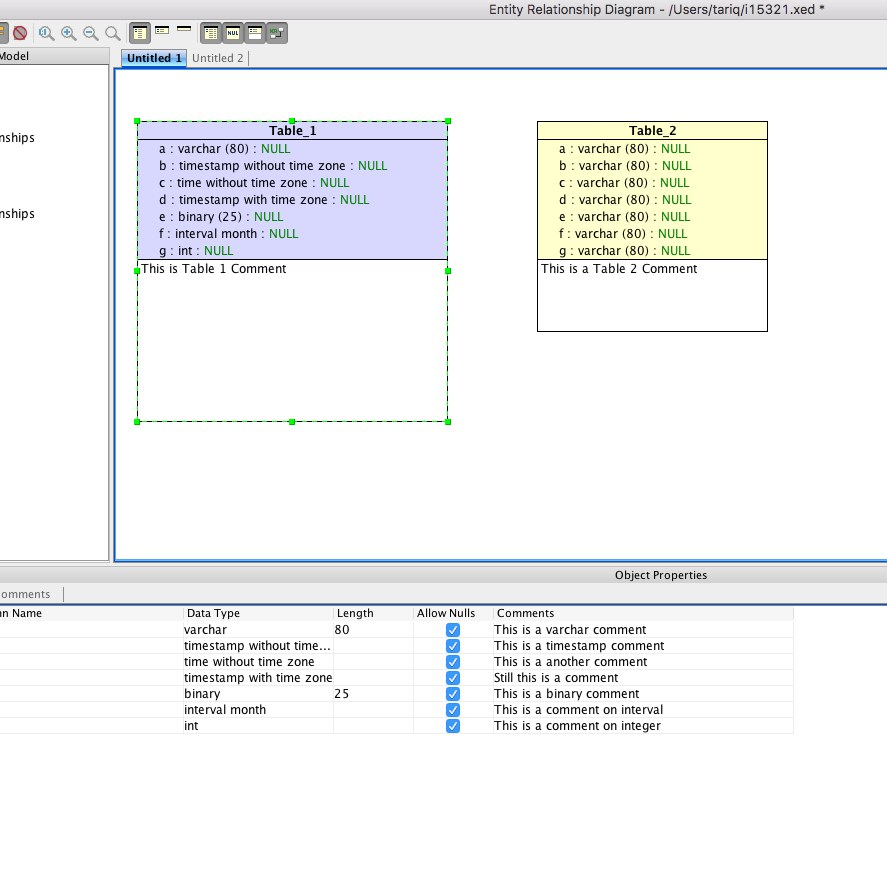
Is there any length restriction for the comments ? In Data modeler perspective, I will use this comments for business description for this column. Hence it will be multi lines
Is there any length restriction for the comments ? In Data modeler perspective, I will use this comments for business description for this column. Hence it will be multi lines
There is no length restrictions for Column comments. However, the ER Modeler UI for table columns allows only a single line Text Field. We support multi line comments for Table comments and is shown as a separate tab.
See attached screenshots.
There is no length restrictions for Column comments. However, the ER Modeler UI for table columns allows only a single line Text Field. We support multi line comments for Table comments and is shown as a separate tab.
See attached screenshots.
Thank you
Could you please also provide the option for object type = "Projections" in ER Diagram Generator. This will be good selling point/must needed option for Vertica - DM perspective.
Thank you
Could you please also provide the option for object type = "Projections" in ER Diagram Generator. This will be good selling point/must needed option for Vertica - DM perspective.
The Aqua Data Studio ER Modeler does not support Vertica Projections. Aqua Data Studio includes a lightweight ER Modeler supporting only tables and views. However, we do support the Vertica Projections node in the Schema Tree node.
The Aqua Data Studio ER Modeler does not support Vertica Projections. Aqua Data Studio includes a lightweight ER Modeler supporting only tables and views. However, we do support the Vertica Projections node in the Schema Tree node.
Hi , Regarding this issue, got update as below in the down on June.
when I am checking the below link, the patch is not available. pl advise.
Note: Have tried "ads-18.0.15-patch.zip" and its not working.
---------------------------------------------------
Hi,
We've added the ability to add column comments in Vertica ER Modeler. These column comments will not be scripted. You may download the below patch and try this out:
Hi , Regarding this issue, got update as below in the down on June.
when I am checking the below link, the patch is not available. pl advise.
Note: Have tried "ads-18.0.15-patch.zip" and its not working.
---------------------------------------------------
Hi,
We've added the ability to add column comments in Vertica ER Modeler. These column comments will not be scripted. You may download the below patch and try this out:
Issue #15321 |
| Closed |
| Fixed |
| Resolved |
Completion |
| No due date |
| Fixed Build ADS 18.0.15-2 & ADS 19.0.0-alpha-48 |
| No time estimate |