Release notes:
https://www.postgresql.org/docs/current/static/release-10-3.html
Release date: 2018-03-01
This release contains a variety of fixes from 10.2. For information about new features in major release 10, see Section E.4.
A dump/restore is not required for those running 10.X.
However, if you run an installation in which not all users are mutually trusting, or if you maintain an application or extension that is intended for use in arbitrary situations, it is strongly recommended that you read the documentation changes described in the first changelog entry below, and take suitable steps to ensure that your installation or code is secure.
Also, the changes described in the second changelog entry below may cause functions used in index expressions or materialized views to fail during auto-analyze, or when reloading from a dump. After upgrading, monitor the server logs for such problems, and fix affected functions.
Also, if you are upgrading from a version earlier than 10.2, see Section E.2.
Document how to configure installations and applications to guard against search-path-dependent trojan-horse attacks from other users (Noah Misch)
Using a search_path setting that includes any schemas writable by a hostile user enables that user to capture control of queries and then run arbitrary SQL code with the permissions of the attacked user. While it is possible to write queries that are proof against such hijacking, it is notationally tedious, and it's very easy to overlook holes. Therefore, we now recommend configurations in which no untrusted schemas appear in one's search path. Relevant documentation appears in Section 5.8.6 (for database administrators and users), Section 33.1 (for application authors), Section 37.15.1 (for extension authors), and CREATE FUNCTION (for authors of SECURITY DEFINER functions). (CVE-2018-1058)
Avoid use of insecure search_path settings in pg_dump and other client programs (Noah Misch, Tom Lane)
pg_dump, pg_upgrade, vacuumdb and other PostgreSQL-provided applications were themselves vulnerable to the type of hijacking described in the previous changelog entry; since these applications are commonly run by superusers, they present particularly attractive targets. To make them secure whether or not the installation as a whole has been secured, modify them to include only the pg_catalog schema in their search_path settings. Autovacuum worker processes now do the same, as well.
In cases where user-provided functions are indirectly executed by these programs — for example, user-provided functions in index expressions — the tighter search_path may result in errors, which will need to be corrected by adjusting those user-provided functions to not assume anything about what search path they are invoked under. That has always been good practice, but now it will be necessary for correct behavior. (CVE-2018-1058)
Prevent logical replication from trying to ship changes for unpublishable relations (Peter Eisentraut)
A publication marked FOR ALL TABLES would incorrectly ship changes in materialized views and information_schema tables, which are supposed to be omitted from the change stream.
Fix misbehavior of concurrent-update rechecks with CTE references appearing in subplans (Tom Lane)
If a CTE (WITH clause reference) is used in an InitPlan or SubPlan, and the query requires a recheck due to trying to update or lock a concurrently-updated row, incorrect results could be obtained.
Fix planner failures with overlapping mergejoin clauses in an outer join (Tom Lane)
These mistakes led to “left and right pathkeys do not match in mergejoin” or “outer pathkeys do not match mergeclauses” planner errors in corner cases.
Repair pg_upgrade's failure to preserve relfrozenxid for materialized views (Tom Lane, Andres Freund)
This oversight could lead to data corruption in materialized views after an upgrade, manifesting as “could not access status of transaction” or “found xmin from before relfrozenxid” errors. The problem would be more likely to occur in seldom-refreshed materialized views, or ones that were maintained only with REFRESH MATERIALIZED VIEW CONCURRENTLY.
If such corruption is observed, it can be repaired by refreshing the materialized view (without CONCURRENTLY).
Fix incorrect pg_dump output for some non-default sequence limit values (Alexey Bashtanov)
Fix pg_dump's mishandling of STATISTICS objects (Tom Lane)
An extended statistics object's schema was mislabeled in the dump's table of contents, possibly leading to the wrong results in a schema-selective restore. Its ownership was not correctly restored, either. Also, change the logic so that statistics objects are dumped/restored, or not, as independent objects rather than tying them to the dump/restore decision for the table they are on. The original definition could not scale to the planned future extension to cross-table statistics.
Fix incorrect reporting of PL/Python function names in error CONTEXT stacks (Tom Lane)
An error occurring within a nested PL/Python function call (that is, one reached via a SPI query from another PL/Python function) would result in a stack trace showing the inner function's name twice, rather than the expected results. Also, an error in a nested PL/Python DO block could result in a null pointer dereference crash on some platforms.
Allow contrib/auto_explain's log_min_duration setting to range up to INT_MAX, or about 24 days instead of 35 minutes (Tom Lane)
Mark assorted GUC variables as PGDLLIMPORT, to ease porting extension modules to Windows (Metin Doslu)
|
|
133 KB
|
|
160 KB
|
|
27 KB
|
|
160 KB
|
|
175 KB
|
|
140 KB
|
|
70 KB
|
|
32 KB
|
|
86 KB
|
|
99 KB
|
|
90 KB
|
|
95 KB
|
|
105 KB
|
|
103 KB
|
|
199 KB
|
|
657 KB
|
|
147 KB
https://wiki.postgresql.org/wiki/New_in_postgres_10
1) Identity Columns
2) Native Partitioning
Add support in ER Modeler for the new version.
Add support in ER Modeler for the new version.
The Identity columns and partitioning need to be added to the scripting only for the create table. See ScriptObject and SchemaScriptGenerator for identity examples. See ScriptObject and SchemaScriptGenerator for partitioning examples. Remember that whatever code you add/change should check the version of Postgres. Here is an example:
connSettings.isPostgreSQL(ConnectionProperties.MATCH_GREATER, ConnectionProperties.VERSION_POSTGRESQL_9_0)
These changes should only be done for version 10. Have a look at ScriptTable.scriptCreate() as a starting point. Postgres create table documentation is here.
The Identity columns and partitioning need to be added to the scripting only for the create table. See ScriptObject and SchemaScriptGenerator for identity examples. See ScriptObject and SchemaScriptGenerator for partitioning examples. Remember that whatever code you add/change should check the version of Postgres. Here is an example:
connSettings.isPostgreSQL(ConnectionProperties.MATCH_GREATER, ConnectionProperties.VERSION_POSTGRESQL_9_0)
These changes should only be done for version 10. Have a look at ScriptTable.scriptCreate() as a starting point. Postgres create table documentation is here.
Hi Tom
I went through Documentation you shared . I finished with "identity". my concern is with partitioning.
So for partitioning do we need to handle all scenarios like
-Sub partitions
- Range/list
- Column_name /expression
As to handle all scenarios it require complex query changes and need to research more on it.
Following is from Postgres Documentation .
[ INHERITS ( parent_table [, ... ] ) ]
[ PARTITION BY { RANGE | LIST } ( { column_name | ( expression ) } [ COLLATE collation ] [ opclass ] [, ... ] ) ]
Thanks
Pankaj
Hi Tom
I went through Documentation you shared . I finished with "identity". my concern is with partitioning.
So for partitioning do we need to handle all scenarios like
-Sub partitions
- Range/list
- Column_name /expression
As to handle all scenarios it require complex query changes and need to research more on it.
Following is from Postgres Documentation .
[ INHERITS ( parent_table [, ... ] ) ]
[ PARTITION BY { RANGE | LIST } ( { column_name | ( expression ) } [ COLLATE collation ] [ opclass ] [, ... ] ) ]
Thanks
Pankaj
Hi Pankaj,
Yes, you will have to handle "partition by" and "partition of" scenarios like
-Sub partitions
- Range/list
- Column_name /expression
and research where the data can be found and extracted from in the system tables to build the create.
Thanks, Tom
Hi Pankaj,
Yes, you will have to handle "partition by" and "partition of" scenarios like
-Sub partitions
- Range/list
- Column_name /expression
and research where the data can be found and extracted from in the system tables to build the create.
Thanks, Tom
Hi Pankaj,
I tried this...
Hi Pankaj,
I tried this...
Added support for the Identity columns and partitioning need to be added to the scripting only for the create table.
Added support for the Identity columns and partitioning need to be added to the scripting only for the create table.
Hi Pankaj,
This looks like it is working correctly... Thanks.
Hi Juhi, Nisha,
Please test this thoroughly. Also, test PostgreSQL 9.6 table scripting to make sure that it is not affected by the changes.
Thanks, Tom
Hi Pankaj,
This looks like it is working correctly... Thanks.
Hi Juhi, Nisha,
Please test this thoroughly. Also, test PostgreSQL 9.6 table scripting to make sure that it is not affected by the changes.
Thanks, Tom
Scenario 1: ER modeler -support for postgreSQL 10.4 is not available
Scenario 2:
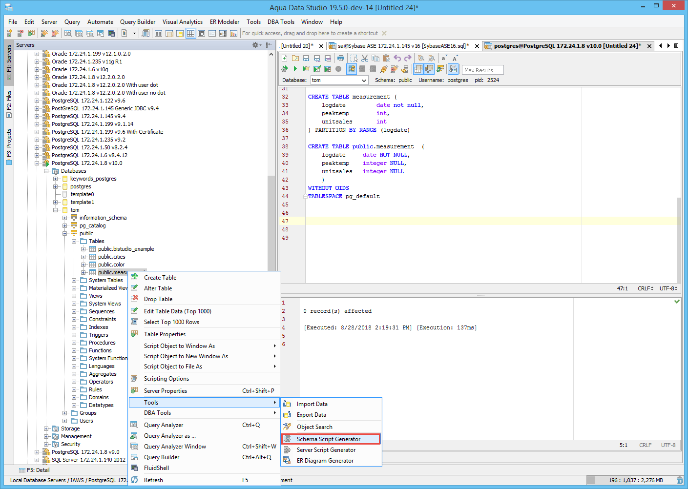
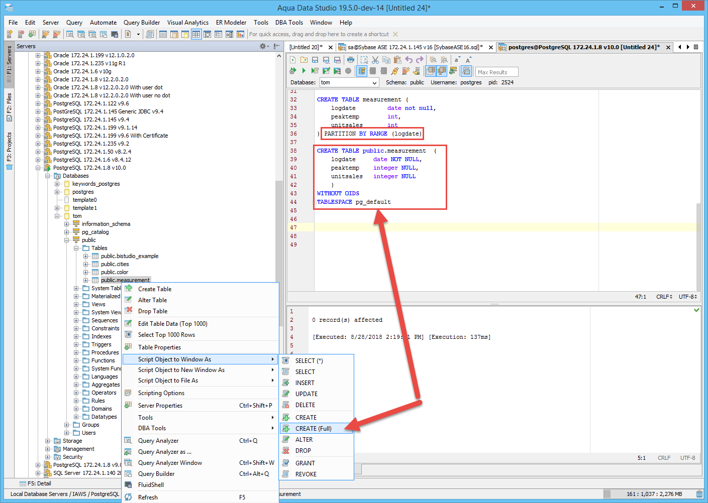
1.Create table with partition by list or range.
2.Right click on table name and hover on script object to window as
3.Select Create (full)
Result: Syntax color is not consistent for keywords like partition, list and range
Scenario 3:
1.Right click on table name
2.Navigate to Tools>> ER diagram generator
3.Select tables and go next
4.Navigate to table properties>>SQL preview
Result: Following error is displayed:
java.lang.NullPointerException
at com.aquafold.aquacore.open.rdbms.core.schema.script.Wͩ⣅ꑏᡋ.a(Unknown Source)
at com.aquafold.er.data.wꎍꆐ̈ꋠ2short.a(Unknown Source)
at \\.\\.\\हिñçêČάй語简�?한\\.Wꏕ⡠ᚮꂹprivate10.Ov(Unknown Source)
at \\.\\.\\हिñçêČάй語简�?한\\.Wꏕ⡠ᚮꂹprivate10$3.stateChanged(Unknown Source)
at \\.\\.\\हिñçêČάй語简�?한\\.qꁫꑩ7$2$1.run(Unknown Source)
at java.awt.event.InvocationEvent.dispatch(InvocationEvent.java:311)
at java.awt.EventQueue.dispatchEventImpl(EventQueue.java:758)
at java.awt.EventQueue.access$500(EventQueue.java:97)
at java.awt.EventQueue$3.run(EventQueue.java:709)
at java.awt.EventQueue$3.run(EventQueue.java:703)
at java.security.AccessController.doPrivileged(Native Method)
at java.security.ProtectionDomain$JavaSecurityAccessImpl.doIntersectionPrivilege(ProtectionDomain.java:80)
at java.awt.EventQueue.dispatchEvent(EventQueue.java:728)
at com.intellij.ide.IdeEventQueue.defaultDispatchEvent(IdeEventQueue.java:866)
at com.intellij.ide.IdeEventQueue._dispatchEvent(IdeEventQueue.java:654)
at com.intellij.ide.IdeEventQueue.dispatchEvent(IdeEventQueue.java:381)
at java.awt.EventDispatchThread.pumpOneEventForFilters(EventDispatchThread.java:205)
at java.awt.EventDispatchThread.pumpEventsForFilter(EventDispatchThread.java:116)
at java.awt.EventDispatchThread.pumpEventsForFilter(EventDispatchThread.java:109)
at java.awt.WaitDispatchSupport$2.run(WaitDispatchSupport.java:190)
at java.awt.WaitDispatchSupport$4.run(WaitDispatchSupport.java:235)
at java.awt.WaitDispatchSupport$4.run(WaitDispatchSupport.java:233)
at java.security.AccessController.doPrivileged(Native Method)
at java.awt.WaitDispatchSupport.enter(WaitDispatchSupport.java:233)
at java.awt.Dialog.show(Dialog.java:1084)
at java.awt.Component.show(Component.java:1671)
at java.awt.Component.setVisible(Component.java:1623)
at java.awt.Window.setVisible(Window.java:1014)
at java.awt.Dialog.setVisible(Dialog.java:1005)
at \\.\\.\\हिñçêČάй語简�?한\\.Jꊳꌿꊜꐧsynchronized.open(Unknown Source)
at \\.\\.\\हिñçêČάй語简�?한\\.Wꏕ⡠ᚮꂹprivate10.b(Unknown Source)
at com.aquafold.er.data.wꎍꆐ̈ꋠ2short.a(Unknown Source)
at \\.\\.\\हिñçêČάй語简�?한\\.Uꇱͯꄪꏷ$1.actionPerformed(Unknown Source)
at javax.swing.AbstractButton.fireActionPerformed(AbstractButton.java:2022)
at javax.swing.AbstractButton$Handler.actionPerformed(AbstractButton.java:2348)
at javax.swing.DefaultButtonModel.fireActionPerformed(DefaultButtonModel.java:402)
at javax.swing.DefaultButtonModel.setPressed(DefaultButtonModel.java:259)
at javax.swing.AbstractButton.doClick(AbstractButton.java:376)
at com.jidesoft.plaf.vsnet.VsnetMenuItemUI.doClick(Unknown Source)
at com.jidesoft.plaf.vsnet.VsnetMenuItemUI$MouseInputHandler.mouseReleased(Unknown Source)
at java.awt.Component.processMouseEvent(Component.java:6533)
at javax.swing.JComponent.processMouseEvent(JComponent.java:3324)
at java.awt.Component.processEvent(Component.java:6298)
at java.awt.Container.processEvent(Container.java:2238)
at java.awt.Component.dispatchEventImpl(Component.java:4889)
at java.awt.Container.dispatchEventImpl(Container.java:2296)
at java.awt.Component.dispatchEvent(Component.java:4711)
at java.awt.LightweightDispatcher.retargetMouseEvent(Container.java:4897)
at java.awt.LightweightDispatcher.processMouseEvent(Container.java:4534)
at java.awt.LightweightDispatcher.dispatchEvent(Container.java:4475)
at java.awt.Container.dispatchEventImpl(Container.java:2282)
at java.awt.Window.dispatchEventImpl(Window.java:2746)
at java.awt.Component.dispatchEvent(Component.java:4711)
at java.awt.EventQueue.dispatchEventImpl(EventQueue.java:760)
at java.awt.EventQueue.access$500(EventQueue.java:97)
at java.awt.EventQueue$3.run(EventQueue.java:709)
at java.awt.EventQueue$3.run(EventQueue.java:703)
at java.security.AccessController.doPrivileged(Native Method)
at java.security.ProtectionDomain$JavaSecurityAccessImpl.doIntersectionPrivilege(ProtectionDomain.java:80)
at java.security.ProtectionDomain$JavaSecurityAccessImpl.doIntersectionPrivilege(ProtectionDomain.java:90)
at java.awt.EventQueue$4.run(EventQueue.java:733)
at java.awt.EventQueue$4.run(EventQueue.java:731)
at java.security.AccessController.doPrivileged(Native Method)
at java.security.ProtectionDomain$JavaSecurityAccessImpl.doIntersectionPrivilege(ProtectionDomain.java:80)
at java.awt.EventQueue.dispatchEvent(EventQueue.java:730)
at com.intellij.ide.IdeEventQueue.defaultDispatchEvent(IdeEventQueue.java:866)
at com.intellij.ide.IdeEventQueue._dispatchEvent(IdeEventQueue.java:650)
at com.intellij.ide.IdeEventQueue.dispatchEvent(IdeEventQueue.java:381)
at java.awt.EventDispatchThread.pumpOneEventForFilters(EventDispatchThread.java:205)
at java.awt.EventDispatchThread.pumpEventsForFilter(EventDispatchThread.java:116)
at java.awt.EventDispatchThread.pumpEventsForHierarchy(EventDispatchThread.java:105)
at java.awt.EventDispatchThread.pumpEvents(EventDispatchThread.java:101)
at java.awt.EventDispatchThread.pumpEvents(EventDispatchThread.java:93)
at java.awt.EventDispatchThread.run(EventDispatchThread.java:82)
Screenshots attached for reference.
Scenario 1: ER modeler -support for postgreSQL 10.4 is not available
Scenario 2:
1.Create table with partition by list or range.
2.Right click on table name and hover on script object to window as
3.Select Create (full)
Result: Syntax color is not consistent for keywords like partition, list and range
Scenario 3:
1.Right click on table name
2.Navigate to Tools>> ER diagram generator
3.Select tables and go next
4.Navigate to table properties>>SQL preview
Result: Following error is displayed:
java.lang.NullPointerException
at com.aquafold.aquacore.open.rdbms.core.schema.script.Wͩ⣅ꑏᡋ.a(Unknown Source)
at com.aquafold.er.data.wꎍꆐ̈ꋠ2short.a(Unknown Source)
at \\.\\.\\हिñçêČάй語简�?한\\.Wꏕ⡠ᚮꂹprivate10.Ov(Unknown Source)
at \\.\\.\\हिñçêČάй語简�?한\\.Wꏕ⡠ᚮꂹprivate10$3.stateChanged(Unknown Source)
at \\.\\.\\हिñçêČάй語简�?한\\.qꁫꑩ7$2$1.run(Unknown Source)
at java.awt.event.InvocationEvent.dispatch(InvocationEvent.java:311)
at java.awt.EventQueue.dispatchEventImpl(EventQueue.java:758)
at java.awt.EventQueue.access$500(EventQueue.java:97)
at java.awt.EventQueue$3.run(EventQueue.java:709)
at java.awt.EventQueue$3.run(EventQueue.java:703)
at java.security.AccessController.doPrivileged(Native Method)
at java.security.ProtectionDomain$JavaSecurityAccessImpl.doIntersectionPrivilege(ProtectionDomain.java:80)
at java.awt.EventQueue.dispatchEvent(EventQueue.java:728)
at com.intellij.ide.IdeEventQueue.defaultDispatchEvent(IdeEventQueue.java:866)
at com.intellij.ide.IdeEventQueue._dispatchEvent(IdeEventQueue.java:654)
at com.intellij.ide.IdeEventQueue.dispatchEvent(IdeEventQueue.java:381)
at java.awt.EventDispatchThread.pumpOneEventForFilters(EventDispatchThread.java:205)
at java.awt.EventDispatchThread.pumpEventsForFilter(EventDispatchThread.java:116)
at java.awt.EventDispatchThread.pumpEventsForFilter(EventDispatchThread.java:109)
at java.awt.WaitDispatchSupport$2.run(WaitDispatchSupport.java:190)
at java.awt.WaitDispatchSupport$4.run(WaitDispatchSupport.java:235)
at java.awt.WaitDispatchSupport$4.run(WaitDispatchSupport.java:233)
at java.security.AccessController.doPrivileged(Native Method)
at java.awt.WaitDispatchSupport.enter(WaitDispatchSupport.java:233)
at java.awt.Dialog.show(Dialog.java:1084)
at java.awt.Component.show(Component.java:1671)
at java.awt.Component.setVisible(Component.java:1623)
at java.awt.Window.setVisible(Window.java:1014)
at java.awt.Dialog.setVisible(Dialog.java:1005)
at \\.\\.\\हिñçêČάй語简�?한\\.Jꊳꌿꊜꐧsynchronized.open(Unknown Source)
at \\.\\.\\हिñçêČάй語简�?한\\.Wꏕ⡠ᚮꂹprivate10.b(Unknown Source)
at com.aquafold.er.data.wꎍꆐ̈ꋠ2short.a(Unknown Source)
at \\.\\.\\हिñçêČάй語简�?한\\.Uꇱͯꄪꏷ$1.actionPerformed(Unknown Source)
at javax.swing.AbstractButton.fireActionPerformed(AbstractButton.java:2022)
at javax.swing.AbstractButton$Handler.actionPerformed(AbstractButton.java:2348)
at javax.swing.DefaultButtonModel.fireActionPerformed(DefaultButtonModel.java:402)
at javax.swing.DefaultButtonModel.setPressed(DefaultButtonModel.java:259)
at javax.swing.AbstractButton.doClick(AbstractButton.java:376)
at com.jidesoft.plaf.vsnet.VsnetMenuItemUI.doClick(Unknown Source)
at com.jidesoft.plaf.vsnet.VsnetMenuItemUI$MouseInputHandler.mouseReleased(Unknown Source)
at java.awt.Component.processMouseEvent(Component.java:6533)
at javax.swing.JComponent.processMouseEvent(JComponent.java:3324)
at java.awt.Component.processEvent(Component.java:6298)
at java.awt.Container.processEvent(Container.java:2238)
at java.awt.Component.dispatchEventImpl(Component.java:4889)
at java.awt.Container.dispatchEventImpl(Container.java:2296)
at java.awt.Component.dispatchEvent(Component.java:4711)
at java.awt.LightweightDispatcher.retargetMouseEvent(Container.java:4897)
at java.awt.LightweightDispatcher.processMouseEvent(Container.java:4534)
at java.awt.LightweightDispatcher.dispatchEvent(Container.java:4475)
at java.awt.Container.dispatchEventImpl(Container.java:2282)
at java.awt.Window.dispatchEventImpl(Window.java:2746)
at java.awt.Component.dispatchEvent(Component.java:4711)
at java.awt.EventQueue.dispatchEventImpl(EventQueue.java:760)
at java.awt.EventQueue.access$500(EventQueue.java:97)
at java.awt.EventQueue$3.run(EventQueue.java:709)
at java.awt.EventQueue$3.run(EventQueue.java:703)
at java.security.AccessController.doPrivileged(Native Method)
at java.security.ProtectionDomain$JavaSecurityAccessImpl.doIntersectionPrivilege(ProtectionDomain.java:80)
at java.security.ProtectionDomain$JavaSecurityAccessImpl.doIntersectionPrivilege(ProtectionDomain.java:90)
at java.awt.EventQueue$4.run(EventQueue.java:733)
at java.awt.EventQueue$4.run(EventQueue.java:731)
at java.security.AccessController.doPrivileged(Native Method)
at java.security.ProtectionDomain$JavaSecurityAccessImpl.doIntersectionPrivilege(ProtectionDomain.java:80)
at java.awt.EventQueue.dispatchEvent(EventQueue.java:730)
at com.intellij.ide.IdeEventQueue.defaultDispatchEvent(IdeEventQueue.java:866)
at com.intellij.ide.IdeEventQueue._dispatchEvent(IdeEventQueue.java:650)
at com.intellij.ide.IdeEventQueue.dispatchEvent(IdeEventQueue.java:381)
at java.awt.EventDispatchThread.pumpOneEventForFilters(EventDispatchThread.java:205)
at java.awt.EventDispatchThread.pumpEventsForFilter(EventDispatchThread.java:116)
at java.awt.EventDispatchThread.pumpEventsForHierarchy(EventDispatchThread.java:105)
at java.awt.EventDispatchThread.pumpEvents(EventDispatchThread.java:101)
at java.awt.EventDispatchThread.pumpEvents(EventDispatchThread.java:93)
at java.awt.EventDispatchThread.run(EventDispatchThread.java:82)
Screenshots attached for reference.
Hi Pankaj,
Add the new keywords to SQLPostgreSQLSyntax class. This will take care of the color.
In ScriptTable, line 2928, you are not checking if isPartitioned is null or initializing isPartitioned . Please fix that.
Thanks, Tom
Hi Pankaj,
Add the new keywords to SQLPostgreSQLSyntax class. This will take care of the color.
In ScriptTable, line 2928, you are not checking if isPartitioned is null or initializing isPartitioned . Please fix that.
Thanks, Tom
Issues mentioned below are fixed:
Scenario 1: ER modeler -support for postgreSQL 10.4 is not available
Scenario 2: Syntax color is not consistent for keywords like partition, list and range
Scenario 3: NullPointerException on ER modeler
Screenshots attached.
Issues mentioned below are fixed:
Scenario 1: ER modeler -support for postgreSQL 10.4 is not available
Scenario 2: Syntax color is not consistent for keywords like partition, list and range
Scenario 3: NullPointerException on ER modeler
Screenshots attached.
Hi Tom,
I have few questions.
Scenario 1:
1.Create partition table
2.Right click on table name
3.Navigate to Tools>>ER diagram generator
4.Select object types as tables
Result: Both parent and partition tables are present in objects list. But if we expand the database schema tree, there we are showing only parent table.
NOTE: Same behavior on [tools>>schema script generator]
Scenario 2: On moving further with steps mentioned in scenario 1-
5.Select parent and partition tables just created and goto next
6.Navigate to table properties>>SQL preview
Result: Query shown here is not identical with query shown on query analyzer window for "Create full" (table name right click>>select object to window as>>create (full)
NOTE: Same behavior for identity tables.
So, is it expected behavior? Please let me know your inputs.
Screenshots attached.
<Tom> Thanks Juhi.. In ermodeler, there is not partition or identity relationships so the ddl generated from the ermodeler will be different. This is acceptable behavior.
Hi Tom,
I have few questions.
Scenario 1:
1.Create partition table
2.Right click on table name
3.Navigate to Tools>>ER diagram generator
4.Select object types as tables
Result: Both parent and partition tables are present in objects list. But if we expand the database schema tree, there we are showing only parent table.
NOTE: Same behavior on [tools>>schema script generator]
Scenario 2: On moving further with steps mentioned in scenario 1-
5.Select parent and partition tables just created and goto next
6.Navigate to table properties>>SQL preview
Result: Query shown here is not identical with query shown on query analyzer window for "Create full" (table name right click>>select object to window as>>create (full)
NOTE: Same behavior for identity tables.
So, is it expected behavior? Please let me know your inputs.
Screenshots attached.
<Tom> Thanks Juhi.. In ermodeler, there is not partition or identity relationships so the ddl generated from the ermodeler will be different. This is acceptable behavior.
Hi Pankaj,
When creating the ddl for the identity column, you will have to look at the identity_generation column in the information_schema.columns table to determine what the clause should be in the ddl. For example...
Original ddl
Hi Pankaj,
When creating the ddl for the identity column, you will have to look at the identity_generation column in the information_schema.columns table to determine what the clause should be in the ddl. For example...
Original ddl
Hi Juhi,
Yes, the scripting for schema script generator should also contain the parent child table relationships.
Hi Pankaj,
Please have a look at the schema script generator scripting.
Thanks, Tom
Hi Juhi,
Yes, the scripting for schema script generator should also contain the parent child table relationships.
Hi Pankaj,
Please have a look at the schema script generator scripting.
Thanks, Tom
Added support for partition query in schema script generator scripting
Added support for partition query in schema script generator scripting
Hi Juhi,
Would you please attach your excel test file so I can have a look?
Thanks, Tom
Hi Juhi,
Would you please attach your excel test file so I can have a look?
Thanks, Tom
Hi Juhi,
This is because ADS is trying to do a create table where the table name is 1. The table name should be quoted. Please check that Options->Scripts->PostgreSQL->"Visual Editing Quote Identifier" is checked. See here.
Thanks, Tom
Hi Juhi,
This is because ADS is trying to do a create table where the table name is 1. The table name should be quoted. Please check that Options->Scripts->PostgreSQL->"Visual Editing Quote Identifier" is checked. See here.
Thanks, Tom
Hi Pankaj,
In looking at the code, why are you using teradata in a postgres if statement in ExtractSchema?
Boolean teradataGreaterThanEqual10 = connSettings.isPostgreSQL(ConnectionProperties.MATCH_EQUAL_OR_GREATER, ConnectionProperties.VERSION_POSTGRESQL_10_0);
Please fix that..
Thanks, Tom
Hi Pankaj,
In looking at the code, why are you using teradata in a postgres if statement in ExtractSchema?
Boolean teradataGreaterThanEqual10 = connSettings.isPostgreSQL(ConnectionProperties.MATCH_EQUAL_OR_GREATER, ConnectionProperties.VERSION_POSTGRESQL_10_0);
Please fix that..
Thanks, Tom
Hi Tom
It's fixed.
Sorry working on 15541 and 15545 simultaneously. So mistakenly variable naming convention issue.
Thanks Pankaj
Hi Tom
It's fixed.
Sorry working on 15541 and 15545 simultaneously. So mistakenly variable naming convention issue.
Thanks Pankaj
Issue #15541 |
| Verified |
| Fixed |
| Resolved |
Completion |
| Due Mar 30, 2018 |
| Fixed Build ADS-19.5.0-dev-34 |
| No time estimate |
https://wiki.postgresql.org/wiki/New_in_postgres_10
1) Identity Columns
2) Native Partitioning