
Easily find issues by searching: #<Issue ID>
Example: #1832
Easily find members by searching in: <username>, <first name> and <last name>.
Example: Search smith, will return results smith and adamsmith
Aqua Data Studio / nhilam |
Follow
829
|
|
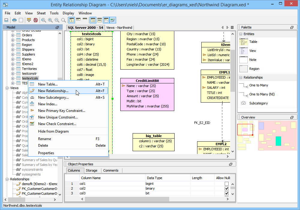
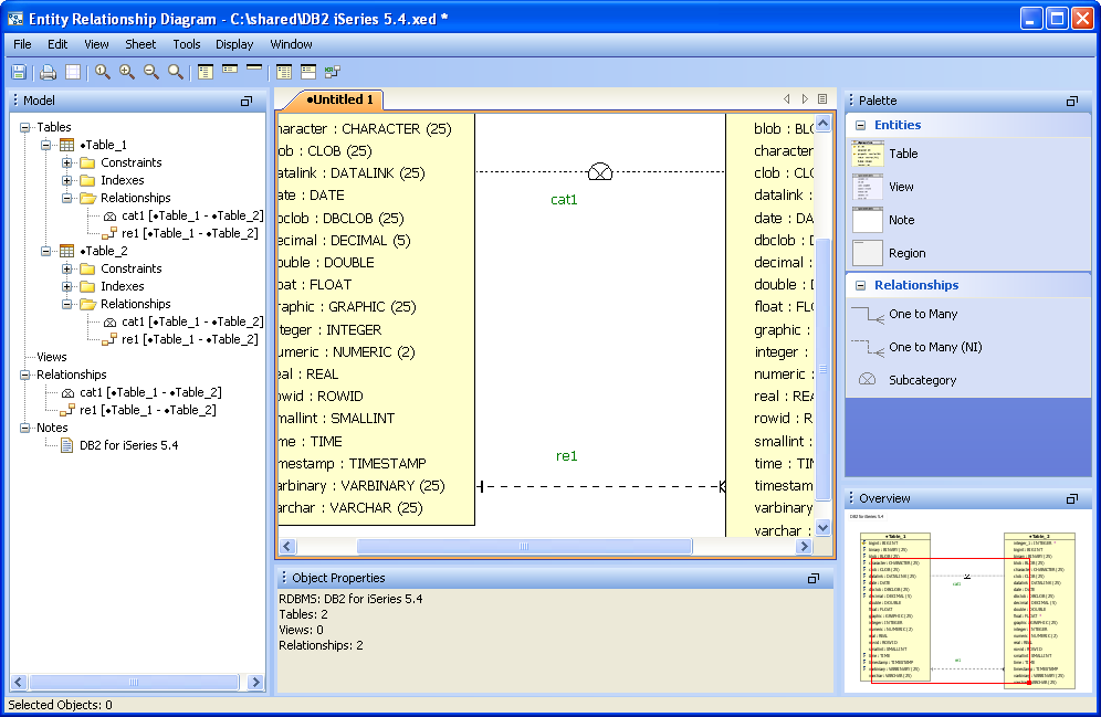
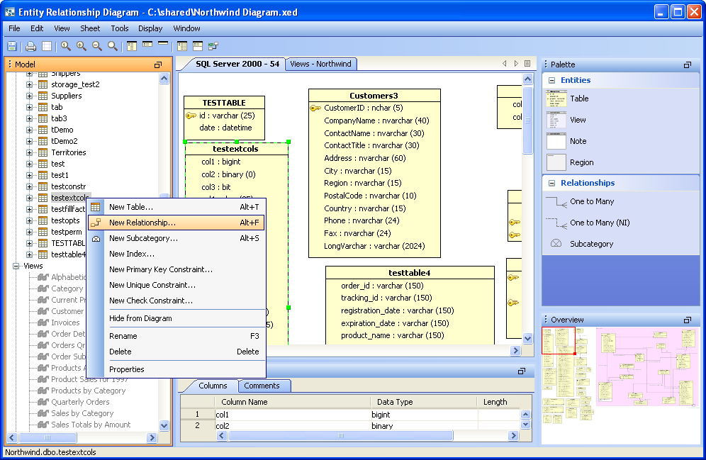
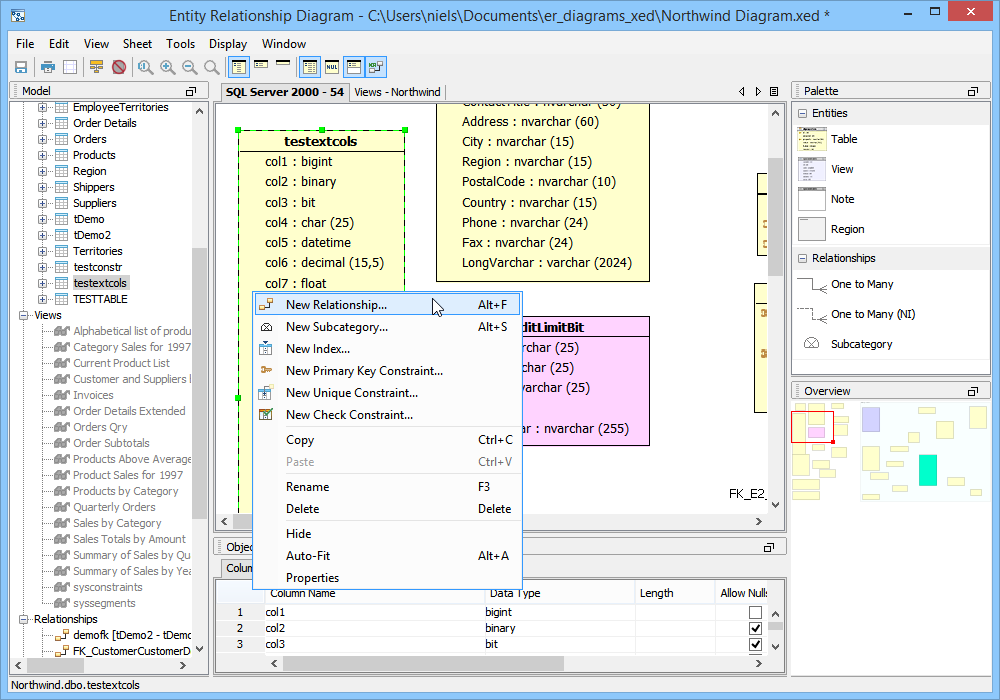
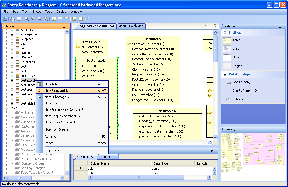
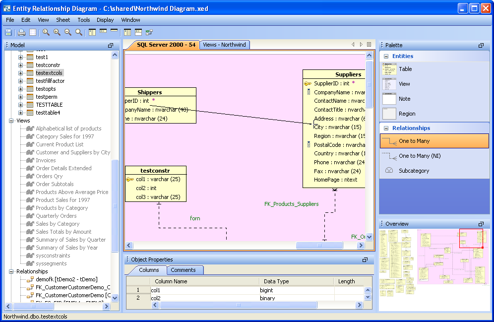
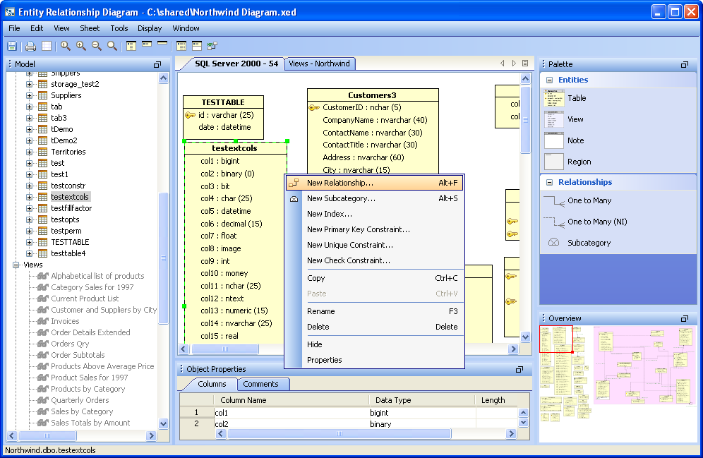
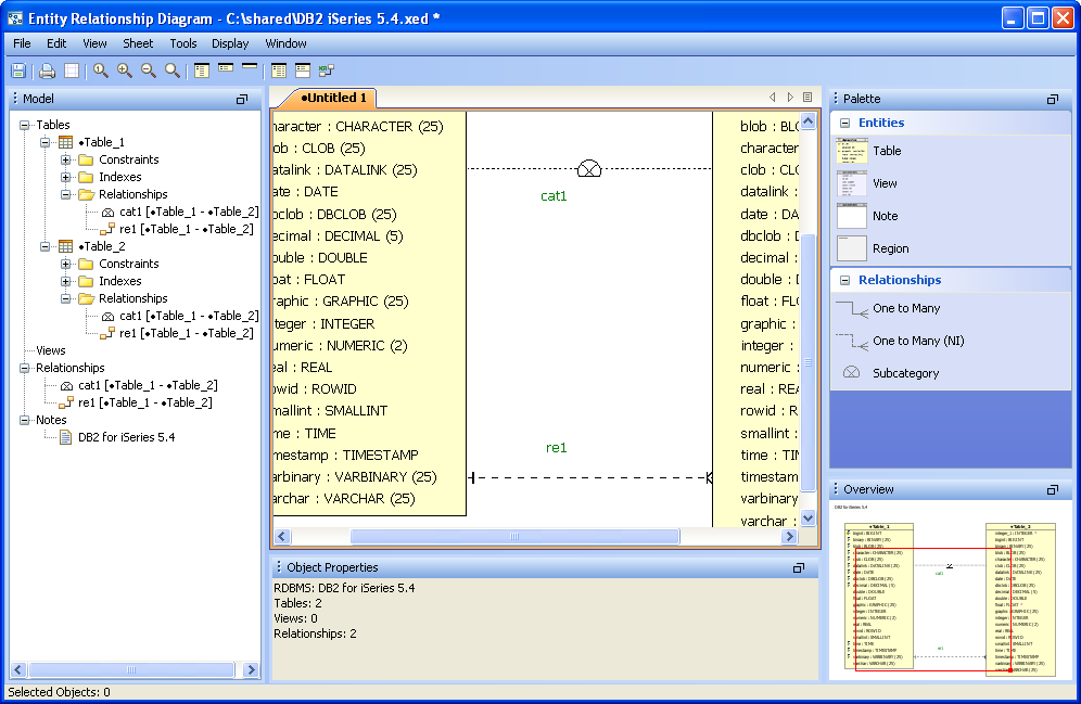
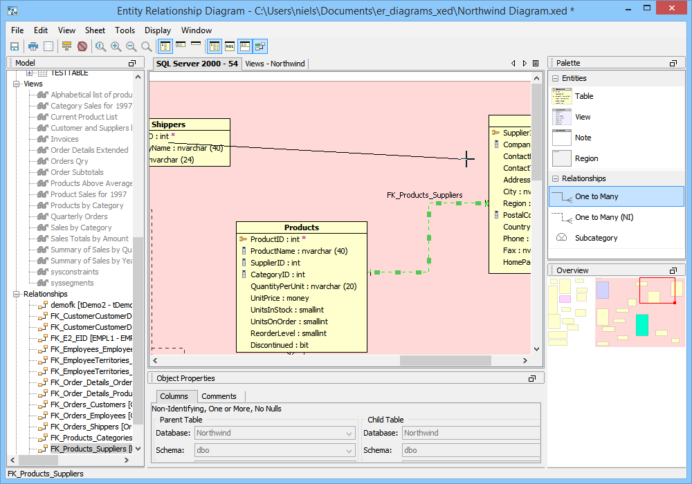
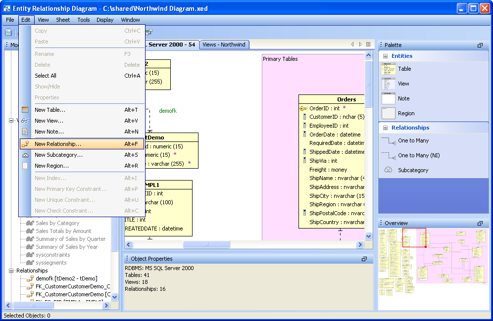
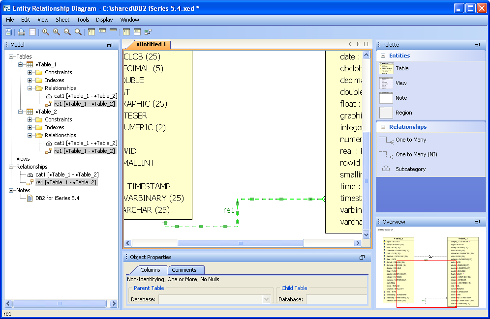
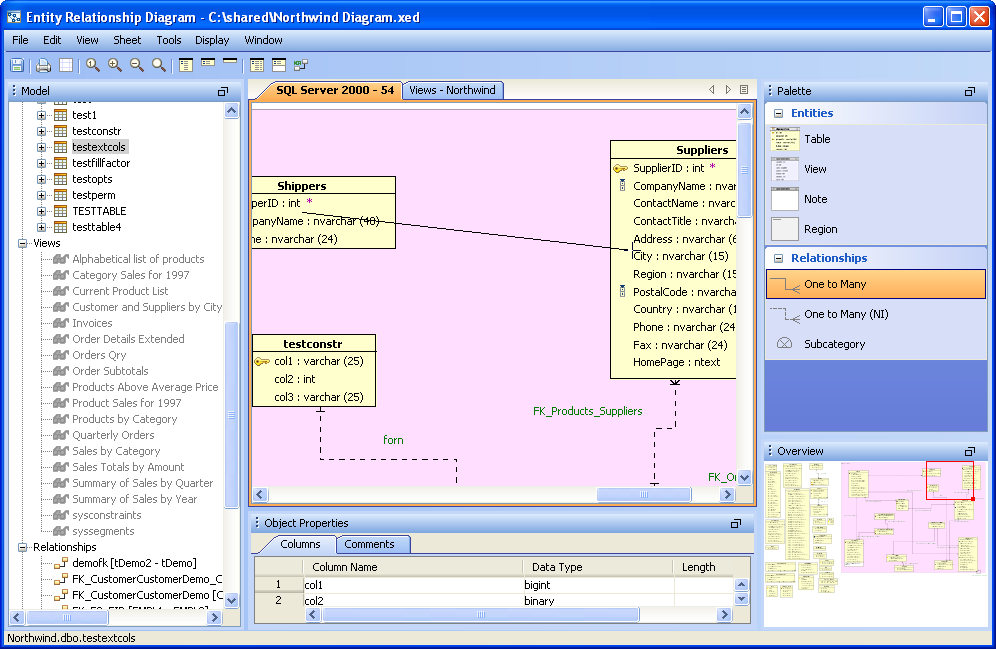
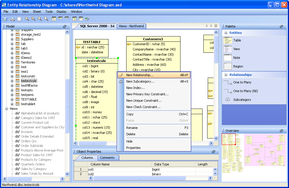
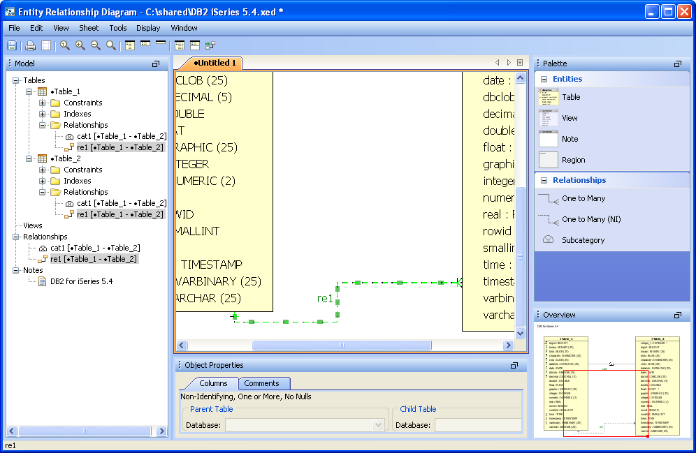
There are five methods of creating relationships or categories in the ER Modeler. 1. Right clicking within a sheet on a table and choosing New Relationship or New Subcategory from the menu. This begins a relationship with the table where the click occurs. The Relationship Properties window appears to enter the table information. The relationship properties vary based on the database vendor and version selected when the ER model document was created. 2. Right clicking within an empty area in a sheet, then choosing New Relationship or New Subcategory from the menu. The Relationship Properties window appears allowing selection of two tables already in the sheet. 3. Right clicking on the Table node within the Model Node Browser and choosing New Relationship or New Subcategory. This creates a relationship beginning with that table. 4. Left clicking in the Palette on one of the Relationship Entity or New Subcategory icons (One to Many, One to Many NI or Subcategory) and then left clicking on two Table Entity icons within a sheet. This forms a relationship between the two clicked tables. 5. Within the Menu Bar, selecting Edit ->New Relationship or Edit->New Subcategory. This launches the relationship properties window and allows selection of two tables from within the current document. New Relationship Properties When the New Relationship Properties window is launched, the relationship requires a name and that two tables be selected. One to Many Relationships are indicated by solid lines. One to Many (NI) Non Identifying Relationships are indicated by dashed lines. The Cardinality, Type, Nulls, Parent and Child Tables for the relationship are set here and alter how the relationship appears in the diagram. The Comments tab provides an area for filling in comments for use in DDL creation, and the SQL Preview tab displays what SQL scripts will be generated if the ER Model were to be saved as an SQL script through the "Generate Script" menu under Tools within the menu bar. New Subcategory Properties When Subcategory is selected from the Entity Palette, a One to Many Relationship is created and forces the primary key of the parent table selected on the left to be inherited by the child table selected on the right. Subcategories are indicated by dotted lines with a half circle in the middle of the dotted line. Inclusive subcategories are indicated by an empty half circle and Exclusive subcategories are indicated by a crossed half circle. The Comments tab provides an area for filling in comments for use in DDL creation, and the SQL Preview tab displays what SQL scripts will be generated if the ER Model were to be saved as an SQL script through the "Generate Script" menu under Tools within the menu bar. Altering Relationship Paths Aqua Data Studio allows altering the route a relationship takes in an ER diagram to connect two tables to assist in creating readable models. A single click selects a relationship path, highlighting it and its path handles. Grabbing a path handle allows the path to be pulled into a new position. The endpoints of the path can be shifted by grabbing the handle closest to a table and sliding it along the table edges. Paths automatically reroute when tables in relationships are moved. Right clicking on a relationship also allows straightening its line with the selection of Straighten Line. Sample Relationship and Subcategory in a Model The screenshot labled "Sample Relationship and Subcatetory in a Model" shows two tables with a relationship and a subcategory for a DB2 iSeries database. The relationship is named "re1" and the subcategory is named "cat1". Relationships in the Model Node Browser appear as L shaped lines with nodes at either end. Subcategories in the Model Node Browser appear as half-circles. The table entity nodes are expanded to show the relationship and subcategory. The relationships node at the bottom of the Entity Node Brower is expanded to show the relationship and subcategory. |
|
|
|
|
|
|
|
|
|
|
|
|
|
|
|
|
|
|
|
|
|
|
|
|
|
|
|
|
|
|
|
|
|
|
|
|
|
|
|
|
|
|
|
|
|
|
|
|
|
|
|
About AquaClusters Privacy Policy Support Version - 19.0.2-4 AquaFold, Inc Copyright © 2007-2017