
Easily find issues by searching: #<Issue ID>
Example: #1832
Easily find members by searching in: <username>, <first name> and <last name>.
Example: Search smith, will return results smith and adamsmith
Aqua Data Studio / nhilam |
Follow
829
|
Native support has been added for Aster nCluster 4.0
Vendor: Aster Data Systems
Website: http://www.asterdata.com
Database Product: Aster nCluster
Description: High-performance analytic database for data warehousing – integrate SQL with MapReduce.
| Aster nCluster Support |
Aster nCluster Query Analyzer |
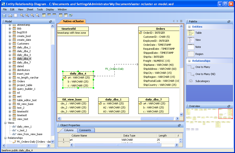
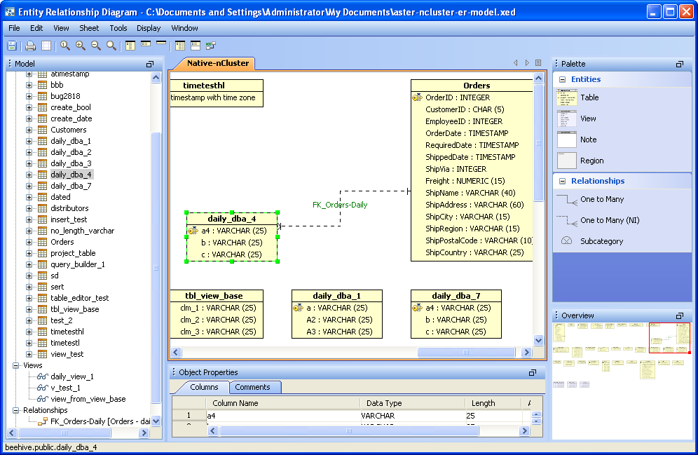
Aster nCluster ER Modeler |
Aster nCluster Query Builder |
Features supported in Aster nCluster
- Schema Browser, DDL Scripting, Visual Editing - Tables, Views, Indexes, Users and Roles.
- Query Analyzer - Auto Completion, Syntax Coloring, Grid Results, Pivot Grid Results and Charting toolkit. Saving results to CSV, INSERT statements, XML, HTML and Excel worksheets.
- SQL Formatter - Formatter for SQL statements.
- Table Data Editor - Excel like editor of data in tables and query results.
- Import Tool - Import delimited data files to database or to SQL script of INSERT statements.
- Export Tool - Export to delimited data, Excel Worksheets or SQL Script of INSERT statements.
- SQL History/Archive - Provides a history of all SQL statements and scripts that have been executed within the Query Analyzer, Query Builder, Table Data Editor and SQL Debuggers.
- Schema Script Generator - Script a complete or partial database to file, including CREATE, DROP DDL and INSERT DML.
- Server Script Generator - Allows a user to generate SQL scripts for server objects such as users and roles.
- ER Modeler - Fully functional entity relationship modeler
- Schema Compare Tool - Allows comparison of Schema Objects and Databases, including functions, packages and more.
- Results Compare Tool - Allows comparison of SQL Query results.
- Object Search Tool - Assists in finding Schema and Database Objects within a Database Server.
- Visual Query Builder - Visually design queries
|
|
|
|
|
|
|
|
|
|
About AquaClusters Privacy Policy Support Version - 19.0.2-4 AquaFold, Inc Copyright © 2007-2017