
Easily find issues by searching: #<Issue ID>
Example: #1832
Easily find members by searching in: <username>, <first name> and <last name>.
Example: Search smith, will return results smith and adamsmith
Aqua Data Studio / nhilam |
Follow
829
|
JDBC Drivers - SQLite JDBC Drivers
Aqua Data Studio (ADS) supports SQLite Database Schema. SQLite is a very popular free embedded SQL database engine.
You can get more information about SQLite Database and SQLite Driver here
Vendor: SQLite
Download Page: http://www.sqlite.org/download.html
Driver URL: http://www.zentus.com/sqlitejdbc
SQLite tutorial for Aqua Data Studio to Connect SQLite Database
The entire database is stored as a single cross-platform file on a host machine. SQLite locks the database file at the beginning of a transaction. SQLite uses SQL DBMS.
|
|
|
|
|
| Create Server Group | Register a SQLite Server | Enter Properties | Locate SQLite Driver |
|
|
|
|
|
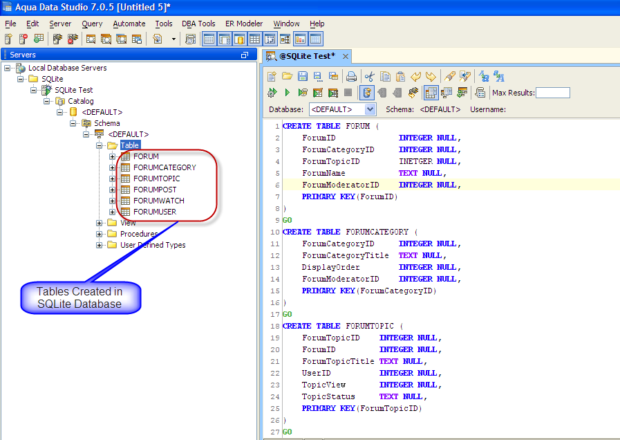
| SQLite Driver Properties | SQLite Server in ADS | SQLite Schema | Creating tables in SQLite |
To connect to SQLite Database using Aqua Data Studio 7.0 :
The SQLite Database server is registered successfully in Aqua Data Studio and You can now connect to the newly registered Server and perform Data Manipulations.
|
|
|
|
|
|
|
|
|
|
|
|
|
|
|
|
|
|
|
|
|
|
|
|
|
|
|
|
|
|
|
|
About AquaClusters Privacy Policy Support Version - 19.0.2-4 AquaFold, Inc Copyright © 2007-2017