
Easily find issues by searching: #<Issue ID>
Example: #1832
Easily find members by searching in: <username>, <first name> and <last name>.
Example: Search smith, will return results smith and adamsmith
Aqua Data Studio / nhilam |
Follow
829
|
JDBC Drivers - SQLite JDBC Drivers
Aqua Data Studio (ADS) supports SQLite Database Schema. SQLite is a very popular free embedded SQL database engine.
You can get more information about SQLite Database and SQLite Driver here
Vendor: SQLite
Download Page: http://www.sqlite.org/download.html
Driver URL: http://www.zentus.com/sqlitejdbc
SQLite tutorial for Aqua Data Studio to Connect SQLite Database
The entire database is stored as a single cross-platform file on a host machine. SQLite locks the database file at the beginning of a transaction. SQLite uses SQL DBMS.
|
|
|
|
|
| Create Server Group | Register a SQLite Server | Enter Properties | Locate SQLite Driver |
|
|
|
|
|
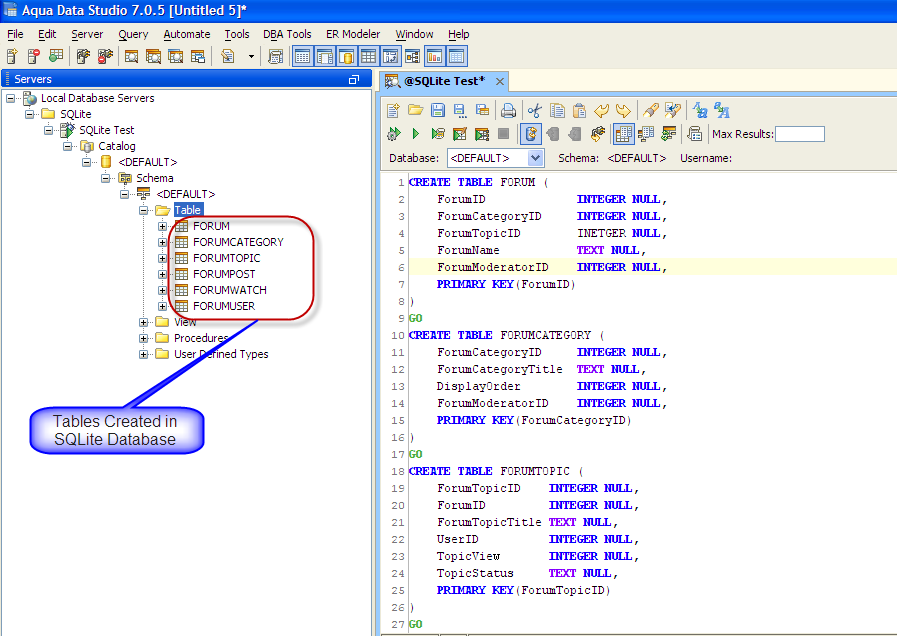
| SQLite Driver Properties | SQLite Server in ADS | SQLite Schema | Creating tables in SQLite |
To connect to SQLite Database using Aqua Data Studio 7.0 :
The SQLite Database server is registered successfully in Aqua Data Studio and You can now connect to the newly registered Server and perform Data Manipulations.
About AquaClusters Privacy Policy Support Version - 19.0.2-4 AquaFold, Inc Copyright © 2007-2017