
Easily find issues by searching: #<Issue ID>
Example: #1832
Easily find members by searching in: <username>, <first name> and <last name>.
Example: Search smith, will return results smith and adamsmith
Aqua Data Studio / nhilam |
Follow
829
|
|
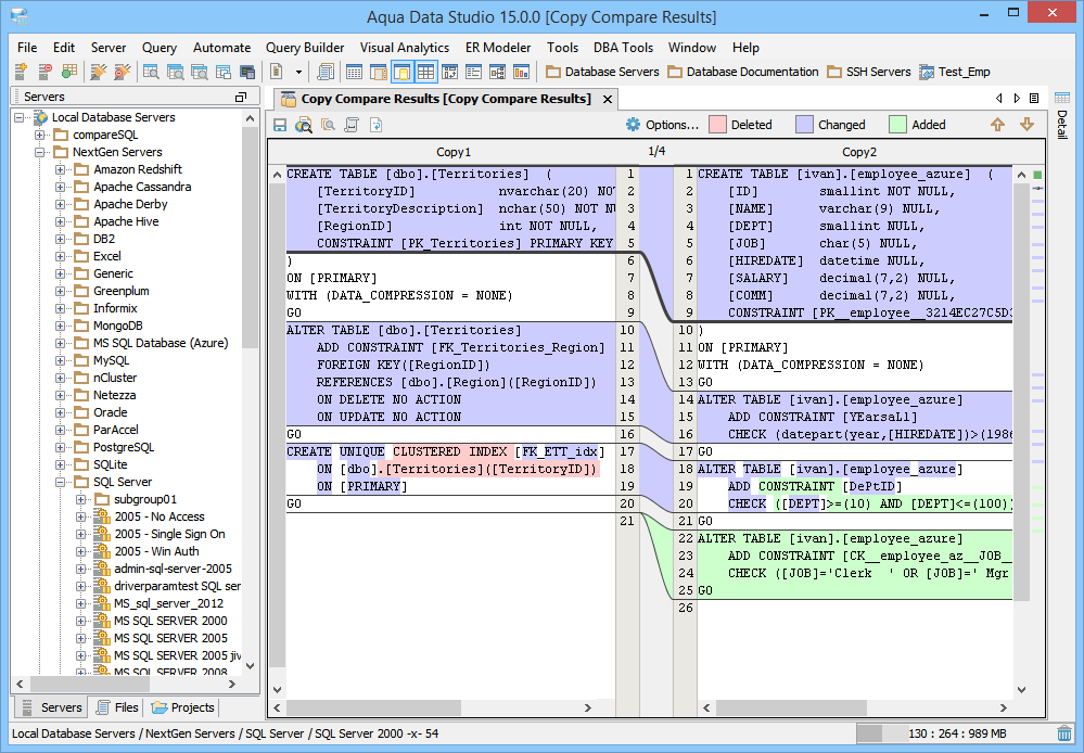
Launching the Copy History Compare Tool The Copy Compare Tool provides users a method of depicting differences in the content of the clipboard history. To compare two items copied to the clipboard history, launch the Copy Compare Tool from Tools Menu (Tools->Compare->Copy Compare) and choose two items out of the list in the top panel. The lower panel displays the full contents of the selected item from the copy clipboard. It is possible to launch the Copy History Compare Tool from within the SQL History and SQL Archive tool. This allows comparison of the contents of queries stored in the SQL History and SQL Archive. Select two items with CTRL + click enables the comparison with the button to the left of the "Max History". When the comparison is being performed it runs in a background thread so that other operations in Aqua Data Studio can be performed. Comparison Results The results of a comparison display as a split-pane with line numbering down the center and connecting splines for identifying where the deletions, changes and additions occur. Each clipboard history item in a comparison takes up half of the comparison results window and each can be vertically scrolled independently of the other. At the top, between the two clipboard history items above the line numbering, digits separated by a / indicate the change selected out of total number of changes discovered (i.e. 9/27). The large up and down arrows at the top of the comparison results allow navigating through the differences one at a time. Comparisons show the character differences in a modified line with bolding and background color highlights indicate modified blocks. If they are not identical they are highlighted by default in pink (deleted), purple (changed) or green (added). The colors for the difference highlighting can be changed with the Options button at the top right of the comparison results. At the top left of the comparison results is a search button, useful for quickly finding and highlighting content in the comparison results. Annotation Bar The annotation bar provides a bird's eye view of all of the differences detected in a comparison. When differences are found, their corresponding highlight colors appear in the annotation bar on the right side of the results and can be used to quickly navigate to them. If a marker in the annotation bar is used to navigate to a particular difference by left clicking, a tick mark overlay shows which difference currently has focus. Saving Comparison Results as HTML The results of a comparison can be saved as HTML for viewing later or for sharing with others. The "Save As HTML" button at the top left of the comparison window prompts for file destination and font selection. If the "Preview in Browser" icon is clicked the user is prompted to first "Save as HTML" for launching a web browser. If the comparison has already been saved as HTML, clicking "Preview in Browser" launches a browser with the stored HTML. |
|
|
|
|
|
|
|
|
|
|
|
|
|
|
|
|
|
|
|
|
|
|
|
|
|
About AquaClusters Privacy Policy Support Version - 19.0.2-4 AquaFold, Inc Copyright © 2007-2017