
Easily find issues by searching: #<Issue ID>
Example: #1832
Easily find members by searching in: <username>, <first name> and <last name>.
Example: Search smith, will return results smith and adamsmith
Aqua Data Studio / nhilam |
Follow
828
|
|
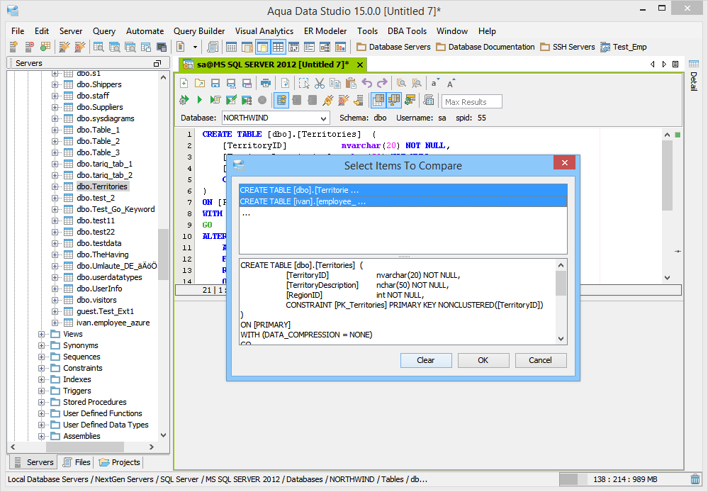
Compare Tools Integration Aqua Data Studio provides Compare Tools for users to easily compare database schemas, schema objects, queries, query results, files, directories, clipboard contents and version control histories. To access the Compare Tools directly, you may use the Application menu under Tools->Compare Tools->[Tool]. Compare tools are also thoroughly intigrated within Aqua Data Studio. When a document that is part of version control is open, and inline compare tools have been enabled (File->Options->Editors->Editor->General:[Inline Diff Sidebar]), the left margin of the document highlights differences between the working version and the repository version. This allows live comparisons with the local source control repository to be run as editing continues. Files viewed within the Repository Browser can also be compared with their previous versions. Depending on the context, the application also makes compare tools available on a per-menu or per tab basis. Selecting two items within the Schema Browser or Files Browser with Ctrl + Click and right clicking allows the selection of Compare from the right click menu. When multiple document tabs are open, right clicking on one of them allows comparing the contents of the documents or query windows. The Copy History Compare Tool allows comparing the contents of the clipboard history. Comparing two Schema Objects is only performed through Ctrl + Click (or Alt + Down Arrow) of two selected items from the Schema Browser. Colored background highlighting and font bolding are used to indicate differences within comparison results. Depending on the comparison type, icons also indicate the presence and absence of content. The coloring Aqua Data Studio uses to indicate Deleted, Changed or Added when displaying compare results is configurable within File->Options->Compare->Colors. Comparison Tuning and Filtering Depending on the type of comparison run (file, schema, results, tab) various comparison filters and options are available. When files, queries or tabs are compared, the comparison functions down to the character level within each. When Database Schemas are compared, the level of comparison granularity can be set by the user for database schema object types as desired. File and Directory comparisons allow selecting for wildcards, file size and file extension allowing for exclusion of .svn, CVS, .DS_Store, Thumbs.db, .bak and other file types. For even more control over the comparison, filters can be run once the comparison is completed. The presented comparison results can then be sorted by columns displayed in the comparison. The results of all comparisons (except the inline-diff within editors) can be saved as HTML for storage or sharing. The Six Compare Tools When accessed through the Tools menu, there are 6 comparison tools available:
|
|
|
|
|
|
|
|
|
|
|
|
|
|
|
|
|
|
|
|
|
|
|
|
|
|
|
|
|
|
|
|
|
|
|
|
|
|
|
|
|
|
|
|
|
|
About AquaClusters Privacy Policy Support Version - 19.0.2-4 AquaFold, Inc Copyright © 2007-2017