
Easily find issues by searching: #<Issue ID>
Example: #1832
Easily find members by searching in: <username>, <first name> and <last name>.
Example: Search smith, will return results smith and adamsmith
Aqua Data Studio / nhilam |
Follow
829
|
|
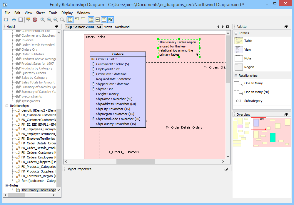
Notes and Regions are only for use in labeling and organizing entities in ER Models and are NOT included in the generated SQL when ER Models are scripted to DDL.
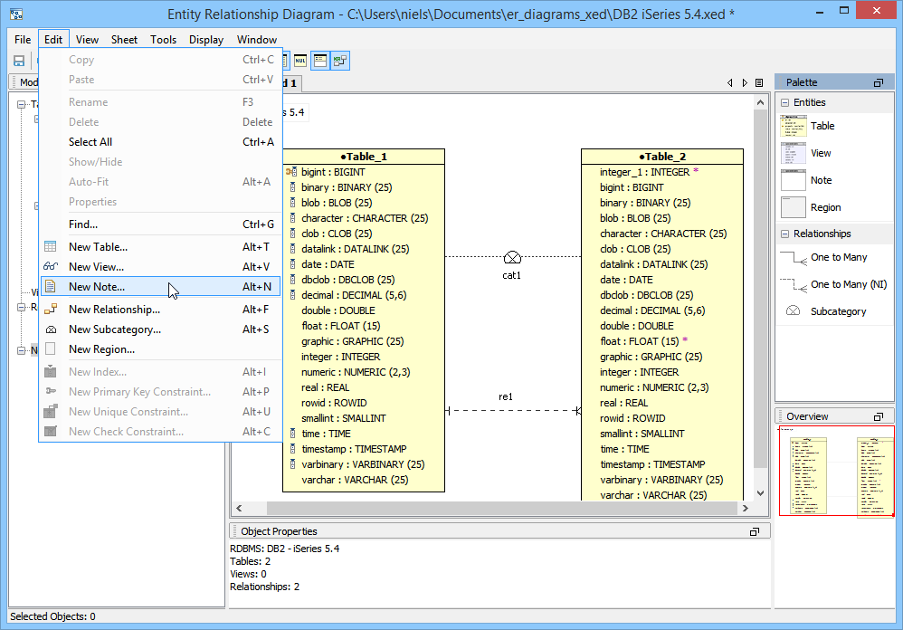
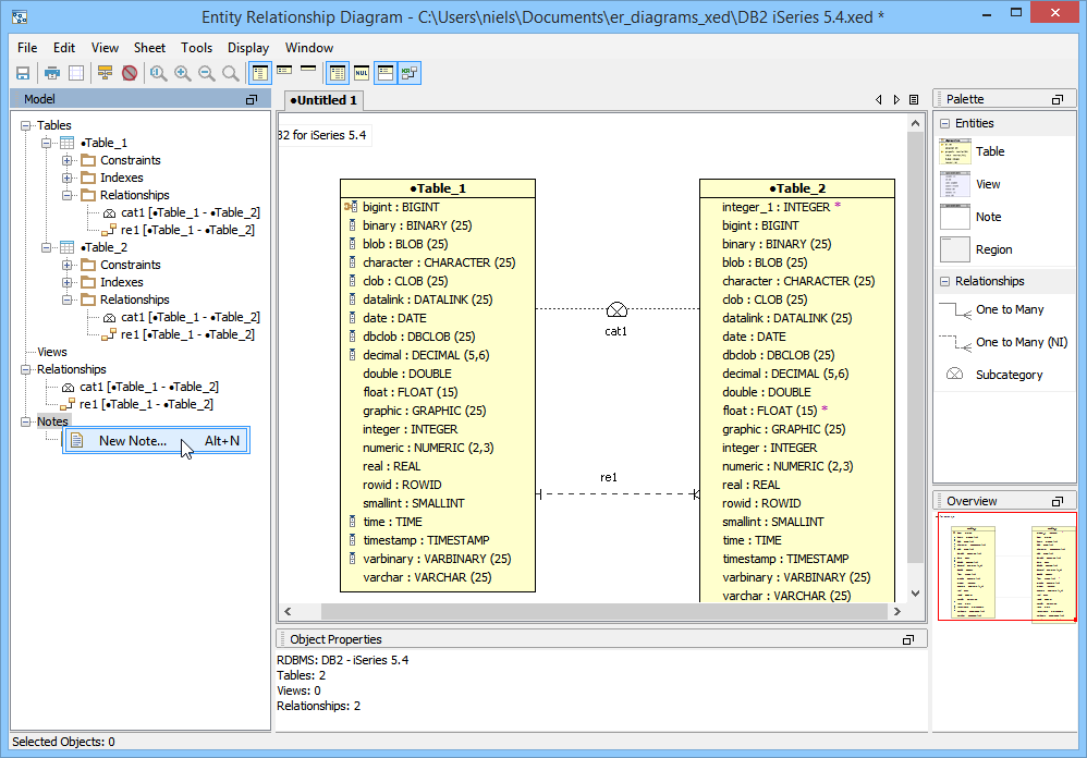
Notes Notes are blocks of text that can be placed in an ER Model just like the other entities. There are four methods of creating a Note in the ER Modeler.
1. Right clicking within a sheet and choosing New Note from the menu. This puts a new note where the click occurs. The font of a note's text can be altered by double clicking the note and selecting a new font from the font dropdown at the top right of the Note Properties window.
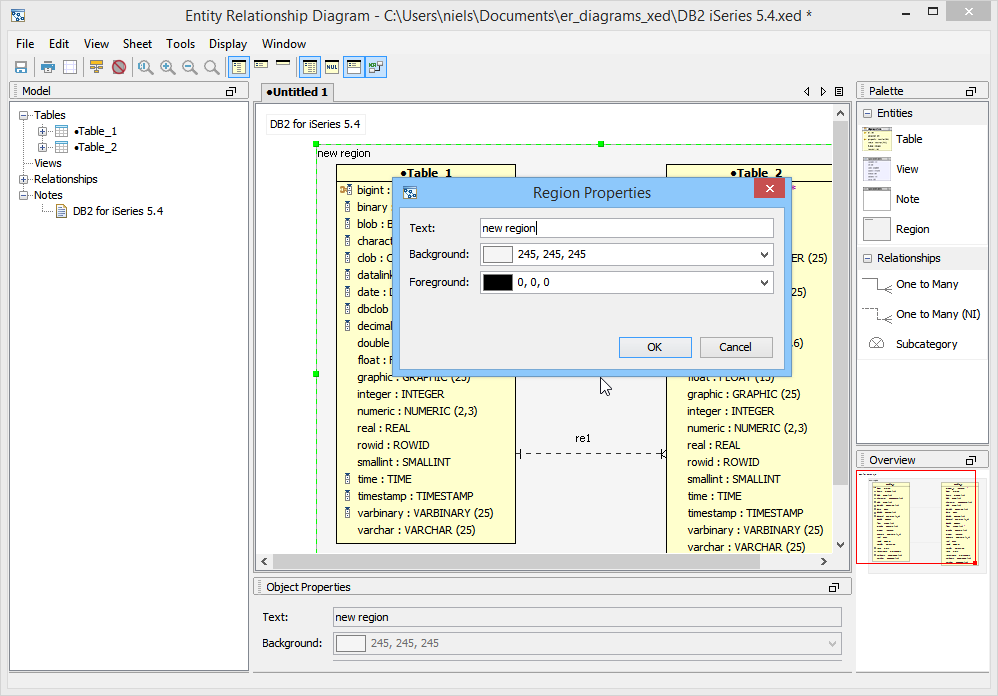
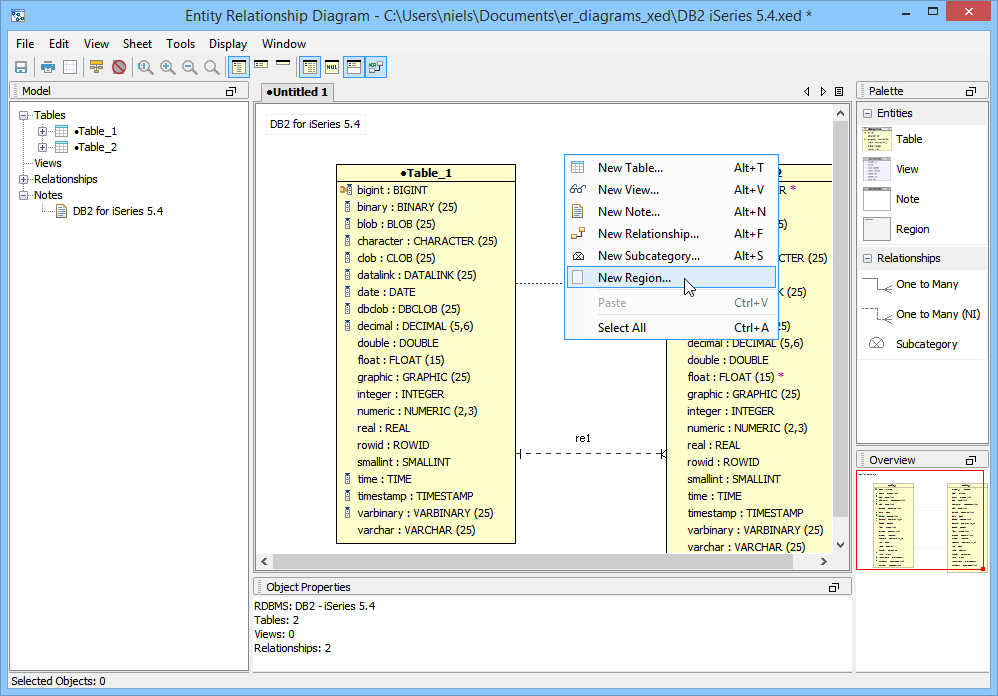
Regions Regions are labled colored areas which sit behind entities in an ER Model and are used for grouping entities which need to be moved together. All of the contents of a Region shift with a Region when it is moved. There are Three methods of creating a Region in the ER Modeler. Regions can be resized to hold more entities, and their colors can be changed. Regions do not appear in the Model Node Browser.
1. Right clicking within a sheet and choosing New Region from the menu. This puts a new region where the click occurs. Any entities moved into a region after it is created become part of the region. The color and label of a region can be altered by double clicking it and altering its properties in the Region Properties window. Right clicking within a region and selecting Properties from the menu also allows editing the region color and label. Clicking on a region once selects it and all of its contained entities. This also highlights the contained entities in the Model Node Browser to show which entities are part of the region without having to zoom out in the sheet view to see them all. Clicking on a region once to select it, then again (but not double clicking) selects only the region, but not its contents. Regions allow their text color to be altered with Foreground color selection.
Sample ER Model with Note and Region The screenshot marked "Sample ER Model with Note and Region" displays an ER Model with a pink region, "Primary Tables", containing multiple tables, relationships and notes. A note is currently highlighted in the sheet view for resizing, its handles and border easily visible. The Overview displays a red rectangle to show what portion of the ER Model the sheet view is zoomed, and how many table entities and relationships the pink region "Primary Tables" encompasses. |
|
|
|
|
|
|
|
|
|
|
|
|
|
|
|
|
|
|
|
|
|
|
|
|
|
|
|
|
|
|
|
|
|
|
|
|
|
|
|
|
|
|
|
|
|
|
|
|
|
|
|
|
|
|
|
|
|
|
|
|
|
|
|
|
|
|
|
|
|
|
|
|
|
|
|
|
|
|
|
|
|
About AquaClusters Privacy Policy Support Version - 19.0.2-4 AquaFold, Inc Copyright © 2007-2017