
Easily find issues by searching: #<Issue ID>
Example: #1832
Easily find members by searching in: <username>, <first name> and <last name>.
Example: Search smith, will return results smith and adamsmith
Aqua Data Studio / nhilam |
Follow
829
|
|
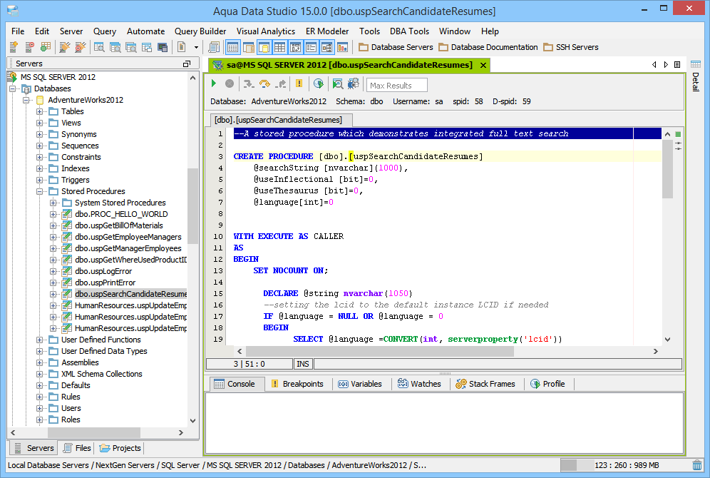
The MS SQL Server SQL Debugger has been designed to help with testing and debugging of SQL functions and procedures for MS SQL Server. It works with MS SQL Server version 2005 and above. Launching the Microsoft SQL Server SQL Debugger The Microsoft SQL Server SQL Debugger is launched through a right click in the Schema Browser on Stored Procedures or User Defined Functions and selecting Debug from the popup menu. More than one debugger can be open at once, with each object to be debugged opened in a separate tab. Debugger Workspace The debugger displays a slightly modified version of the Query Analyzer Toolbar containing debugger specific menus and buttons. Along the top of the debugger are the Execute, Stop, Step Into, Step Over, Step Return, Toggle Breakpoint, Turn On Profiling, Target Query Window, Debugger Query Window buttons. Next to the buttons is the Display Max Results input field. Beneath the buttons is the connection information, username and SID information. The procedure or package displays in the debugging window, within which breakpoints can be added by right clicking and selecting "Toggle Breakpoint" from the popup menu. When this window has focus, and a line has been clicked, it is also possible to select "Run to Cursor," to run the debugger up to that line in the procedure. From the same popup menu, "Go to Current Line" brings the cursor to the current line, which is very useful when debugging multiple lengthy procedures. Below the debugger window are tabs for Console, Breakpoints, Variables, Watches, Stack Frames and Profile. The Console tab displays any errors or messages generated as debugging progresses. The Breakpoints tab indicates the lines of the procedure where breakpoints are set and allows them to stop execution or not. The Variables tab lists any variables by name, their value and type. The Watches tab allows selecting specific variables to be observed as they change, reducing from a possible list of hundreds to a select group. The Stack Frames tab lists the local variables of the functions, and the arguments to them. The Profile tab lists commonly used terms or values a user works with on a regular basis in the debugging process. Once execution of a procedure has begun through the use of the Start button at the top of the debugger window, the bottom left of the window is occupied by the Text, Text History, Grid, and Pivot Grid Results tabs. This area functions just as the Query Analyzer window does, revealing the results of procedures at each breakpoint or execution cursor. The Microsoft SQL Server Debugger features include:
The MS SQL Server debugger uses the Open Source Library j-Interop to communicate with Windows COM to make the debugger possible. j-Interop: http://www.j-interop.org/ Required MS SQL Server Settings for MS SQL Server Debugger use with Aqua Data Studio
The Microsoft SQL Server Debugger requires that specific connection settings configurations be made for the debugger to work appropriately. Check the Registering MS SQL Connections for Debugging section for more information. More information on connecting and registering MS SQL Servers can be found here File->Options->Registration Defaults. |
|
|
|
|
|
|
|
|
|
|
|
|
|
|
|
|
|
|
|
|
|
|
|
|
|
|
|
|
|
|
|
|
|
|
|
|
|
|
|
|
|
|
|
|
|
|
|
|
|
|
|
|
|
|
|
|
|
|
|
|
|
|
|
|
|
About AquaClusters Privacy Policy Support Version - 19.0.2-4 AquaFold, Inc Copyright © 2007-2017