
Easily find issues by searching: #<Issue ID>
Example: #1832
Easily find members by searching in: <username>, <first name> and <last name>.
Example: Search smith, will return results smith and adamsmith
Aqua Data Studio / nhilam |
Follow
829
|
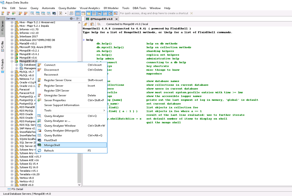
MongoShell provides an interactive JavaScript shell with nearly identical syntax and functionality to the native mongo shell. We built it on top of FluidShell in order to provide you the ultimate combined functionality of a Unix Shell with a native mongo command line. All your mongo shell commands such as DB methods, DBCollection methods, commands to administer and maintain your MongoDB clusters, replica sets and shards are all available. Type help inside MongoShell to get a full list of supported commands.
MongoShell includes common Unix commands and functionality such as variable substitution, alias commands, command substitution, input/output redirection, pipelines and command history.
Once you register a MongoDB server, right click on it to see MongoShell in the drop down menu. It appears just below FluidShell. Just like FluidShell, when MongoShell launches, it appears as a tab in the Main Application Workspace.
The tabbed interface for MongoShell means it's easy to navigate multiple shells and multitask. If needed, you can float your tabs to separate windows and monitors. Color code your tab frames so that you can quickly identify what a particular MongoShell is for.
To autocomplete built-in functions, begin typing and press Ctrl+Space or Tab so you can quickly pick the one you need. Autocompletion in MongoShell works with built-in and user defined functions and objects.
sh.help lists the sharding commands including commands which facilitate in creating shards, moving chunks from one shard to another, tagging shards and turning the balancer on and off and more.
rs.help lists the replica commands including commands which facilitate in checking replica set status, checking who is primary, checking the oplog size and more.
All of the db.collection methods are available, such as db.collection.aggregate() for providing access to the aggregation framework pipeline,and db.collection.validate() for performing diagnostic operations on a collection.
The Cursor Methods are accessible in MongoShell including cursor.addOption() for adding special wire protocol flags that modify the behavior of a query, and cursor.objsLeftInBatch() for returning the number of documents left in the current cursor batch.
db.help() lists all of the DB Methods accessible in MongoShell including db.cloneDatabase, db.killOp and db.printShardingStatus.
MongoShell provides you a near complete replacement for the command line shell shipped with MongoDB. You get complete control of your MongoDB deployment within a FluidShell-like interface along side all of our MongoDB visual editing tools and Query Analyzer.
The toolbar at the top of every MongoShell has buttons for pasting from the clipboard and finding in the buffer. Simply drag across content to copy it to the clipboard. The Find button makes it easy to track down the needle in a haystack of JSON content with Find Previous and Find Next. Reconnect is useful if a connection is lost due to network timeouts or congestion.
help mr displays the MapReduce functions along with supported options such as keeptemp, sort and finalize
Use show profile to show the 5 most recent system.profile entries that are older than one millisecond. By using MongoDB's database profiler, you can collect fine grained data about write operations, database commands and cursors.
MongoShell allows you to view and export your content as JSON. Pipe your JSON content to a file or perform other operations using all of the FluidShell's built in commands.
MongoShell allows use of all Connection Methods like Mongo.getDB() to return a database object, and Mongo.setSlaveOk() to allow operations on the current connection to read from secondary members.
Supports Native Methods like cat() for returning the contents of a specified file, and md5sumFile() to return md5 hash of a specified file.
|
|
|
|
|
|
|
|
|
|
|
|
|
|
|
|
|
|
|
|
|
|
|
|
|
|
|
|
|
|
|
|
|
|
|
|
|
|
|
|
|
|
|
|
|
|
|
|
|
|
About AquaClusters Privacy Policy Support Version - 19.0.2-4 AquaFold, Inc Copyright © 2007-2017