
Easily find issues by searching: #<Issue ID>
Example: #1832
Easily find members by searching in: <username>, <first name> and <last name>.
Example: Search smith, will return results smith and adamsmith
Aqua Data Studio / nhilam |
Follow
829
|
ParAccel Analytic Platform Support
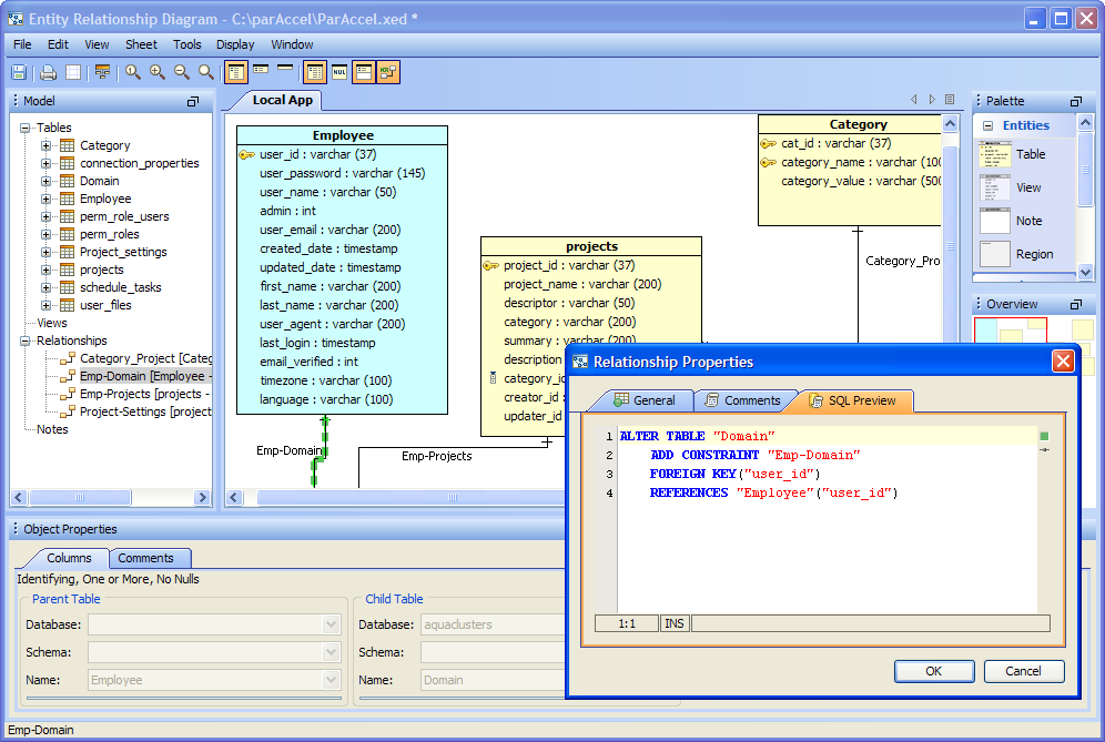
Aqua Data Studio 11.0 now supports ParAccel Analytic Platform, a high performance analytic database, designed by ParAccel from the ground up for speed. ParAccel Analytic Platform has an extensible framework that embeds 502 analytic functions and supports on-demand integration of a variety of data and analytic results, right at the point of execution. With Aqua Data Studio version 11.0, you can register a ParAccel Analytic Platform Server and use the different features available such as Query Analyzer Window, Visual Editors, Table Data Editor, Import/ Export Tools, ER Modeler and Schema Script Generator. Visual Editing tools to manage the ParAccel Analytic Platform Users and Groups as well as Create Databases, Schemas, Tables, Views and Functions are also available.
Native support has been added for ParAccel Analytic Platform 3.1 and 3.5
Vendor: PARACCEL
Website: http://www.paraccel.com
Database Product: ParAccel Analytic Platform
Description: High-performance analytic database with massively parallel, columnar, compressed, compiled approach for speed.
|
|
|
|
|
|
| Server Registration | Query Analyzer | ER Modeler | Data Import | Data Export |
|
|
|
|
|
|
|
Visual Table Creation |
Table Data Editing |
Schema Script Generator |
Script Object to New Window - Create |
Features supported in ParAccel Analytic Platform
|
|
|
|
|
|
|
|
|
|
|
|
|
|
|
|
|
|
|
|
|
|
|
|
About AquaClusters Privacy Policy Support Version - 19.0.2-4 AquaFold, Inc Copyright © 2007-2017