
Easily find issues by searching: #<Issue ID>
Example: #1832
Easily find members by searching in: <username>, <first name> and <last name>.
Example: Search smith, will return results smith and adamsmith
Aqua Data Studio / nhilam |
Follow
829
|
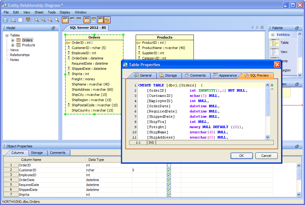
To design a complex Entity-Relationship (ER) Model with hundreds of entities and relationships, Data Modelers need to manually edit and rearrange each entity and organize relationships between the entities. New enhancements in Aqua Data Studio such as keyboard shortcuts for inserting rows, remembering table properties, straighten relationship lines, and move columns Up/Down simplify the maintenance of ER Models. The ER Modeler we’ve built into Aqua Data Studio is as powerful as any standalone database-diagramming tool. You may use ER Modeler to design a new database from scratch, understand and clean up a database nightmare in your office or visually understand entity relationships in existing databases to write more effective SQL queries.
A new option to duplicate table/view columns is now available.
Use the "Move Up" and "Move Down" buttons or right-click context menus when a column is highlighted in the table properties window so that its display order is changed within the Table Entity inside an ER Model.
A new option to Straighten Relationship Lines
A new option is added to "straighten" relationship line function to the context menu of a relationship.
After inserting a column (with popup menu->Insert Column), the focus stays on name so that user can type immediately.
New right-click context menu items for inserting table/view columns and deleting columns are available in this version.
When a column which is part of one or more relationships is removed, a warning is displayed to the user.
Table Properties Window Size Remembered.
Spares user from resizing it continuously. If you double click on a entity it brings up the Table Properties dialog. Resize the dialog and click OK. Then double click on the entity again and the original setting is used.
When printing ER Models, set the number of copies printed from within the print dialog window.
|
|
|
|
|
|
|
|
|
|
|
|
|
|
|
|
|
|
About AquaClusters Privacy Policy Support Version - 19.0.2-4 AquaFold, Inc Copyright © 2007-2017