
Easily find issues by searching: #<Issue ID>
Example: #1832
Easily find members by searching in: <username>, <first name> and <last name>.
Example: Search smith, will return results smith and adamsmith
Aqua Data Studio / nhilam |
Follow
829
|
Several new features are available for Sybase ASE 16.0. Our Visual Editors are more complete. We now incorporate the CREATE OR REPLACE clause so that ALTER objects are more refined. You no longer have to DROP an object to make changes. We've overhauled and improved our CREATE INDEX UI to show all possible options. Our create table Visual Editing Storage Options match what's possible from SQL statements. We also indicate proxy databases in the Schema Browser, support all index compression and partition options, have new CREATE LOGIN scripting that does not require use of sp_addlogin, and much more.
Several new features are available for Sybase Anywhere 16.0. There's a new node in the Schema Browser to display Certificates. We updated our Security node in the Schema Browser to show Users and Roles. There's a new Sequences node in the Browser as well. We improved our Functions and Procedures scripting to use CREATE OR REPLACE. Our Visual Editing is updated to include all of the options available, and Event scripting includes all possible options.
SQL Server 2014 is now supported and all of the preexisting DBA Tools and SQL Server features we already have work with SQL Server 2014. Use our Visual Editors to create Server Audits and view them in our Server Audits node in the Schema Browser.
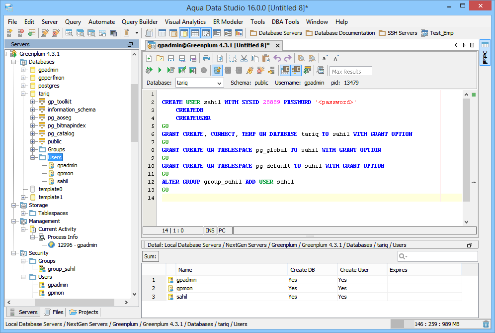
Greenplum 4.3 is now supported, letting you use all of the tools we already have built-in for working with previous versions of Greenplum.
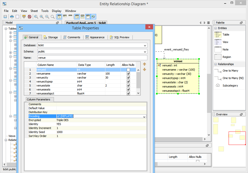
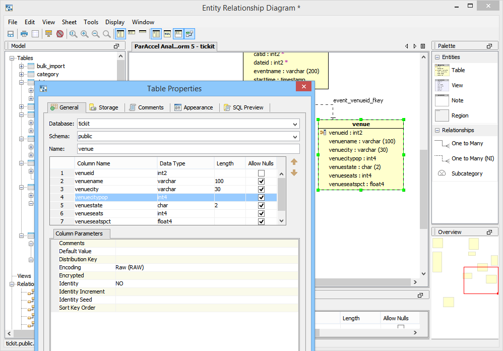
ParAccel 5.1 is now supported. We improved ParAccel scripting and extraction, allow batch importing with prepared statements, and show more ParAccel column parameters in our ER Models including Identity, Identity seed, Identity step, Encoding and Encryption.
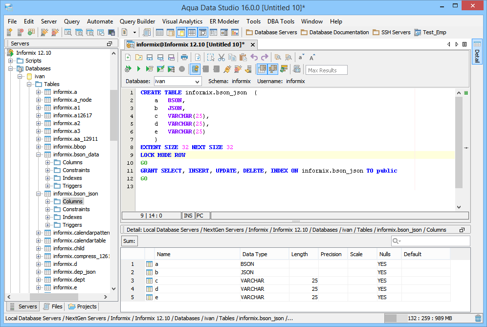
Informix 12.10 is now supported, giving you access to its new in-memory speed. With this version we've added support for BSON and JSON datatypes and made sure that all of the options you can script you can also see and access in our Visual Editors. We also updated the JDBC driver we bundle for Informix. For the Query Analyzer, we now recognize and correctly syntax highlight all of Informix's SQL keywords.
You can connect and use Apache Derby 10.11 with all of the Apache Derby features already built into Aqua Data Studio. We support MERGE statements, deferrable constraints, and WHEN clauses in CREATE TRIGGERs. We've updated our driver, too.
Use MySQL 5.6's new fractional second support for TIME, DATETIME and TIMESTAMP data types during extraction and scripting. The ER Modeler also supports additional data type options for fractional second.
We now bundle the 0.14 Apache Hive JDBC Drivers to make working with Apache Hive as streamlined as possible. With support for these drivers you can connect to newer Hive distributions and use more Hive features.
Hortonworks 2.2 is now supported, giving you the same access to our SQL tools tools as we already provided for previous versions of Hortonworks. We now support INSERT, UPDATE and DELETE statements in the Query Analyzer which also allows us to enable the Table Data Editor and the Import Tool for Hortonworks 2.2. The Apache Hive .14 JDBC drivers are required.
Cloudera 5.2 support includes new datatypes CHAR, DECIMAL and VARCHAR. Use all of the Cloudera tools and features we allowed with previous versions of Cloudera.
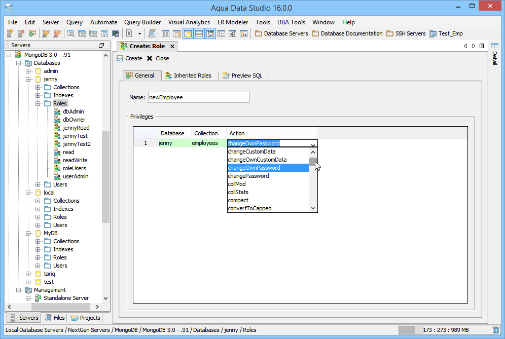
MongoDB 3.0 and 2.6 are fully ready for use with all of the MongoDB features already built into Aqua Data Studio, including new and enhanced MongoSQL commands. For both MongoDB 3.0 and MongoDB 2.6 we now support CREATE, DROP, GRANT and REVOKE of roles. You can also GRANT and REVOKE privileges. We've also updated our MongoDB JDBC driver and have new SHOW commands.
VoltDB 4.9 is ready for use with all of the VoltDB features already built into Aqua Data Studio. We've improved autocompletion in the Query Analyzer when working with VoltDB, and introduced Derived Tables and Subqueries in the Visual Query Builder. You can now also view Export Tables as a node in the Schema Browser.
Teradata 15 is now supported giving you the ability to use Add Free Space, Merge Block Ratio, Data Block Size, Block Compression within the UI when creating or altering a table. Our Visual Editors more precisely present the options for what is available
Netezza 7.1 is supported and includes its new multi schema capabilities. Everything you could do in Netezza 7 you can now do in Netezza 7.1.
Vertica 7.1 is supported, giving you the same tools, features and schema browsing capability which already existed for its previous versions of Vertica.
About AquaClusters Privacy Policy Support Version - 19.0.2-4 AquaFold, Inc Copyright © 2007-2017