
Easily find issues by searching: #<Issue ID>
Example: #1832
Easily find members by searching in: <username>, <first name> and <last name>.
Example: Search smith, will return results smith and adamsmith
Aqua Data Studio / nhilam |
Follow
829
|
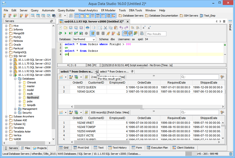
You can now pin a query Grid Result within the Query Analyzer so that you can keep it visible after re-executing a query. Simply click the pin on the result pane toolbar of your choice in a query analyzer and its contents will not get cleared the next time you execute. You can pin as many results as you like in separate tabs, each pinned result will display with a vertical pin icon so that you can quickly see what is pinned and what is not. Our pinned tab navigator makes it easy to view the pinned or unpinned result you are looking for if you have several tabs.
Pin a result by clicking the horizontal pin icon in the Grid Results toolbar tab and it will not get cleared when you reexecute.
With File > Options > Results > Grid Results > Auto Pinning you can Auto Pin results so that every execution is pinned automatically. You can also set a maximum number of Auto Pinned tabs so that you see no more than your maximum, with older pinned tabs being replaced with newer ones.
Pinned and unpinned Grid Results each get their own tabs in the Results Pane. Vertical pin icons indicate pinned results.
About AquaClusters Privacy Policy Support Version - 19.0.2-4 AquaFold, Inc Copyright © 2007-2017