
Easily find issues by searching: #<Issue ID>
Example: #1832
Easily find members by searching in: <username>, <first name> and <last name>.
Example: Search smith, will return results smith and adamsmith
						Aqua Data Studio / nhilam | 
					
						 
							
	
	Follow
								829
						 
					 | 
				
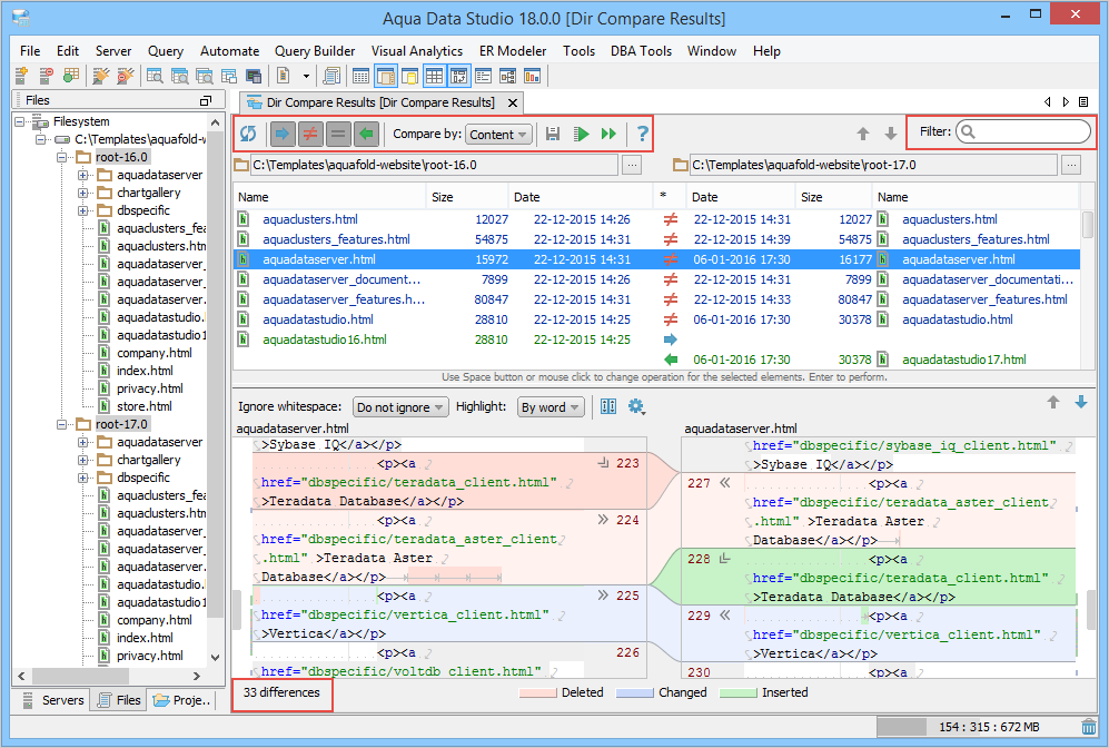
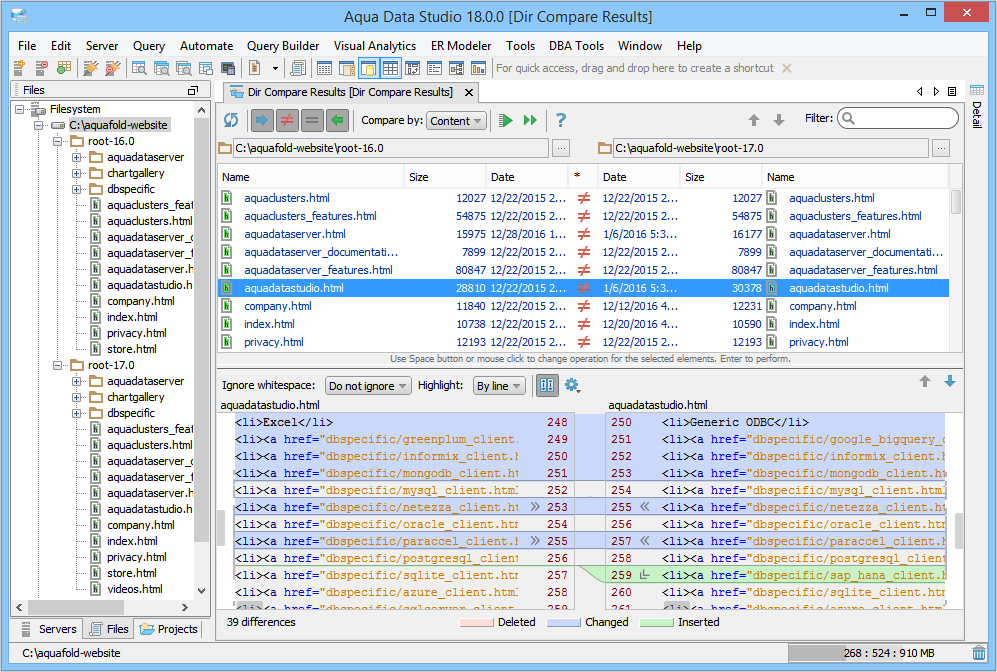
	Directory Compare provides a method of identifying differences between contents of the directories and supports synchronizing selected or all differences of the selected files.
	Files and Folders are compared by comparing all the files in the two directories based on their file sizes, contents, or timestamps. The Preview Pane shows the contents of the selected directories in the left and right panes. Different icons indicate the state of the contents in the * column. Files/Folders present in only one directory are indicated by  , 
  icons. Files/Folders that are equal are indicated by 
 and files/folders that exist in both directories but are different are indicated by 
. The contents of the selected file are shown in the lower pane, also known as the Differences pane with the differences highlighted. This pane is further split into a split-pane where each file takes up half of the pane and shows connecting splines for identifying where the deletions, changes and additions occur. Comparisons show the character differences in a modified line with bolding and background color highlights indicate modified blocks. If they are not identical they are highlighted by default in pink (deleted), purple (changed) or green (added). These colors can be changed from the Options dialog.  You can also use this tool to synchronize the contents of the directories 
.
This table lists the icons on the Preview Pane toolbar.
| Icon | Description | 
|---|---|
| 
				 | 
			Saves and refreshes changes made to the contents of the compared directories in the tool or on your local system. | 
| 
				 | 
			Filters the comparison result based on user-selection. | 
| 
				 | 
			Displays the comparison result by content, size, and timestamp. | 
| 
				 | 
			Saves changes made to the contents of the compared directories in the tool. | 
| 
				 | 
			Allows synchronizing differences between the selected file or all files in both the directories. | 
| 
				 | 
			Opens the Help topic associated with Directory Compare. | 
| 
				 | 
			Filters the comparison result on a filter string. Asterisk (*) wildcard is supported. | 
| 
				 | 
			Allows switching directories for compare. | 
You cannot undo this action.
	You can also use these right-click options to synchronize files. 
	
| Right-Click Action | Description | 
|---|---|
| Set Copy to Right | Copy the item from the left side to the right side. This option is disabled if the file is present only in the right side. | 
| Set Copy to Left | Copy the item from the right side to the left side. This option is disabled if the file is present only in the left side. | 
| Set Delete | Delete file after synchronization. This option is disabled if the file is present in both folders. | 
| Set Do Nothing | Make no changes to the file after synchronization. | 
| Set Default | Set to the default action. | 
| Warn When Delete | Display a popup containing warning before deleting the file. | 
To synchronize individual changes between files, you can use these icons:
You can undo this action.
You can use these right-click actions in the Differences pane.
| Right-Click Action | Description | 
|---|---|
| Select Change | Select the line containing the difference. | 
| 
				( | 
			Delete the different content from the file. | 
| 
				( | 
			Add the missing content existing only in one file, to the corresponding file. | 
| 
				( | 
			Overwrite the contents of the corresponding file. | 
This table lists the keyboard shortcuts.
| Shortcut | Description | 
|---|---|
| F5 | Refresh the content of the files. | 
| Enter | Synchronize the selected file. | 
| Ctrl+Enter | Synchronize all files. | 
| Shift+Enter | Browse a different file. | 
| F7 | Move to the next difference. | 
| Shift+F7 | Move to the previous difference. | 
| Ctrl/Command+Tab | Shift between the current position and the previously selected position of opposite pane. | 
| Ctrl/Command+Shift+Tab | Shifts the cursor to the Filter text box. | 
| 
		 | 
| 
		 | 
| 
		 | 
| 
		 | 
| 
		 | 
| 
		 | 
| 
		 | 
| 
		 | 
| 
		 | 
| 
		 | 
| 
		 | 
| 
		 | 
| 
		 | 
| 
		 | 
| 
		 | 
| 
		 | 
| 
		 | 
| 
		 | 
| 
		 | 
| 
		 | 
| 
		 | 
| 
		 | 
| 
		 | 
| 
		 | 
| 
		 | 
| 
		 | 
| 
		 | 
| 
		 | 
| 
		 | 
| 
		 | 
| 
		 | 
| 
		 | 
| 
		 | 
| 
		 | 
| 
		 | 
| 
		 | 
| 
		 | 
| 
		 | 
| 
		 | 
| 
		 | 
| 
		 | 
| 
		 | 
| 
		 | 
| 
		 | 
| 
		 | 
| 
		 | 
| 
		 | 
| 
		 | 
| 
		 | 
| 
		 | 
| 
		 | 
| 
		 | 
| 
		 | 
| 
		 | 
| 
		 | 
| 
		 | 
| 
		 | 
| 
		 | 
| 
		 | 
| 
		 | 
| 
		 | 
About AquaClusters Privacy Policy Support Version - 19.0.2-4 AquaFold, Inc Copyright © 2007-2017