
Easily find issues by searching: #<Issue ID>
Example: #1832
Easily find members by searching in: <username>, <first name> and <last name>.
Example: Search smith, will return results smith and adamsmith
Aqua Data Studio / nhilam |
Follow
829
|
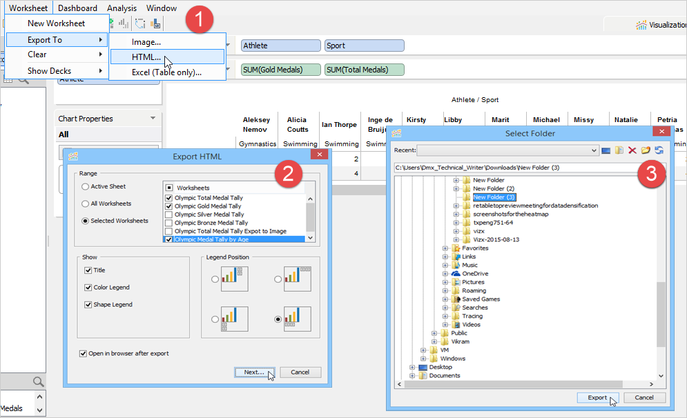
With Aqua Data Studio Version 17.0, our Export functionality has been significantly enhanced and now enables you to export nearly any worksheet visualization in a variety of ways. You may export selective worksheets or the entire workbook at once and choose amongst multiple formats--Images, HTML or Excel Workbook.
You can now export visualizations as images and choose your output format--PNG, JPEG or BMP files. You may optionally display the worksheet title and specify the location of the color and shape legends in the image.
Visual Analytics can also automatically launch your default image viewer after exporting if you have selected the Open in image viewer after export check box.
|
|
|
|
|
|
|
|
|
|
|
|
|
|
|
|
|
|
|
|
|
|
|
|
|
|
|
|
|
|
|
|
|
|
|
|
|
|
|
|
|
|
|
|
|
|
About AquaClusters Privacy Policy Support Version - 19.0.2-4 AquaFold, Inc Copyright © 2007-2017