
Easily find issues by searching: #<Issue ID>
Example: #1832
Easily find members by searching in: <username>, <first name> and <last name>.
Example: Search smith, will return results smith and adamsmith
Aqua Data Studio / nhilam |
Follow
829
|
|
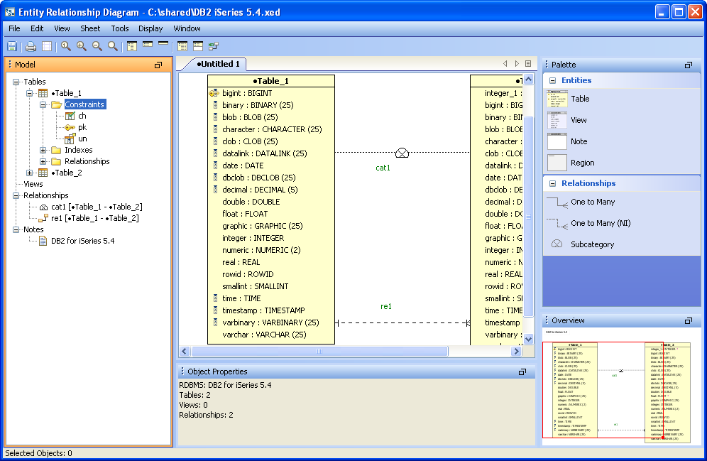
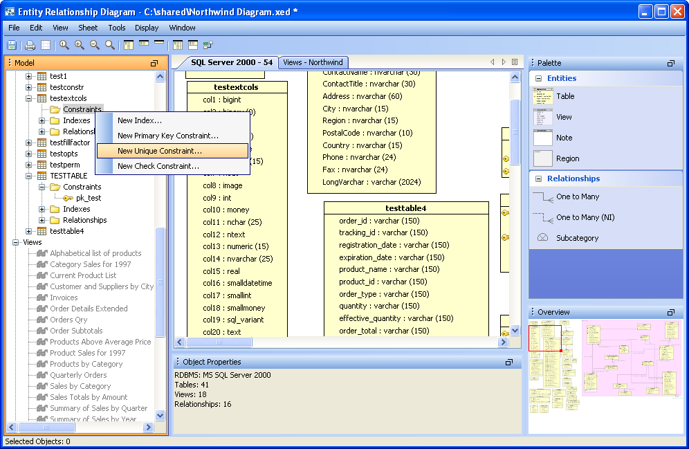
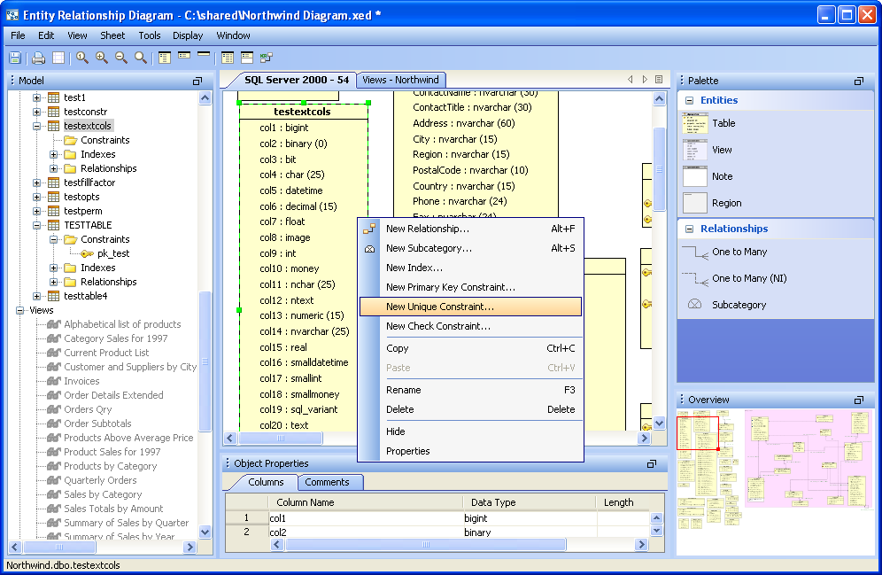
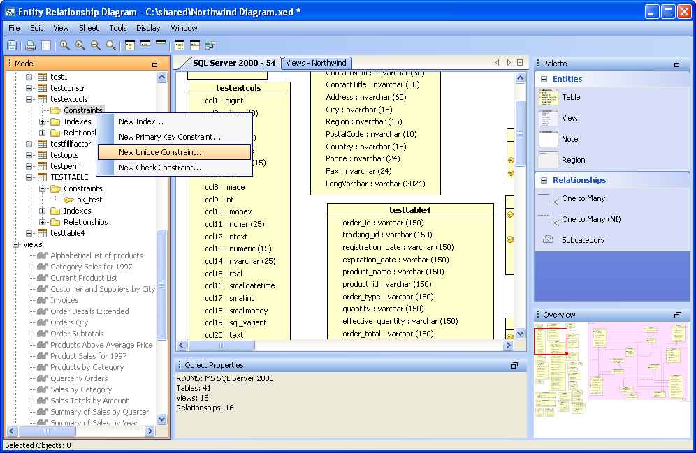
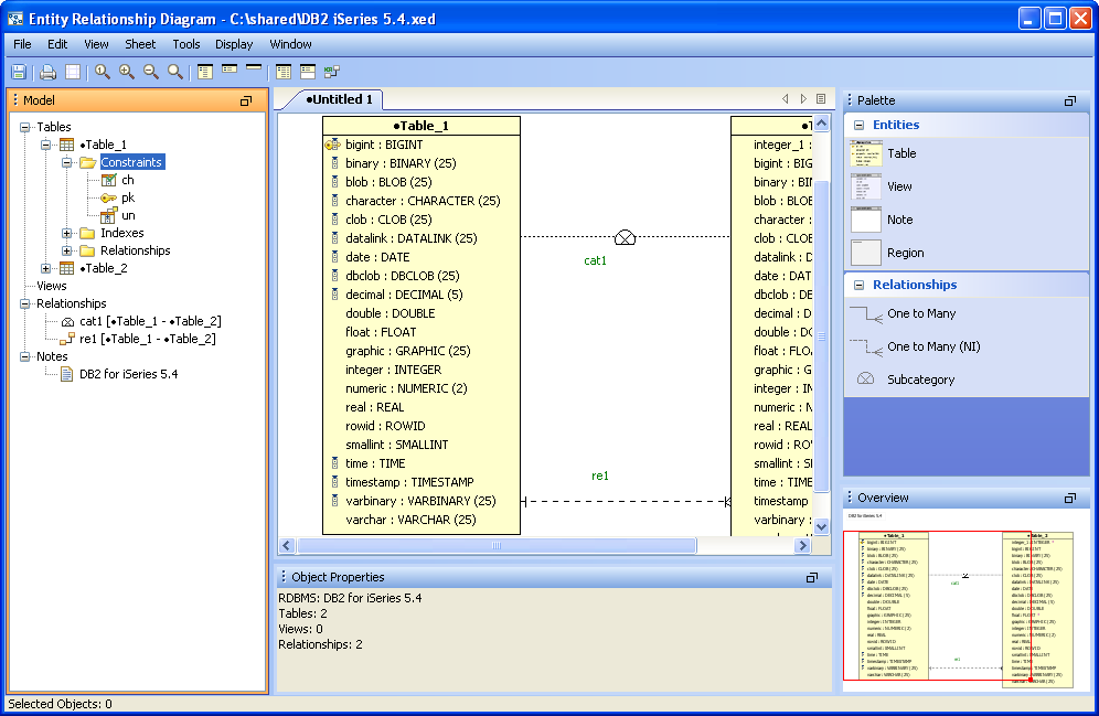
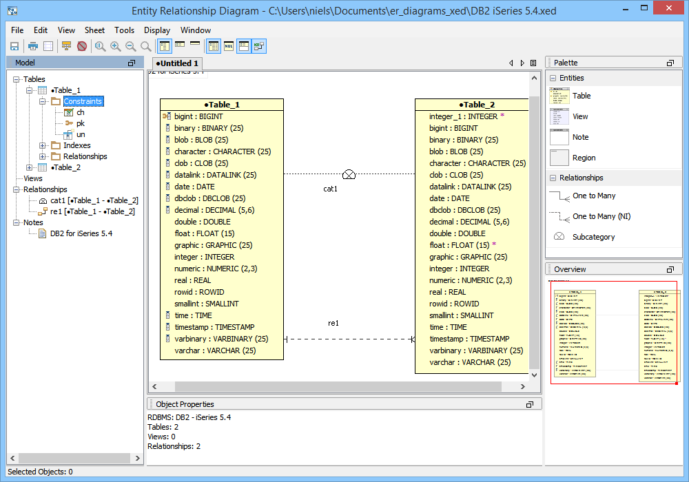
There are four methods for creating constraints within the ER Modeler. These methods work for Primary Key Constraints, Unique Constraints and Check Constraints. 1. Right clicking on a table entity in the sheet view and selecting "New Unique Constraint", "New Primary Key Constraint" or "New Check Constraint" from the context menu. 2. Right clicking on a table node in the the model node browser and selecting "New Unique Constraint", "New Primary Key Constraint" or "New Check Constraint" from the menu. 3. Expanding a table entity node in the model node browser, right clicking on the constraints node for that table and selecting "New Unique Constraint", "New Primary Key Constraint" or "New Check Constraint". 4. Left clicking on a table entity in the sheet view and choosing Edit->New Unique Constraint, "New Primary Key Constraint" or "New Check Constraint" from the ER Modeler application menu bar while the table entity is still selected in the sheet. Primary Key Constraints When the New Primary Key Constraint properties window appears, it must be named and columns must be included in the constraint. The column names on the left can be clicked to select them for participation in the constraint. Their constraint type "Primary Key" is indicated in the constraint column and the sequence in which they are clicked determines their order number in the Sequence column. Details on the Primary Key Constraint can be selected at the bottom of the properties window. Details at the bottom of the properties window vary based on database vendor and version. The Primary Key Constraint indicator in the Node Browser and Sheet view within a table entity resembles a key. The SQL Preview tab allows viewing of the DDL that the constraint creates when the model is converted into a script during forward engineering. Unique Constraints When the New Unique Constraint properties window appears, it must be named and columns must be included in the constraint.. Its table, database and schema display based on the table's corresponding information. The column names on the left can be clicked to select them for participation in the constraint. Their constraint type "Unique" is indicated in the constraint column and the sequence in which they are clicked determines their order number in the Sequence column. Details at the bottom of the properties window vary based on database vendor and version. The Unique Constraint indicator in the Node Browser and Sheet view within a table entity resembles a table with a protruding node at the top. The SQL Preview tab allows viewing of the DDL that the constraint creates when the model is converted into a script during forward engineering. Check Constraints When the New Check Constraint properties window appears, it must be named and a condition must be entered. Its table, database and schema display based on the table's corresponding information. There is an option to exclude the check constraint from replication. Details at the bottom of the properties window vary based on database vendor and version. The Check Constraint indicator in the Node Browser and Sheet view within a table entity resembles table with a check at the top. The SQL Preview tab allows viewing of the DDL that the constraint creates when the model is converted into a script during forward engineering. Sample Completed Table with Constraints The screenshot marked "Sample Completed Table with Constraints" contains two tables in a DB2 iSeries v5.4 database. The table on the left contains a Primary Key Constraint, a Unique Constraint and a Check Constraint as indicated by the Model Node Browser's Constraints tree. |
|
|
|
|
|
|
|
|
|
|
|
|
|
|
|
|
|
|
|
|
|
|
|
|
|
|
|
|
|
|
|
|
|
|
|
|
|
|
|
|
|
|
|
|
|
|
|
|
|
|
|
|
|
|
|
|
|
|
|
|
|
|
|
|
|
|
|
About AquaClusters Privacy Policy Support Version - 19.0.2-4 AquaFold, Inc Copyright © 2007-2017