
Easily find issues by searching: #<Issue ID>
Example: #1832
Easily find members by searching in: <username>, <first name> and <last name>.
Example: Search smith, will return results smith and adamsmith
| Aqua Data Studio / nhilam | 
							
	
	Follow
								829
						 | 
| Below are tips for quickly using common functions of the Query Analyzer. More information about each tip is discussed in the documentation page relating to the menu item or shortcut key for that feature. Tip 1 : You can easily view the archive of SQL Statements executed in the Query Analyzer by enabling the SQL History. The ’Start Date/Time’ and ’End Data/Time’ columns show the time the query started and ended execution 
 Using the Keyboard combination "CTRL+ALT+H", you may quickly view the SQL History. To view even more detailed information on the queries that Aqua Data Studio executes during its use, launch the SQL Log to record all SQL interaction. 
 Tip 2 : You can enable Charting Tool in the Query Analyzer and get a graphical representation of your data. Pivot Grids (Pivot Tables) are also available 
 
 Tip 3 : You can enable Execution Plans in Aqua Data Studio which offers insight into the execution of SQL Statements and helps the user isolate potential performance bottlenecks 
 Using the Keyboard combination "ALT+F11", you may quickly enable the Execution Plan 
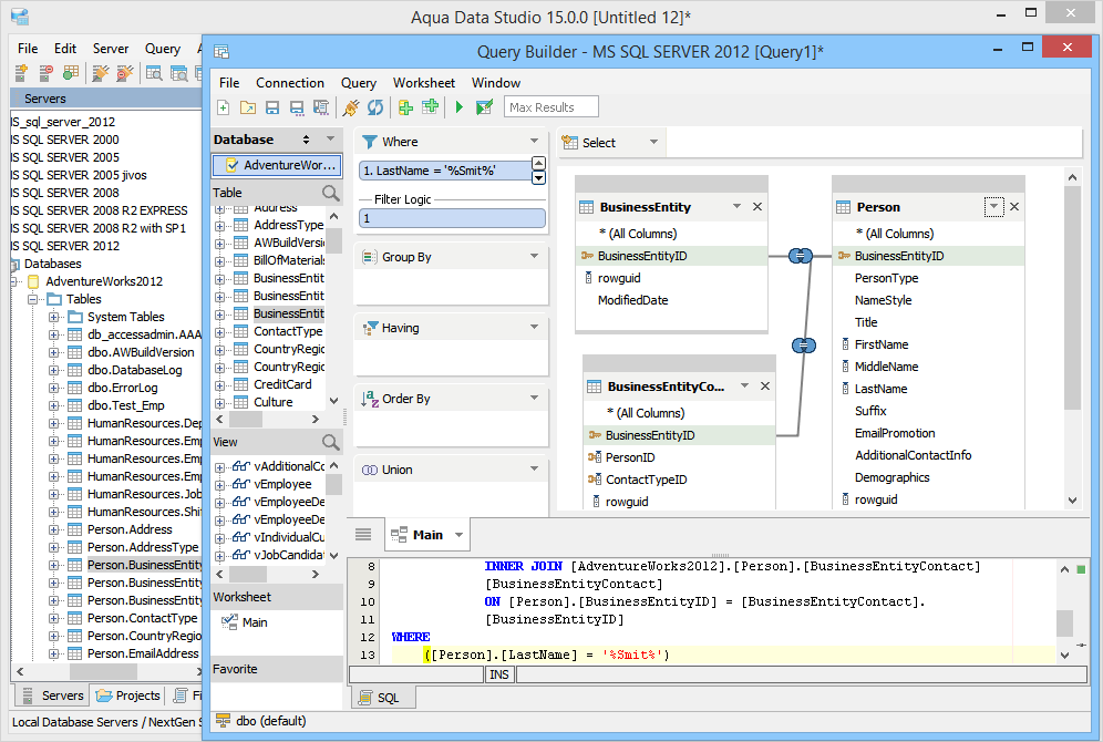
 Tip 4 : Build SQL Query - The Visual Query builder allows users to graphically select tables, views and relationships to build queries 
 Using the Keyboard combination "CTRL+ALT+Q", you may quickly enable the Visual Query builder 
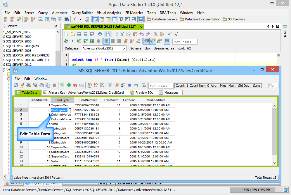
 Tip 5: With Execute Edit feature in Aqua Data Studio you can quickly edit data from a table 
 Using the Keyboard combination "CTRL+ALT+Enter", you may quickly start editing Table Data 
 Tip 6: Type CTRL+D in a query to get the descriptions of the tables involved in the Query 
 
 Tip 7: You can quickly Format the SQL Queries in the Query Analyzer 
 Using the Keyboard combination "CTRL+B", you may quickly Format your SQL Query | 
About AquaClusters Privacy Policy Support Version - 19.0.2-4 AquaFold, Inc Copyright © 2007-2017