
Easily find issues by searching: #<Issue ID>
Example: #1832
Easily find members by searching in: <username>, <first name> and <last name>.
Example: Search smith, will return results smith and adamsmith
| Aqua Data Studio / nhilam | 
							
	
	Follow
								829
						 | 
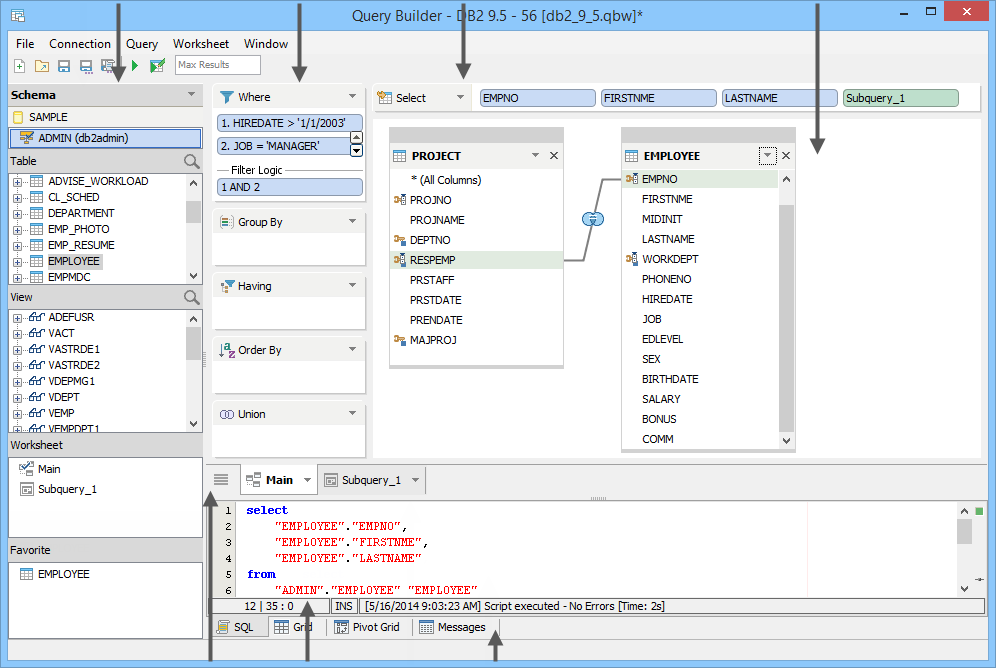
The Visual Query Builder is designed to enhance productivity and simplify SQL query building tasks by allowing dragging and dropping multiple tables, views and their columns in a workbook to generate SQL statements. The Query Builder Workspace contains a Data Pane, decks for SQL clauses, a tabbed Diagram Pane and an SQL Pane. The Data Pane makes it easy to navigate between object types and schemas within a specific database connection. Objects are dragged into and within the Query Builder interface to create SQL based on your database schema, tables, views or columns. Dragging objects from the Data Pane or the Diagram Pane to any of the configurable decks for SELECT, WHERE, GROUP BY, HAVING and ORDER BY SQL clauses writes out the corresponding SQL as you go. Based on what you've dragged into the decks, the visual Query Builder generates a complete SQL statement that can be executed. Features like JOINs, UNIONs, Subquery in SELECT, Derived Tables and the Index Manager save you time and make the process of building queries more powerful and intuitive.
The Query Builder Workspace is divided into the following areas:
The Data Pane - An area that allows navigating the contents of database tables and views to reveal their contained columns and indexes. Columns revealed here can be dragged out of the Data Pane and into other decks and panes of the UI.
Where, Group By, Having, Order By, and Union Decks - Areas for placing table columns that allow visually creating WHERE, GROUP BY, HAVING and ORDER BY clauses. One or more columns, expressions or subqueries can appear in a clause deck at a time and, when needed, Criteria Filter Logic is expressed. The Union Deck allows navigating to any Union tabs.
The Select Deck - Columns in the Select Deck form the select clause of the SQL SELECT statement. Dragging a column to the Select Deck automatically displays its containing table in the Diagram Pane. Any number of columns can appear in the Select Deck.
The Diagram Pane - An area for arranging and connecting table or view entities with join lines to automatically create SQL statements in the SQL Pane.
Main, Subquery, Union, Derived Table Tabs - When using the Query Builder your initial Diagram Pane is named Main. Any subqueries, UNIONs or derived tables get their own tabs in the Diagram Pane and can be distinguished from the Main Query by the Subquery, Unions or Derived Table Icons.
The SQL Pane - Where the SQL of visually generated queries appear as tables, are JOINed and clauses are created. This area provides syntax highlighting similar to that available in the Query Analyzer.
Results Tabs - Where the results of queries in the SQL Pane appear after execution when the [Execute Button] in the toolbar is clicked (or [Ctrl + E] is pressed in Linux/Windows or [Cmd + E] in OS X).
The location of the decks can be changed by dragging them and rearranging the workspace. The decks can also be hidden or shown using [Worksheet > Show Decks].
| Data Pane | Clause Decks | Select Deck | Diagram Pane | 
| Main, Subquery, Union, Derived Table Tabs | SQL Pane | Results Tabs | 
About AquaClusters Privacy Policy Support Version - 19.0.2-4 AquaFold, Inc Copyright © 2007-2017