
Easily find issues by searching: #<Issue ID>
Example: #1832
Easily find members by searching in: <username>, <first name> and <last name>.
Example: Search smith, will return results smith and adamsmith
Aqua Data Studio / nhilam |
Follow
829
|
With this release, Aqua Data Studio now supports Amazon Redshift, giving you the ability to connect, query and generate results from Amazon's fast, fully managed, petabyte-scale data warehouse service. With Aqua Data Studio 15.0, you can register an Amazon Redshift connection and use features such as the Visual Editors, Table Data Editor, Import / Export Tools, ER Modeler and Schema Script Generator. If you've used Aqua Data Studio to connect to PostgreSQL, you'll feel completely at home connecting to PostgreSQL-based Amazon Redshift.
Explore your Amazon Redshift server's schema by using the Schema Browser: a visual tree that shows the contents of all of your Schema Objects. Right click on an object to view its properties, create new objects, or alter existing ones.
Add Amazon Redshift tables and columns, modify table constraints and even create new schemas. Edit your table data using an excel-like grid via Aqua Data Studio's Table Data Editor. Use Query Builder to create complex join statements without ever typing a line of SQL code, but still see the SQL Aqua Data Studio is generating for you.
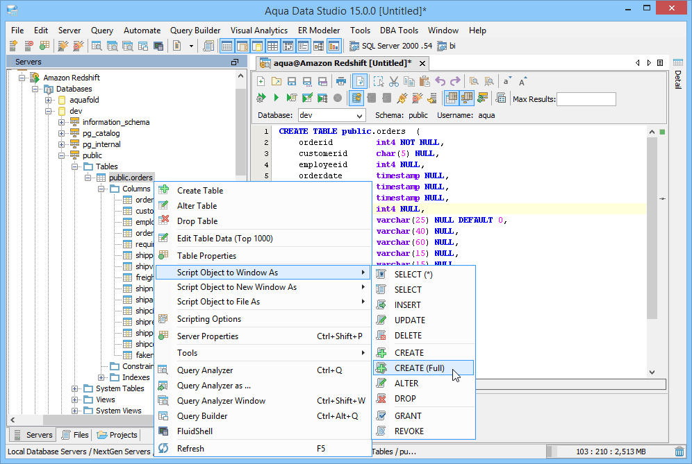
Right click on a Amazon Redshift object in the Schema Browser and you can script it as CREATE, ALTER or DROP to have Aqua Data Studio generate DDL for you. With the Schema Script Generator, you can pick and choose which objects to script, or script the entire contents of a server.
View activity information about your Amazon Redshift deployment including the Process ID, User, Database, the status of Current Queries and more.
Maintaining Security in your Amazon Redshift database is simplified through the Security component of the Schema Browser. Create, Alter and Drop Users and Groups, assigning and altering permissions.
Connect to Amazon Redshift and execute SQL queries effortlessly by using intelligent Autocomplete, SQL Abbreviations and SQL Automation. Perform advanced analysis by using the built-in Pivot Grid and Charts, or one-click export to Excel.
Learn more
Rapidly create Amazon Redshift Databases, Schemas, Tables, Views, Functions and much more through Aqua Data Studio's highly streamlined Visual Editing UI. Alter and Drop objects just as easily.
Learn more
Use powerful, Excel-like grid editing of your Amazon Redshift table data. Edit any resultset and access features such as find/replace, copy, paste, delete, insert, alter, and copy rows with a single click. Preview the resulting SQL statements prior to executing them.
Learn more
Use our UI's built-in ETL functionality to import data, massage it to suit your needs and even export it in a different format. Use Aqua Data Studio's wizards to walk you through, step by step, importing data into existing Amazon Redshift tables and exporting Amazon Redshift data based on your desired format.
Learn more
Script a complete Amazon Redshift database to file, including CREATE, DROP DDL and INSERT DML without ever typing an SQL command. Save the generated scripts for later or share them with coworkers.
Learn more
Rapidly generate SQL scripts for Amazon Redshift server objects such as Database, Tablespaces, Groups and Users. Script as a single file, or create an individual file per object into a folder.
Learn more
Create and manage Amazon Redshift ER diagrams. From a simple reverse engineering of your existing database to designing a highly complex diagram involving thousands of entities, you can annotate, forward engineer, perform diffs, generate HTML reports and much more.
Learn more
Use Open APIs to create fully automated end-to-end solutions for your Amazon Redshift databases using JavaScript. Aqua Data Studio provides a full-fledged IDE with APIs to Amazon Redshift database access, schema DDL generation, Grid and Pivot Grid charts, version control and much more.
Learn more
Generate great looking charts and graphs from your Amazon Redshift database content. Choose from a variety of chart types and customize until you've designed exactly what you need to visualize your data. All charts are updated in real time based on your query results. You can even pivot your data and create charts based off of your pivoted data.
Learn more
Automate your database ETL tasks using FluidShell, an interactive shell which combines the power of an SQL command line with the versatility of a Unix shell.
Learn more
Quickly determine the differences between Amazon Redshift Schema Objects, Databases, Functions, Packages and more by using the Schema Compare tool. Generate HTML reports of the results once your comparisons are done.
Learn more
After you've generated results from a query, use the Results Compare Tool to search, filter and sort differences. Generate HTML reports of the comparison to share with others.
Learn more
Find the Database Objects you are looking for quickly and easily within your Amazon Redshift database server. Narrow your search by Schema and Object Type and enter the text to find.
Learn more
Construct sophisticated database queries without ever writing a line of SQL. Use our UI to select tables and columns and leverage our rich set of visual options including JOINs, GROUP BYs, SORT ORDER, equality comparisons and more.
Learn more
Automatically record and archive all of the queries you run on Amazon Redshift servers and store them in a centralized location for auditing purposes. View a history of all the SQL statements and scripts that have been executed within the Query Analyzer, Query Builder and Table Data Editor. Execute a query from months or even years ago.
Learn more
About AquaClusters Privacy Policy Support Version - 19.0.2-4 AquaFold, Inc Copyright © 2007-2017