
Easily find issues by searching: #<Issue ID>
Example: #1832
Easily find members by searching in: <username>, <first name> and <last name>.
Example: Search smith, will return results smith and adamsmith
Aqua Data Studio / nhilam |
Follow
829
|
We've modernized our Visual Query Builder to make it more intuitive and more powerful. The new, vastly improved Query Builder is designed to allow rapid visual creation and execution of complex queries, subqueries, UNIONs and derived tables via dragging and dropping multiple tables, views and their columns. Our new UI contains configurable Decks for SELECT, WHERE, GROUP BY, HAVING, ORDER BY and UNION clauses. It's possible to use the Query Builder to generate complex joins and selects without ever typing an SQL statement. If you have .xqb files, Aqua Data Studio will let you open them so you can save them in our new, more convenient Query Builder Workbook (.qbw) format.
The first thing you'll notice in our new Query Builder is that it allows performing tasks that weren't possible with our previous Query Builder. Subqueries are easy to create and manage. You can begin writing one by dragging and dropping a field in the WHERE or HAVING decks. You can also create a subquery by left clicking a worksheet tab and choosing New > Subquery in Select.
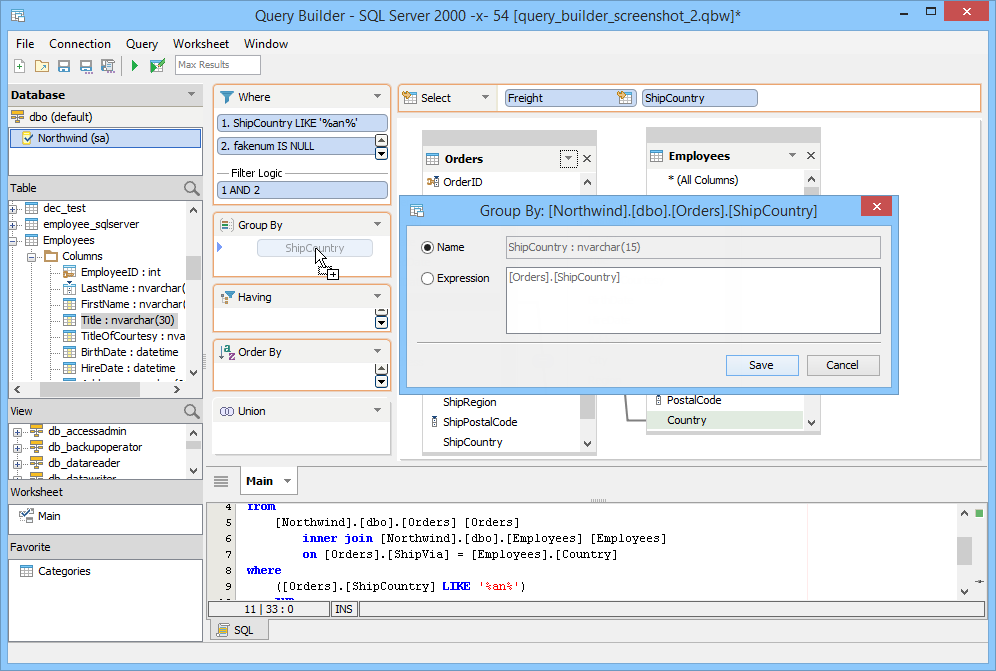
We've made it much easier to see and manage criteria filter logic. With our improved UI, you can view the order of your filter logic and drag criteria into new positions to alter when they are put to use. We detect if you've made invalid logic and even let you know when you're not putting criteria to use as you edit.
Our new Query Builder Workbooks allows you to create extremely complex queries because we've introduced the concept of Worksheet Tabs. Your main query gets its own tab while any new unions and subqueries are built on additional tabs so it's easier to keep them separated. Navigate the tabs to quickly get to the portion of your query you need to work on.
The GROUP BY deck lets you quickly see how your data will be grouped. Simply drag a column into it, or make a custom criteria.
The HAVING Clause deck also shows you its Criteria Filter Logic, letting you customize it by dragging in additional columns or views from your table entities or the Data Pane. You can view its operators by opening the HAVING dialog.
Use the ORDER BY deck to sort the results your query generates.
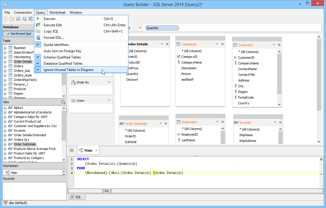
You can select to Ignore Unused Tables in Diagram so that only tables that participate in your built query are included in the generated SQL. This lets you keep many table entities visible in the pane, but doesn't clutter your SQL with tables you aren't interested in using.
With the new UNION support, all of your Unions exist as separate diagrams on different tabs, too. Drag and connect table entities to generate your union. View and edit how your union logic gets used by reordering and managing it in the Union Deck.
Create Derived Tables by combining columns and/or expressions from one or more tables. They are treated just like a native database table in the Diagram and SQL Panes, so you can drag and drop to put them to use.
When you need to make Custom Criteria, our new Criteria dialog makes it simple to enter what you need. Write expressions, choose operators or even create subqueries then see the sql in its Preview. These dialogs take the guess work out of getting what you need from your queries.
We've made it easier to reconnect, disconnect and view what Data Sources you are connected to within the Query Builder. Right-click context menus allow you to manage what you're using in your workspace as you go.
Our new Diagram Pane provides a cleaner, more organized UI for showing you Table Entities and which columns are JOINed. Indexes, Foreign Keys and Join Lines are easier to identify and work with. It's a level of detail our previous Query Builder couldn't offer.
We've included Quick Table Add so you can browse and filter to rapidly find the tables or views you are looking for and add them to your query.
When you hover over Table Entities, Column Criteria or Database Objects, we show you detailed information on Data Types, Table Aliases and more, so that you can quickly see what you're working with.
|
|
|
|
|
|
|
|
|
|
|
|
|
|
|
|
|
|
|
|
|
|
|
|
|
|
|
|
|
|
|
|
|
|
|
|
|
|
|
|
|
|
|
|
|
|
|
|
|
|
|
|
|
|
|
|
|
|
|
|
|
|
|
|
|
|
|
|
|
|
|
|
|
|
|
|
|
|
|
|
|
|
|
|
|
|
About AquaClusters Privacy Policy Support Version - 19.0.2-4 AquaFold, Inc Copyright © 2007-2017