
Easily find issues by searching: #<Issue ID>
Example: #1832
Easily find members by searching in: <username>, <first name> and <last name>.
Example: Search smith, will return results smith and adamsmith
Aqua Data Studio / nhilam |
Follow
828
|
Visual Analytics gives you the tools to visualize and analyze your data with a level of detail and power you would normally expect from a stand-alone visual analytics suite. Drag and drop fields to create beautiful visualizations with ease. Filter your data to see only what you want. Create table calculations, modify custom parameters, edit calculated fields, display trend lines - all within a tabbed interface designed to make charting and plotting data from any of our supported databases intuitive. Make different Worksheets for individual Data Sources with a different chart in each one. Display multiple Worksheets simultaneously within a single Dashboard. When you have what you need, create Packaged Workbooks with extracted data and share your work with your colleagues.
Use Aqua Data Studio to connect to a vast number of Data Sources. Use one Data Source per Visual Analytics Worksheet, but have dozens in use within a single Workbook, all visible within one Dashboard so you can see them side-by-side. All of our supported database vendors and versions can be used in Visual Analytics so you aren't limited to what you can visualize.
Every measure you use in your Visual Analytics Worksheet can have its own chart type: bar, line, area, shape or price. Select each one inside the Chart Properties Deck. By overlaying them you can generate complex yet meaningful representations of your data, showing only what you need the way you need it.
With built-in Trend Line support, you can quickly view trends for each measure in use. Because we color code the Trend Lines, you can easily look at a breakdown of how each one is trending for a more granular presentation. And, if you need to see the details for each Trend Line, we provide an easy way to view their slopes and Y-intercepts in a popup window.
Our Calculated Fields dialog lets you create complex functions with an intuitive Calculated Field Editor. A list of all of our functions appears on the right side with descriptions for every function we give you access to, including examples.
After you've already launched a Visual Analytics window from a query, we make it easy to modify your query without having to leave the Visual Analytics workspace. Simply right click on a Data Source and choose Edit Query to tweak your query and reexecute. Preview Results before incorporating the new data in your current view.
We offer significant level of customization on how dates and numbers are shown in a Worksheet. You can prepend or append numeric values with any text you like, set the number of decimal places shown, display in thousands, millions, billions or more. For dates, you can choose from over 15 different formats or create a custom format.
Any of the Dimensions or Measures in a Visual Analytics Workbook can be right clicked to have their data type swapped to any of our supported data types, regardless of the data type used within your database. Change Date into Date Time, swap from Integer to Float without any fuss.
Group dates the way you want, as Quarter, Week, Week Number, Day of the Week and more. By controlling how your dates group you can get a clearer picture of what is happening in your data in a variety of ways. This lets you see what happens every third quarter across multiple years, or what happens only on Fridays in the current year.
Although each Data Source gets it own Worksheet, you can compose a Dashboard that draws on any number of Worksheets in your Workbook. Think of this as a summary of all your visualizations, allowing you to compile meaningful reports from as many or as few Worksheets as you like. With your charts side-by-side, analyzing your data has never been easier.
If you don't know how to get the chart you are looking for, simply click the Visualization tab to see what's possible. If you already have fields in the Columns and Rows decks, and you choose a new chart type, Visual Analytics will make that chart happen. Charts you can't make will be grayed out, but Visualization still lets you know what you can do to get what you need.
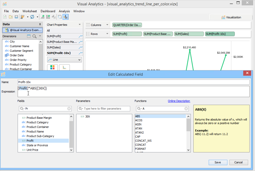
If you want to see what would happen if you had 30 times the profit shown in your data, it's simple to create a Calculated Field that will show it to you. Right click in the Dimensions or Measures to launch the Calculated Field Editor and write a function for what you need, and then drag this into place just like you would any preexisting fields in your data.
When viewing the data in a Table that's been pivoted, we allow you to see the underlying data by clicking the View Data button and swapping back and forth between the Summary data and the Underlying data. This lets you see what data generated the values visible in your table.
Choose from Difference From, % From, % Difference From, Running Total, % of Total, or Moving Calculation when you create Table Calculations. Let these user-defined aggregations inside a pivot show you what contributions the previous or next cell has on a specific row, a specific range of cells or for the table as a whole.
Nearly every aspect of a chart you create in your Worksheet can be controlled from within the Chart Properties. If you want to highlight a particular Measure with a more vibrant color, you can. Choose from a variety of shapes, both solid and hollow, to make shape charts and scatter charts easier to understand.
Auto-Refresh means your charts and reports can remain constantly up-to-date with the ever-changing data in your database. Set Visual Analytics to refresh every few hours, minutes or seconds while your Workbook is open. Sit back to watch your views change in response to updated data in your data source.
Any data source you connect to for Visual Analytics can have its data extracted to make sharing your work easy. When you extract data and include it in a Packaged Workbook, your visualization and the data used to create it are all in one place. This lets your colleagues come up with their own visualizations based on the data you extracted for them, and they don't need a connection to your original data source.
About AquaClusters Privacy Policy Support Version - 19.0.2-4 AquaFold, Inc Copyright © 2007-2017