
Easily find issues by searching: #<Issue ID>
Example: #1832
Easily find members by searching in: <username>, <first name> and <last name>.
Example: Search smith, will return results smith and adamsmith
Aqua Data Studio / nhilam |
Follow
828
|
|
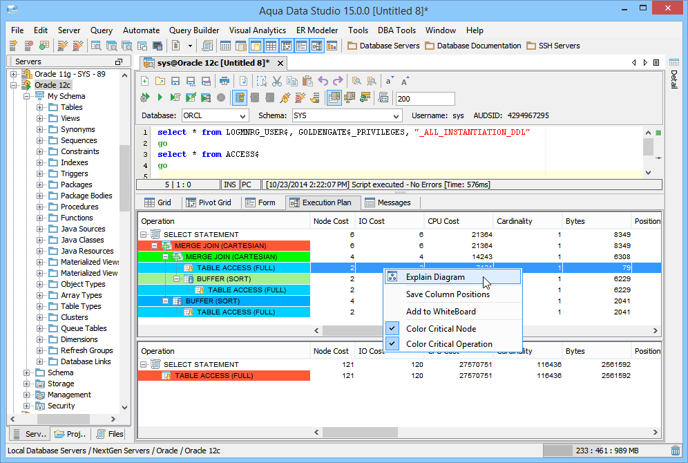
The Visual Explain Diagram in Aqua Data Studio offers a modifiable graphical illustration of an explain plan’s results. Use Visual Explain Diagram to quickly identify areas of your SQL statements which may require tuning. See the Example Query Tuning Demo for a real-world scenario. With the Visual Explain Plan Diagram, it is possible to:
|
|
|
|
|
|
|
|
|
|
About AquaClusters Privacy Policy Support Version - 19.0.2-4 AquaFold, Inc Copyright © 2007-2017