
Easily find issues by searching: #<Issue ID>
Example: #1832
Easily find members by searching in: <username>, <first name> and <last name>.
Example: Search smith, will return results smith and adamsmith
Aqua Data Studio / nhilam |
Follow
829
|
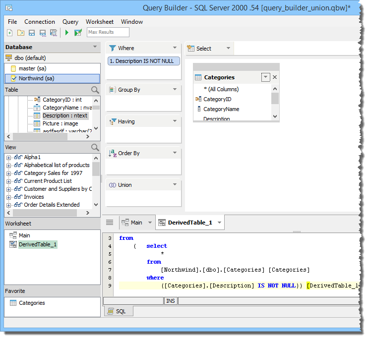
Derived Tables are in-memory tables you can create by combining columns and/or expressions from one or more tables and are treated just like a native database table in the Diagram and SQL Panes. There are a few methods of creating Derived Tables.
Each Derived Table receives its own Worksheet tab.
Construct your Derived Table within its Worksheet by dragging table columns, views and aliases into decks or JOINs as you would in the Main Query.
To see the Derived Table Entity in the Main Query, click on your Main Query's tab. Derived Tables display a unique icon on their left side to allow you to distinguish them from other items in the decks, Diagram Pane and Worksheet Tabs.
You can then use this Derived Table just as you would a native table you dragged into the Diagram Pane from the Data Pane.
About AquaClusters Privacy Policy Support Version - 19.0.2-4 AquaFold, Inc Copyright © 2007-2017