
Easily find issues by searching: #<Issue ID>
Example: #1832
Easily find members by searching in: <username>, <first name> and <last name>.
Example: Search smith, will return results smith and adamsmith
Aqua Data Studio / nhilam |
Follow
829
|
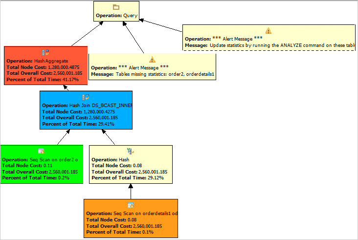
EXPLAIN SELECT * FROM svl_qlog
Turning ON this button during normal query execution will return the query data result set as well as the visual explain execution plan with a diagram. The execution plan contains the actual cost for running the query.
The information returned for this query execution will be a text version of the explain plan and not the visual explain plan grid with diagram. In this case, no data is returned because the query is never executed. The plan describes the access path that will get used when the query is executed. It only shows the plan that Redshift will execute if the query is run under current operating conditions. If you change the schema or data for a table and run the analyze command again to update the statistical metadata, the query plan might be different.
About AquaClusters Privacy Policy Support Version - 19.0.2-4 AquaFold, Inc Copyright © 2007-2017