Easily find issues by searching: #<Issue ID>
Example: #1832
Easily find members by searching in: <username>, <first name> and <last name>.
Example: Search smith, will return results smith and adamsmith
Aqua Data Studio / nhilam |
Follow
828
|
Converting an ER Model from one database to another
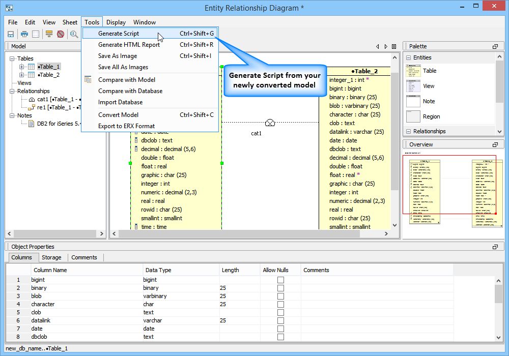
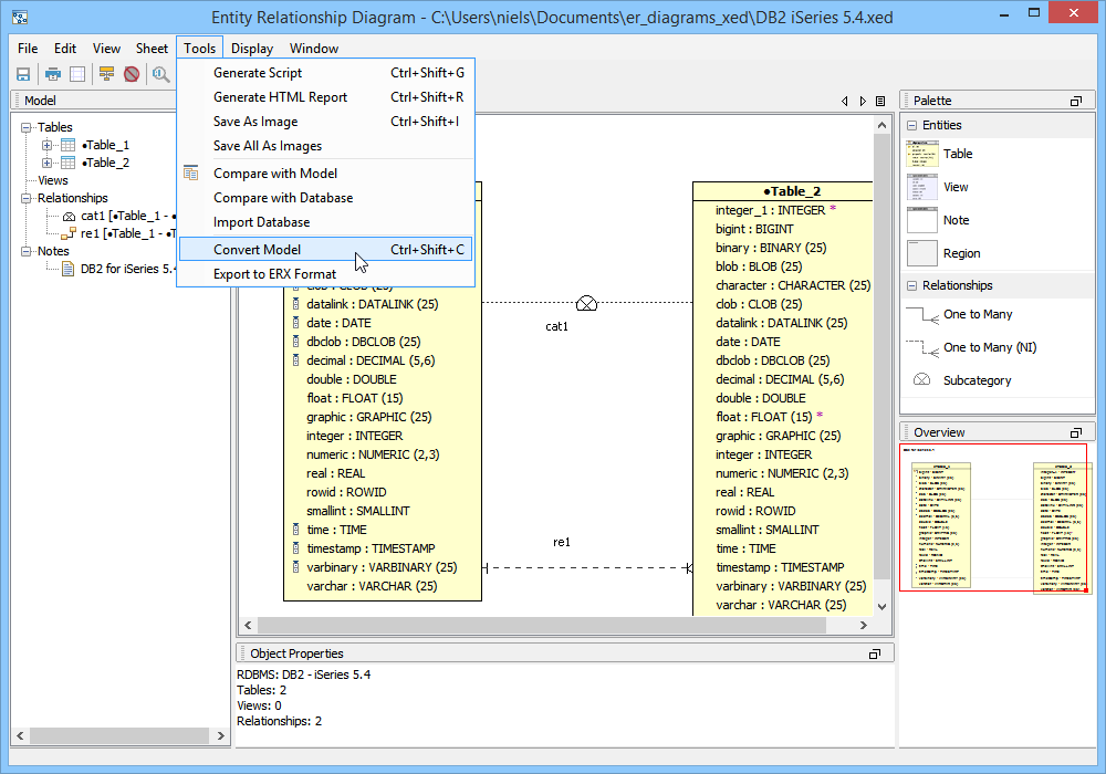
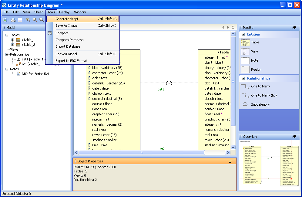
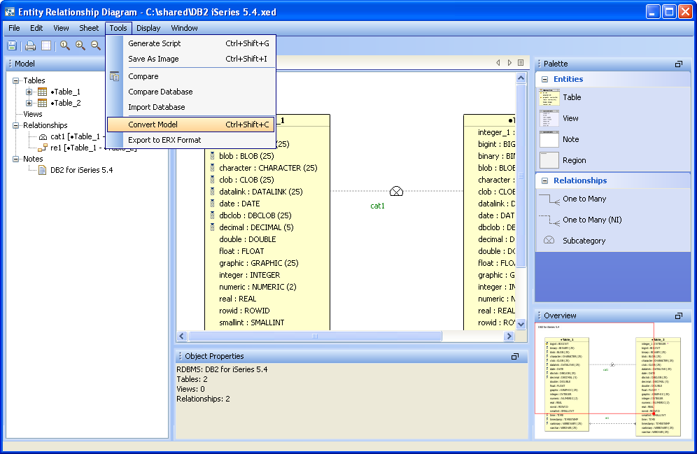
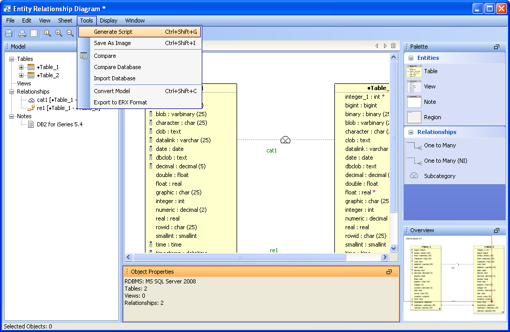
ER Models within Aqua Data Studio can be converted from any database version and type to any other database version and type. If there is a DB2 iSeries database that needs to be converted to a Microsoft SQL Server 2008 database, the Tools->Convert menu within the ER Modeler can be launched to begin the conversion process. It is possible to reverse engineer a database from DB2 iSeries into an ER Model, convert the ER Model to Microsoft SQL Server 2008 and then generate the DDL for Microsoft SQL Server 2008 to create a new database structure. Through the Tools->Convert menu, the ER Model Conversion tool allows migration from one database type to another. Migrating from a model from one database type to another involves three steps. 1. Select the ER Model and convert it to the proper database target: Open an ER Model. Select Tools->Convert Model. Select the Database Type and Database Version to convert to, and press "OK". 2. Generate the DDL (Forward Engineering) needed for creating the database from the ER Model: The recently converted model opens immediately in a new ER Modeler window. Select Tools->Generate Script from the menu bar. Select the desired objects and objects types. Select the scripts options and destination for the file (or view it in the preview tab). 3. Run the Generated DDL script on the destination server within the Query Analyzer: Once the DDL script is completed, launch a query analyzer from the Main Application Menu Bar while using the appropriate connection. The target database must exist before the script is executed. A database can be created with commands in the Query Analyzer or through a right click in the Schema Browser on the appropriate server connection. For more on creating databases using Aqua Data Studio's GUI Tools in the Schema Browser, see "Creating Databases." Run the script in the Query Analyzer by dragging it into the window, or selecting "Open File" from the Query Analyzer Toolbar. Execute the script. The database structure will be created based on the generated script from the ER Model.
|
|
About AquaClusters Privacy Policy Support Version - 19.0.2-4 AquaFold, Inc Copyright © 2007-2017