
Easily find issues by searching: #<Issue ID>
Example: #1832
Easily find members by searching in: <username>, <first name> and <last name>.
Example: Search smith, will return results smith and adamsmith
Aqua Data Studio / nhilam |
Follow
829
|
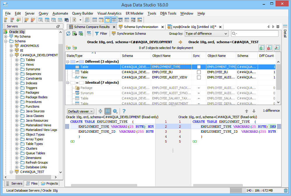
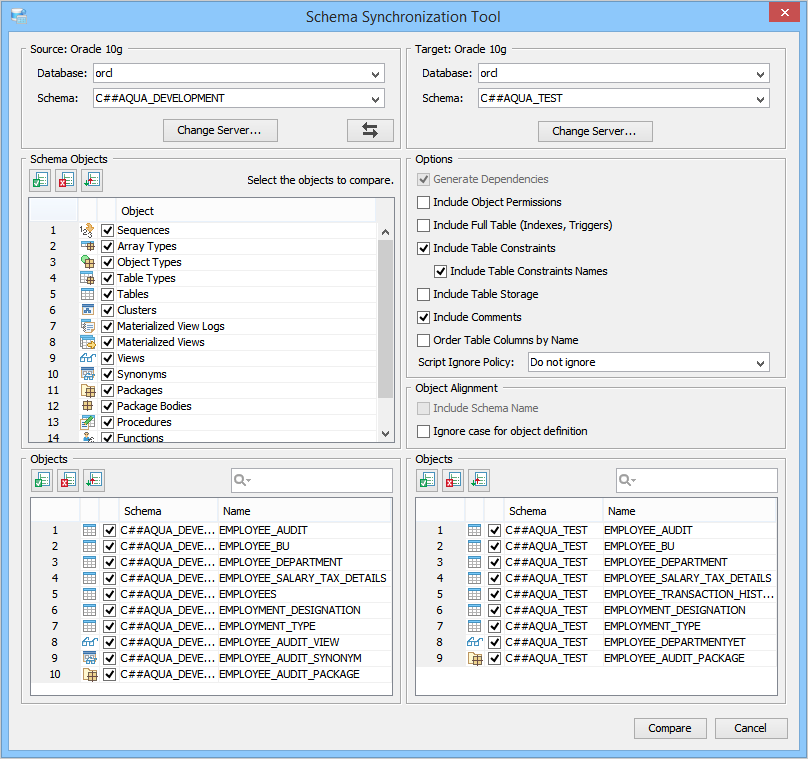
For the Oracle Database Server, to compare and synchronize changes from the C##AQUA_DEVELOPMENT (source) schema to the C##AQUA_TEST (target) schema, perform these steps.
This SQL Script is compatible with the Oracle Database Server Version 10g or higher.
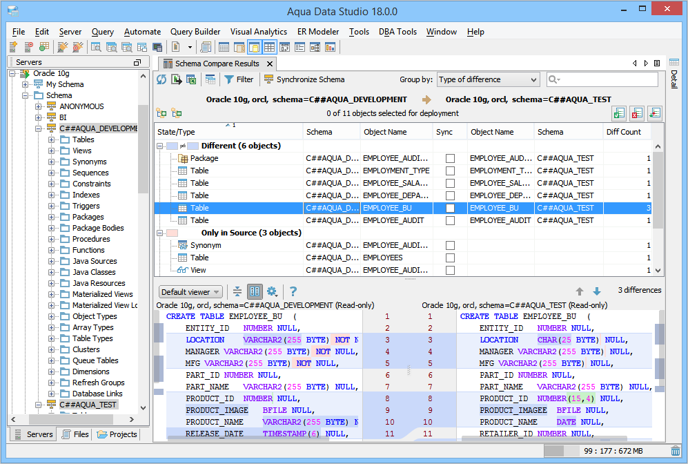
The Schema Compare Results tab displays the comparison result in the default set view, Type of difference.
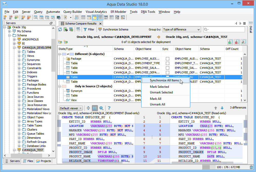
Schema Synchronization creates DDL scripts that will synchronize all schema objects you have selected in Schema Compare Results tab.
Before starting with schema synchronization, ensure that you have taken a backup of the target database.
Before executing the script, ensure that you have taken a backup of the target database.
About AquaClusters Privacy Policy Support Version - 19.0.2-4 AquaFold, Inc Copyright © 2007-2017