
Easily find issues by searching: #<Issue ID>
Example: #1832
Easily find members by searching in: <username>, <first name> and <last name>.
Example: Search smith, will return results smith and adamsmith
Aqua Data Studio / nhilam |
Follow
828
|
Code folding offers the ability to collapse and expand code blocks to make it easier to navigate your code inside an editor. In addition, Aqua Data Studio supports user-defined folding for arbitrary code blocks. The code folding icons and
reduce the code block to a single visible line. On mouse-hover of the collapsed code, the code appears in a tooltip.
You can sort the autocompletion list by relevance () or in lexical order (
). Sorting by relevance places the most frequently used items near the top of the list. Sorting lexicographically sorts the list alphabetically.
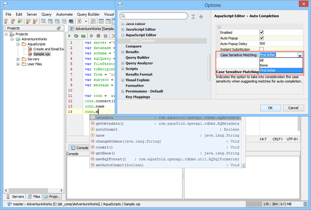
Aqua Data Studio will show entries based on your case sensitivity selection when suggesting matches for code completion. By default, the AquaScript Editor displays entries matching the case of the first letter. Other available options include a case-sensitive match on all letters and a case-insensitive match.
Positional Parameters provide you information about the number and types of parameters required by a function. The parameter in bold indicates the next parameter that is required as you complete the function.
You can now navigate through all errors displayed at runtime by using the new Next Highlighted Error (F2) and Previous Highlighted Error (Shift + F2) commands of the Edit menu.
Aqua Data Studio version 18.0 now uses real-time indexing for auto-completion and no longer uses disk storage to update and maintain an indexing cache.
Generates AquaScripts that transfer files from/to a remote system by using File Transfer Protocol (FTP), Secure Copy Protocol (SCP) or Secure File Transfer Protocol (SFTP). Executing commands on a remote server via SSH is also supported.
|
|
|
|
|
|
|
|
|
|
|
|
|
|
|
|
|
|
|
|
|
|
|
|
|
|
|
|
|
|
|
|
|
|
|
|
|
|
|
|
|
|
|
|
|
|
|
|
|
|
|
|
|
|
|
|
|
|
|
|
|
|
|
|
|
|
|
|
|
|
|
|
|
|
|
|
|
|
|
|
|
|
|
|
|
|
|
|
|
|
About AquaClusters Privacy Policy Support Version - 19.0.2-4 AquaFold, Inc Copyright © 2007-2017