
Easily find issues by searching: #<Issue ID>
Example: #1832
Easily find members by searching in: <username>, <first name> and <last name>.
Example: Search smith, will return results smith and adamsmith
Aqua Data Studio / nhilam |
Follow
829
|
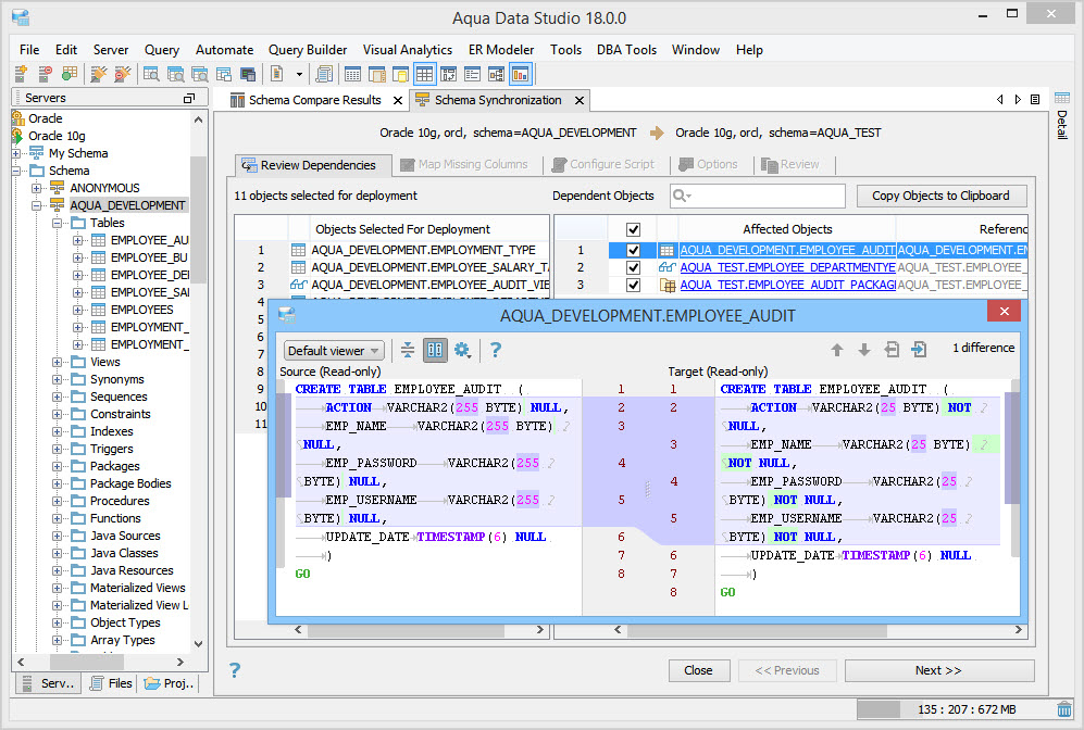
Aqua Data Studio version 18.0 offers Schema Synchronization which enables you to deploy differences from your source schema to your target schema. A schema synchronization wizard allows you to select dependencies, map missing columns, configure your script to fix potential deployment issues, view a summary of actions and warnings, and generate the deployment script to execute in Query Analyzer. Schema Synchronization is supported for Oracle (10g+), MS SQL Server (2005+), Sybase ASE (15+), and DB2 LUW (10.1+).
The newly added Schema Synchronization menu option lets you quickly select two registered servers for comparison and synchronization.
The Generate Dependencies option added to the Schema Synchronization Dialog extracts dependencies and constraints of the source and the target schemas and displays the results in the schema synchronization wizard.
Review Dependencies tab shows dependent objects. For example, if you choose to synchronize views, then tables will be listed as dependent objects and considered for schema synchronization. Clicking a dependent object displays the differences between both the source and the target object.
Map Missing Columns tab shows the target tables that do not have a matching column name in the source table. It also allows mapping the target column to an existing source column or dropping the target column from the deployment script.
Configure Script tab shows discrepancies between source and target schemas that can lead to a script failure. It offers several options to resolve the discrepancies.
Options tab allows you to choose how your deployment script is generated. Options include specifying the statement separator and whether to include a schema name, a descriptive header, and comments in the deployment script.
Review Deployment Script tab shows the SQL script generated by schema synchronization to synchronize your target schema to the source schema. After you have verified the generated script, click Open Script in Query Analyzer to execute the script and finish synchronization.
Review Summary tab shows a summary of the actions in the synchronization script. You can view these actions grouped by the objects affected, the type of modification, or the order in which the the target objects are modified.
Review Warnings tab shows a list of warnings categorized as high, medium, or low that might occur when you execute the deployment script. Mouse-hover on the Detail column to see a complete description of the warning.
|
|
|
|
|
|
|
|
|
|
|
|
|
|
|
|
|
|
|
|
|
|
|
|
|
|
|
|
|
|
|
|
|
|
|
|
|
|
|
|
|
|
|
|
|
|
|
|
About AquaClusters Privacy Policy Support Version - 19.0.2-4 AquaFold, Inc Copyright © 2007-2017