
Easily find issues by searching: #<Issue ID>
Example: #1832
Easily find members by searching in: <username>, <first name> and <last name>.
Example: Search smith, will return results smith and adamsmith
Aqua Data Studio / nhilam |
Follow
829
|
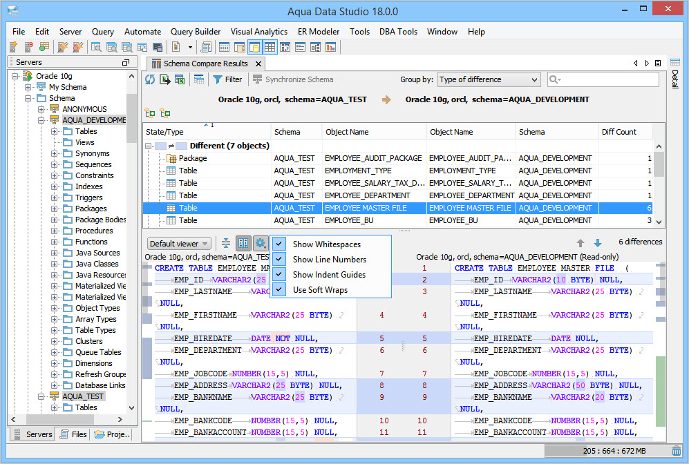
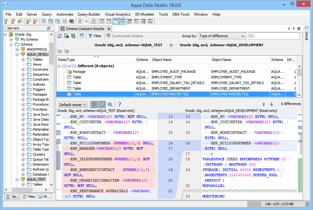
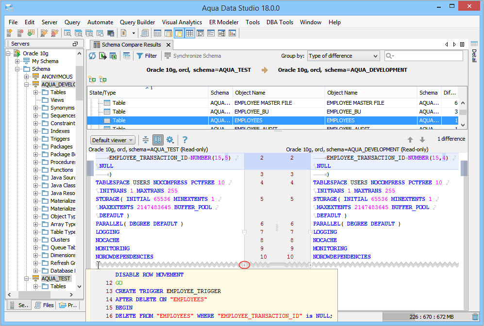
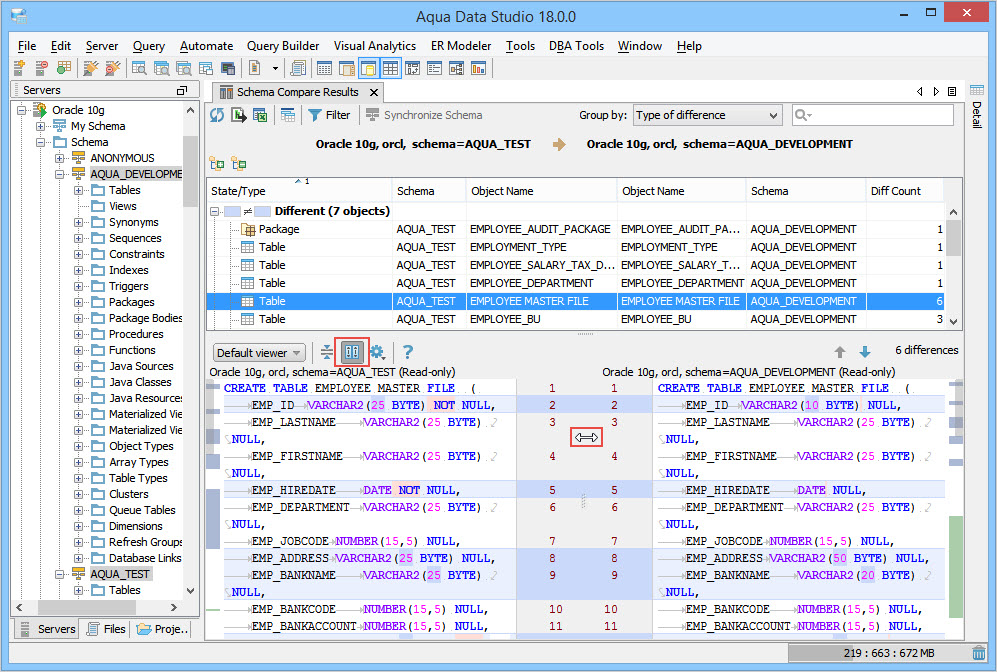
The newly added Schema Compare menu option lets you quickly select two registered servers for comparison.
Also added to the Schema Compare Dialog is a new swap ( ) option that swaps the source and the target server.
About AquaClusters Privacy Policy Support Version - 19.0.2-4 AquaFold, Inc Copyright © 2007-2017