
Easily find issues by searching: #<Issue ID>
Example: #1832
Easily find members by searching in: <username>, <first name> and <last name>.
Example: Search smith, will return results smith and adamsmith
Aqua Data Studio / nhilam |
Follow
829
|
|
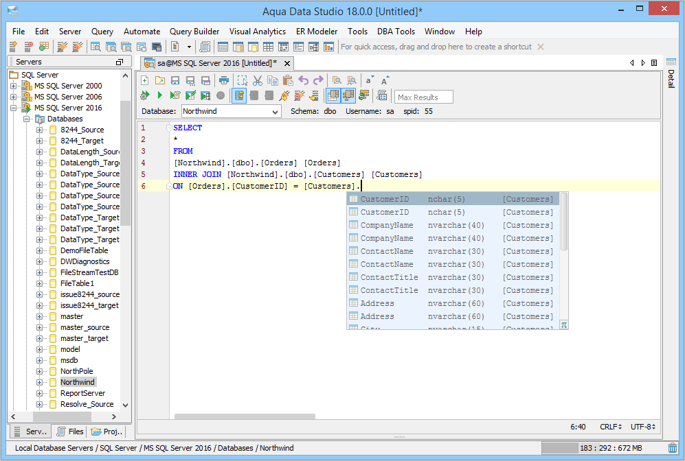
Aqua Data Studio supports auto-completion for database tables and columns. As the user types SQL statements the editor will analyze the SQL statement and determine whether the user can be assisted by a popup menu of options. How quickly the autocompletion popup menu appears, and how complete its listings are, can also be set with a series of options. The editor will identify the list of tables and columns from the Database and prompt the user depending on the position of the cursor. If the editor does not prompt a user for options with a popup menu, the user may always request "options" with the CTRL-space hot key. Autocompletion via CTRL-space may not provide options immediately following SELECT because the syntax for a select is SELECT <column name> FROM <table name>. For autocompletion to determine the column name it first needs the table name.
While writing SQL statements the user must be aware of separating statements with the appropriate statement separator (use only "GO" or "/") so that the editor may appropriately analyze the current statement. Having multiple statements not separated by statement separators will prevent auto-completion from providing the correct tables and columns. Abbreviation Autocompletion - Autocompletion also works with abbreviations that a user has created for each of the editors (File->Options->Editors->SQL Editor->Abbreviation). If the text that begins an abbreviation is typed, Aqua Data Studio will prompt the user with a popup containing the contents of the abbreviation. Clicking on this prompt with the mouse will complete it, as will typing the abbreviations trigger key stroke. Large blocks of text can be set from an abbreviation, creating a customized autocompletion prompt.
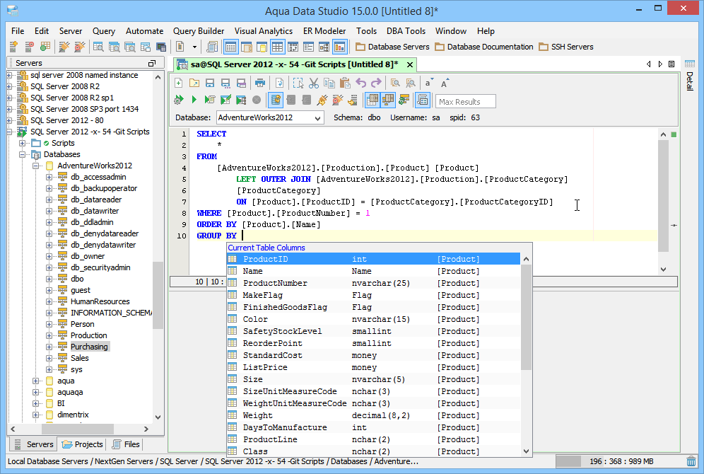
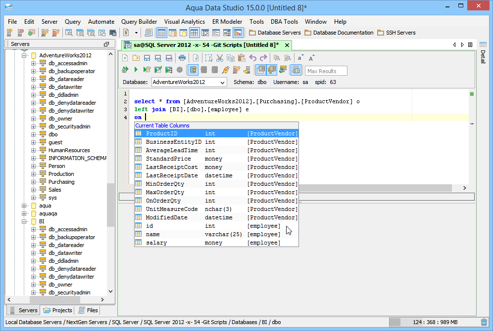
Cross Database Autocompletion - Autocompletion for SQL Server, Sybase, MySQL and Informix has support for completion accross databases. Indicating a table which is in a database other than the current database will provide column completion for the correct table. Autocompleting for tables in databases other than the current one will also complete correctly. Below are some examples: |
|
|
|
|
|
|
|
|
|
|
|
|
|
|
|
|
|
|
|
|
|
|
|
|
|
|
|
|
|
|
|
|
|
|
|
|
|
|
|
|
|
About AquaClusters Privacy Policy Support Version - 19.0.2-4 AquaFold, Inc Copyright © 2007-2017