
Easily find issues by searching: #<Issue ID>
Example: #1832
Easily find members by searching in: <username>, <first name> and <last name>.
Example: Search smith, will return results smith and adamsmith
Aqua Data Studio / nhilam |
Follow
828
|
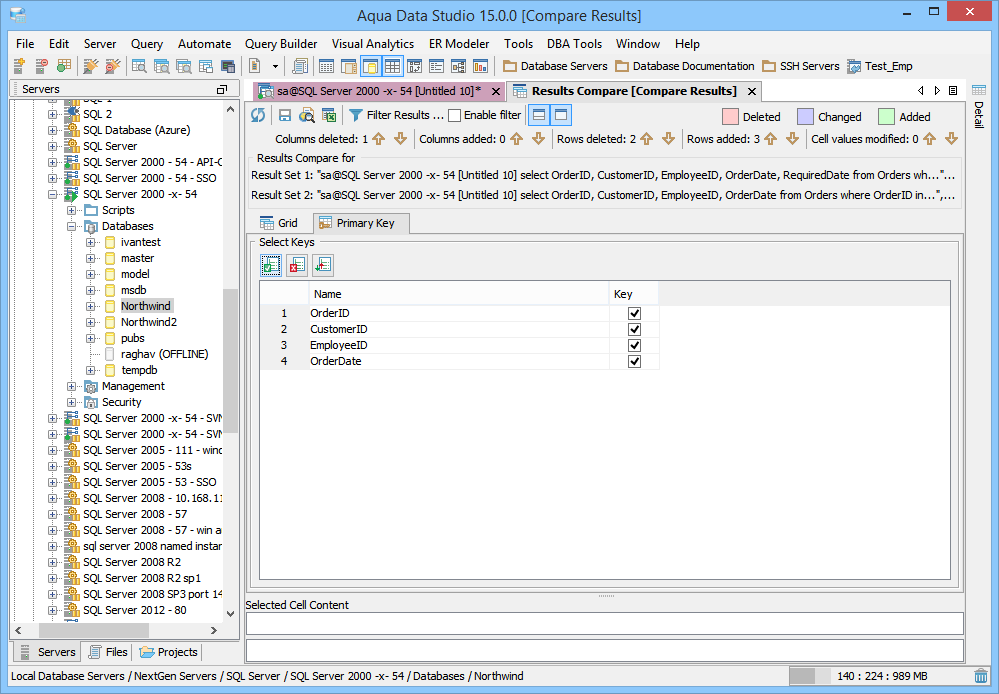
The Results Compare Tool provides a user with graphical representation depicting differences between two result sets obtained from either the same query or two different queries.
| State | Description |
|---|---|
|
|
The records exist in result set 1 but not in result set 2. |
|
|
The records exist in both result sets but are different. |
|
|
The records exist in result set 2 but not in result set 1. |
|
|
The records in both result sets are equal. |
Click , to view the comparison result as per state. When you click
, the Results Compare Filter dialog is displayed.
You can perform these actions in the Results Compare Filter dialog:
| State | Action |
| Added Rows | Click to show added rows present only in the result set 1. |
| Deleted Rows | Click to show deleted rows present only in the result set 2. |
| Modified Rows | Click to show modified rows in both result sets. |
| Both Equal | Click to show equal rows in both result sets. |
|
|
Select all states ( |
When you apply a filter, Results Compare shows the Enable filter check box as selected, which means, a filter has been applied. If you unselect this check box, then Results Compare removes the applied filter from the comparison result.
You can navigate between different states and within the same state by using the and
toggle keys.
The table describes the right-click actions in the grid view.
| Right-Click Action | Description |
|
Select All (CTRL/Command+A) |
Selects all records in the grid view. |
|
Results Compare (CTRL/Command+Shift+K) |
Opens the Select Results Sets dialog. |
|
Copy (CTRL/Command+C) |
Copies the selected records in the grid view. |
| Copy... | Shows additional options when you point to this option. |
| Copy As.. | Opens the Copy to Clipboard dialog. |
| Paste to Window | This option is disabled and not applicable to Results Compare. |
| View As Text | Displays the selected record in the View dialog. |
| Show/Hide Toolbar | Shows/Hides the toolbar in the grid view. |
Copy is a right-click option and shows additional options when you point to this option. The following table lists its additional options.
| Option | Description |
|
Copy With Headers
(CTRL/Command+W)
|
By default, Results Compare copies data without the column headers. This option copies the headers, along with the data. See Attachment. |
| Copy with Row Count | Copies the row count, along with the data. See Attachment. |
| Copy with Headers and Row Count | Copies column headers and row counts, along with data. See Attachment. |
| Copy Headers Only | Copies only column headers. See Attachment. |
| Copy All with SQL | Copies the row count and column headers, along with the query from which the result set is obtained. |
Copy As is a right-click option and opens the Copy to Clipboard dialog. The following table lists the options in the Copy to Clipboard dialog.
| Option | Description |
|---|---|
| Data Order | Retains the data presentation for horizontal data order. In Vertical data order, displays columns as rows and rows as columns. |
| Separator | Adds a separator between 2 cell values. |
| Quote Identifier | Adds quotes across cell value. |
| Leading Enclosure | Inserts user-specified characters at the start of copied data. |
| Trailing Enclosure | Insert user-specified characters at the end of copied data. |
| One line per table row | Inserts complete data in one line. |
| Wrap Line at Column | Wraps line at a user-specified value and then displays data in the next row. |
You can save the comparison result as HTML for viewing later or for sharing with others. Click (Save As HTML) and provide the file destination and font selection. You can choose whether to open the exported file immediately after the export process completes. If you click
(Preview in browser) without saving the file then you are prompted to save the file before launching a web browser. If the comparison has already been saved, then Results Compare displays the result in a web browser.
Click and view the result in the Excel file. This file is saved in the Temp folder of your system.
|
|
|
|
|
|
|
|
|
|
|
|
|
|
|
|
|
|
|
|
|
|
|
|
|
|
|
|
|
|
|
|
|
|
|
|
|
|
|
|
|
|
|
|
|
|
|
|
|
|
|
|
|
|
|
|
|
|
|
|
|
|
|
|
|
|
|
|
|
|
|
|
|
|
|
|
|
|
|
|
|
|
|
|
|
|
|
|
|
|
|
|
|
|
|
|
|
|
|
|
|
|
|
|
|
|
|
|
|
|
|
|
|
|
|
|
|
|
|
|
|
|
|
|
|
|
|
|
|
|
|
|
|
|
|
|
|
|
|
|
|
|
|
|
|
|
|
|
|
|
|
|
|
|
|
|
|
|
|
|
|
|
|
|
|
|
|
|
|
|
|
|
|
|
|
|
|
|
|
|
|
|
|
|
|
|
|
|
|
|
|
|
|
|
|
|
|
|
|
|
|
|
|
|
|
|
|
|
|
|
|
|
|
|
|
|
|
|
|
|
|
|
|
|
|
|
|
|
|
|
|
|
|
|
|
|
|
|
|
|
|
|
About AquaClusters Privacy Policy Support Version - 19.0.2-4 AquaFold, Inc Copyright © 2007-2017