
Easily find issues by searching: #<Issue ID>
Example: #1832
Easily find members by searching in: <username>, <first name> and <last name>.
Example: Search smith, will return results smith and adamsmith
Aqua Data Studio / nhilam |
Follow
829
|
| Database Name | Version |
|---|---|
| DB2 LUW | 10.1, 10.5, 11.1 |
| Oracle | 10g, 11g, 12c |
| SQL Server | 2005, 2008, 2012, 2014, 2016 |
| Sybase ASE | 15, 16 |
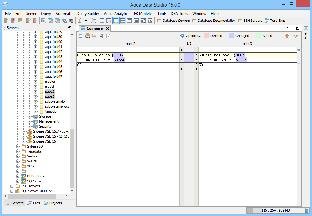
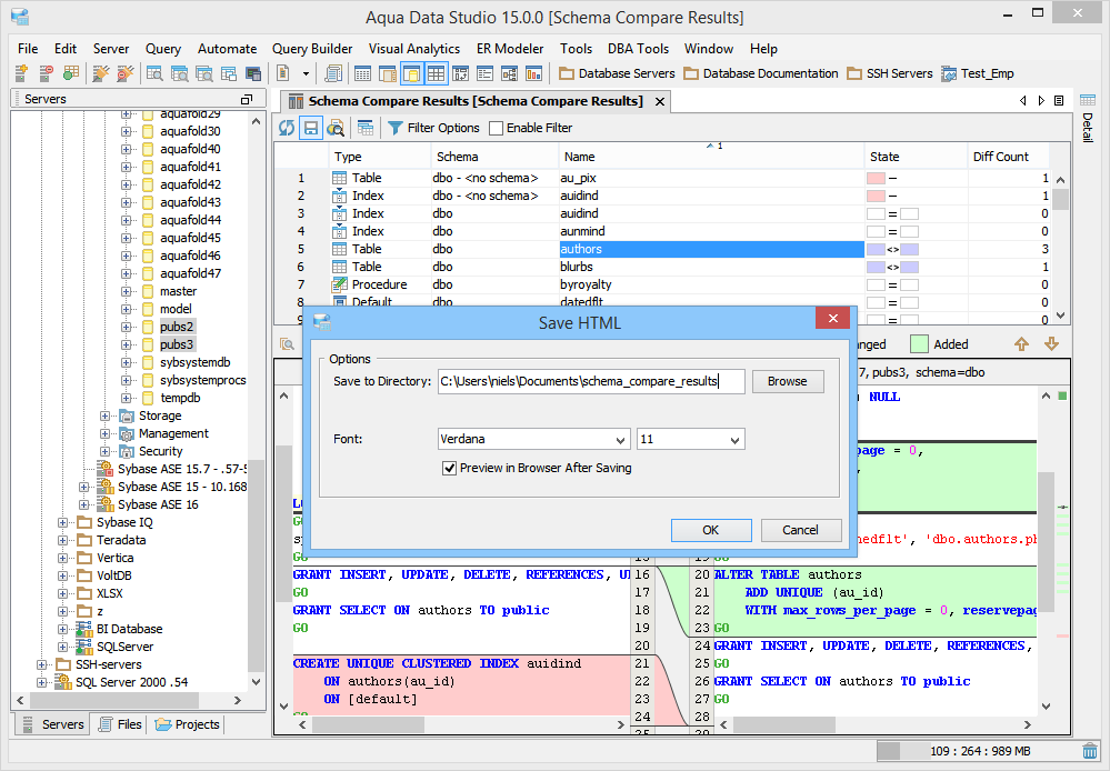
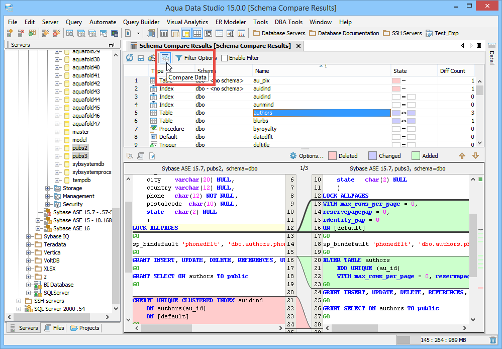
To deploy Schema Compare scripts for Oracle, we recommend you have DBA privileges. In the Edit Server Properties for Oracle, you must log in with an account with DBA privileges, and then in the Advanced tab, select Use DBA Views check box.
For comparing schemas, you must have SELECT and EXECUTE privileges on the schema objects you want to compare.
|
|
|
|
|
|
|
|
|
|
|
|
|
|
|
|
|
|
|
|
|
|
|
|
|
|
|
|
|
|
|
|
|
|
|
|
|
|
|
|
|
|
|
|
|
|
|
|
About AquaClusters Privacy Policy Support Version - 19.0.2-4 AquaFold, Inc Copyright © 2007-2017