
Easily find issues by searching: #<Issue ID>
Example: #1832
Easily find members by searching in: <username>, <first name> and <last name>.
Example: Search smith, will return results smith and adamsmith
| Aqua Data Studio / nhilam | 
							
	
	Follow
								829
						 | 
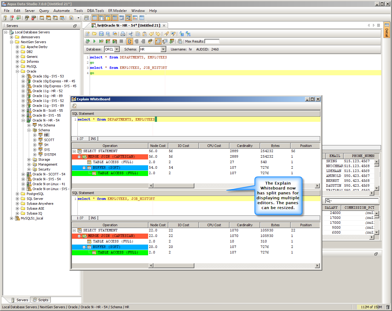
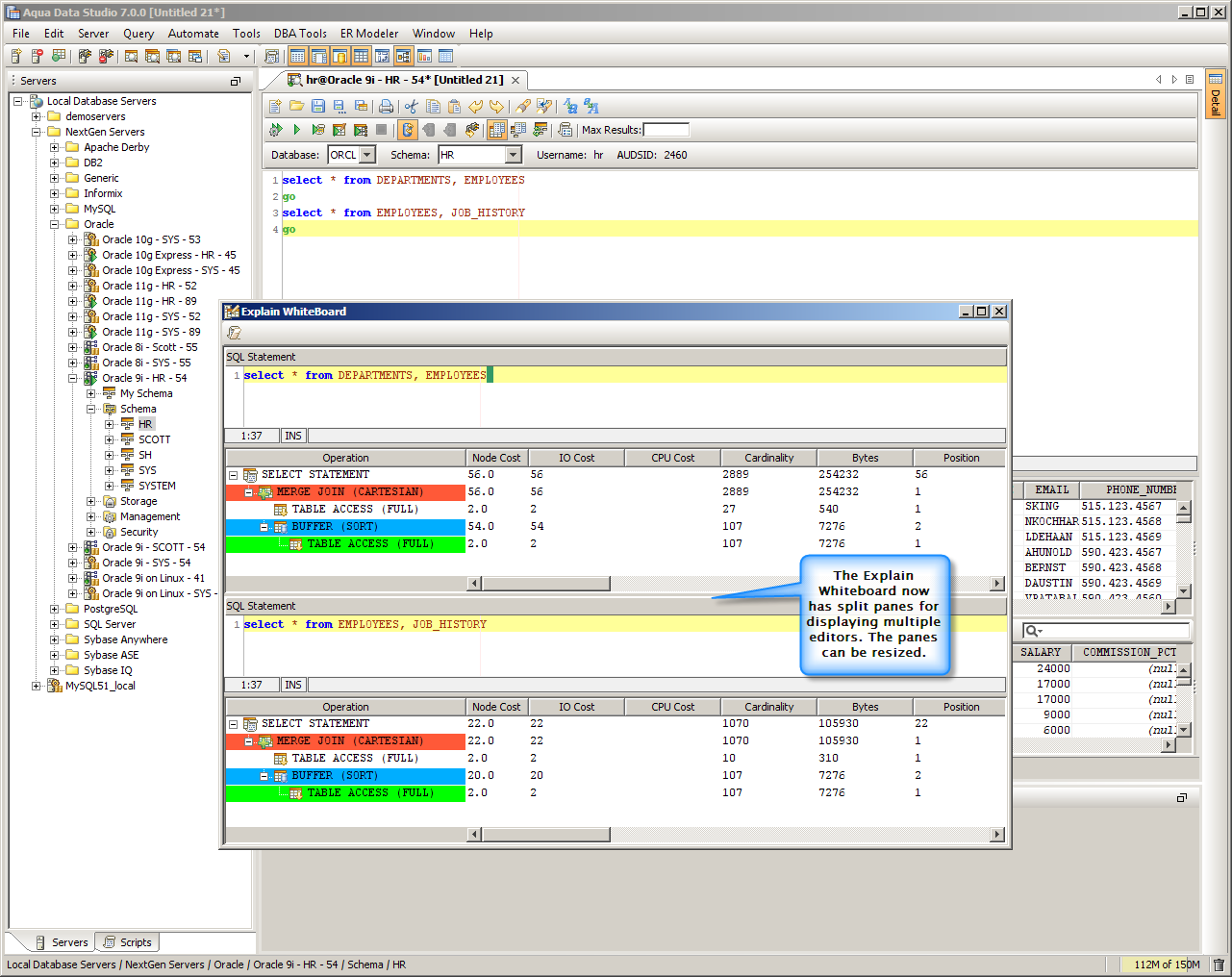
The Explain Whiteboard will help you fine tune SQL statement performance. It’s ideal for comparing multiple explain plans as well as their execution costs.
| Explain Whiteboard | 
Enhancements
About AquaClusters Privacy Policy Support Version - 19.0.2-4 AquaFold, Inc Copyright © 2007-2017