
Easily find issues by searching: #<Issue ID>
Example: #1832
Easily find members by searching in: <username>, <first name> and <last name>.
Example: Search smith, will return results smith and adamsmith
Aqua Data Studio / nhilam |
Follow
829
|
The Query Builder assists in building SQL Queries from tables, views and relationships. You can now take advantage of quick filtering and sorting to speed up your development.
| Query Builder Column Sorting |
Enhancements
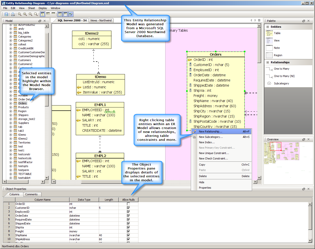
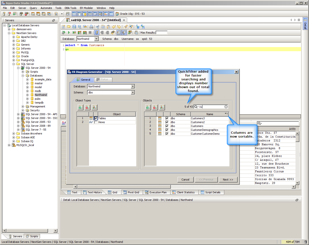
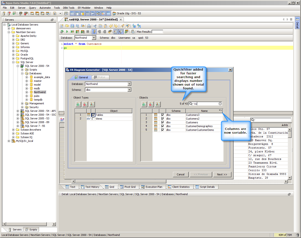
| ER Diagram Generator | ER Diagram |
Enhancements
|
|
|
|
About AquaClusters Privacy Policy Support Version - 19.0.2-4 AquaFold, Inc Copyright © 2007-2017