
Easily find issues by searching: #<Issue ID>
Example: #1832
Easily find members by searching in: <username>, <first name> and <last name>.
Example: Search smith, will return results smith and adamsmith
Aqua Data Studio / nhilam |
Follow
829
|
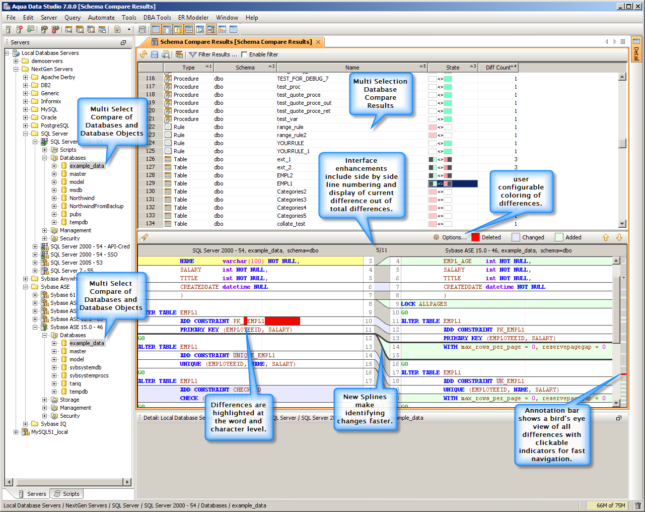
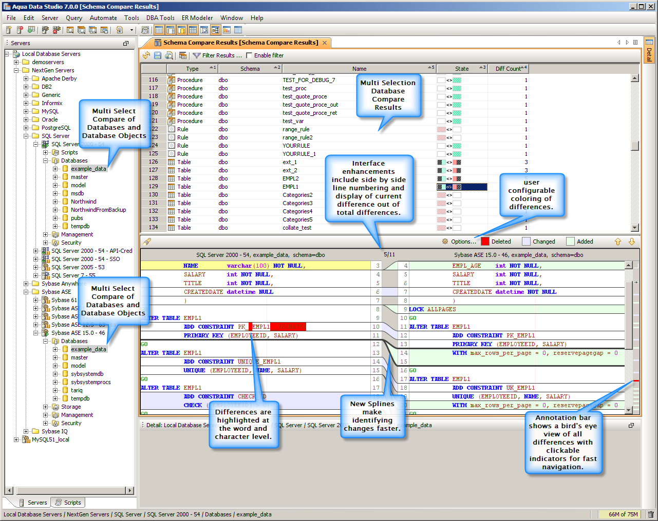
Schema and Script Browser now feature a “Compare” pop-up menu when two files, directories, or schema tree nodes are selected. The comparison visual indicators let you see exactly what has changed; you can even customize the highlight colors used.
Features Overview
| Schema Compare |
| Multi Select Schema Compare Results |
| Schema Compare HTML Results |
|
|
|
|
|
|
About AquaClusters Privacy Policy Support Version - 19.0.2-4 AquaFold, Inc Copyright © 2007-2017