
Easily find issues by searching: #<Issue ID>
Example: #1832
Easily find members by searching in: <username>, <first name> and <last name>.
Example: Search smith, will return results smith and adamsmith
Aqua Data Studio / nhilam |
Follow
828
|
Aqua Data Studio 7.0 is a major update to our world-class database development environment, replacing tens of proprietary tools with a single consistent interface that can manage all major database environments simultaneously. In this release, we’ve rolled out many of our most-requested features and enhancements in order to handle the requirements of our diverse user base. Most exciting of all, we’ve expanded our trio of core functionalities—the Integrated Development Environment, Compare Tools, and Version Control—to include a fourth key area, Database Modeling.
The Entity-Relationship (ER) Modeler we’ve built into Aqua Data Studio 7 is as powerful as even the best standalone database diagramming tools. Use it to design a new database from scratch, understand and clean up a database nightmare in your office, or visually understand entity relationships in existing databases to write more effective SQL queries. Then share your diagram with the team through Aqua Data Studio’s integrated Subversion (SVN) and CVS source control clients.
The ER Modeler vastly reduces development time and increases understanding of database schemas and relationships. You can create, explore, detail, and modify database schemas to create fully editable and scriptable diagrams of database relationships and objects. The ER Modeler works with every database you already access in Aqua Data Studio, regardless of vendor or version. Learn more »
Aqua Data Studio 7 expands Debugging support to include integrated debuggers for DB2 for LUW and Microsoft SQL Server. All debuggers now allow you to debug one statement at a time using Step Into for a line-by-line view of what’s happening while executing stored procedures. Learn more »
Our charting tools have been rewritten from the ground up to include the features developers need. You have complete control to manipulate the visualization of data at a series level, as well as the ability to customize the fonts, colors and chart dimensions. All options are scriptable and include support for pivot charts. Learn more »
Database Schema Objects are even easier to manipulate with Multiple Selection Scripting, Quick Filters, and Sorting. The Table Visual Editor has been redesigned to include all DDL options in one convenient interface. Learn more »
Smarter SQL, HTML, XML & Text Editors – Abbreviation and auto-completion support, as well as the ability to see in-line differences visually for version control. Learn more »
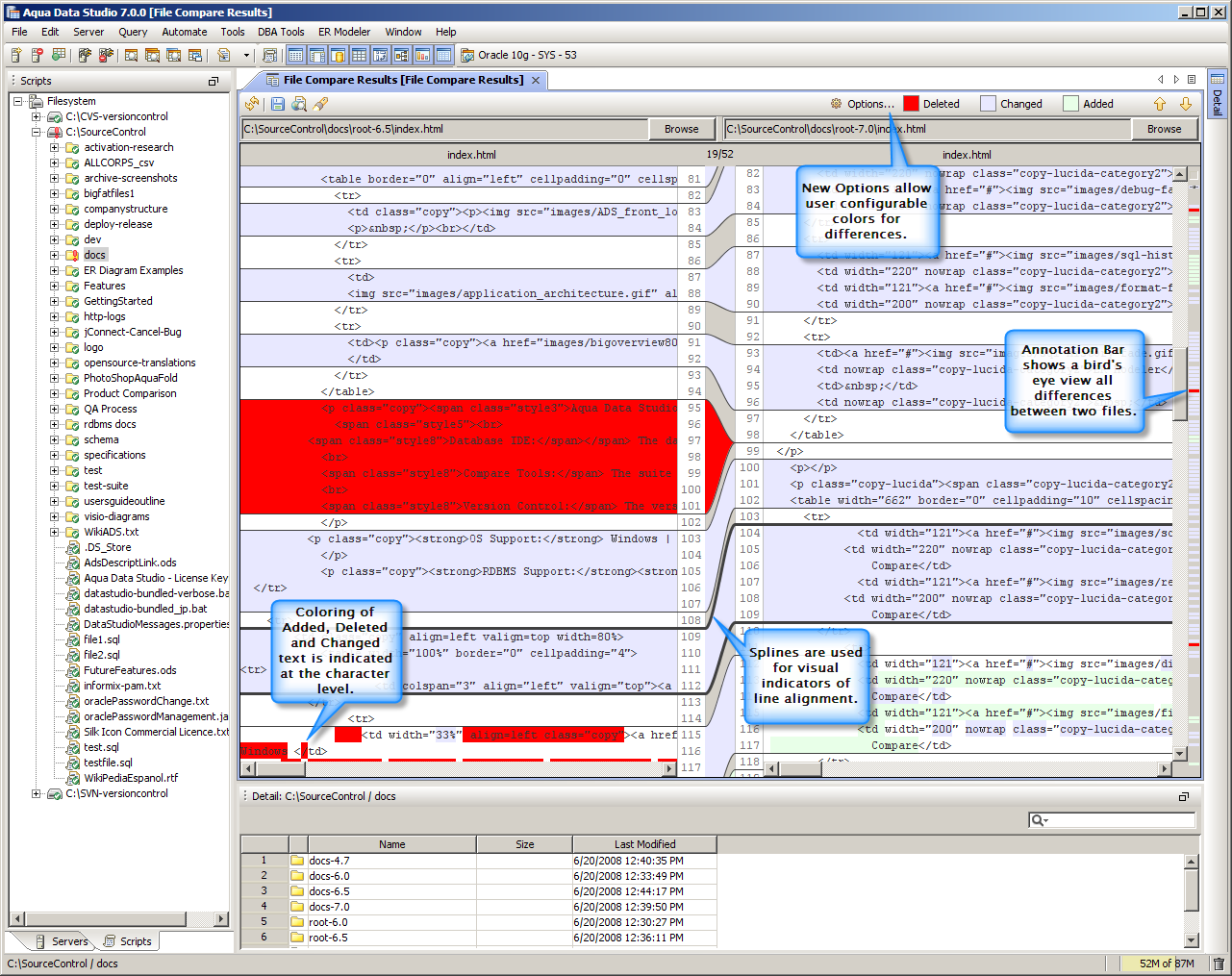
Character-level Compare Tools – Visual indicators let you see exactly what has changed down to the character level. You can also customize the highlight colors used to suit your needs. Learn more »
Aqua Data Studio 7 now speaks your language—provided that you speak English, Spanish, French, Portuguese, Italian, German, or Japanese. Learn more »
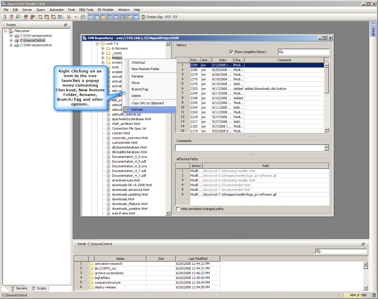
Introducing the Repository Browser. It’s now even easier to browse the entire contents and history of a repository—even without having a full local copy on your computer. Works with both Subversion and CVS. Learn more »
Aqua Data Studio 7 includes integrated support for DB2 iSeries and Apache Derby—a free and open-source Java database of exceptional quality. Support has also been added for the following new RDBMS versions: Oracle 11g, DB2 for LUW 9.5, Informix 11 and PostgreSQL 8.3. Learn more »
Quick Filtering and Sorting Tools – Anywhere you have a grid you can now perform sorting and quick filtering.
Pivot Grid – The revamped Pivot Grid now allows you to sort by data fields and features a performance increase of over 100%.
Windows Launcher – A new Windows launcher lets you configure launching options to change memory allocation, heap size, etc.
Improved Logging – View events and errors within the application as they happen.
Server Registration Enhancements – Added tilde ("~") syntax for mounting folders in server registration and new color, highlight and other options for the Query Window. Learn more »
|
|
|
|
|
|
|
|
|
|
|
|
|
|
|
|
|
|
|
|
About AquaClusters Privacy Policy Support Version - 19.0.2-4 AquaFold, Inc Copyright © 2007-2017