
Easily find issues by searching: #<Issue ID>
Example: #1832
Easily find members by searching in: <username>, <first name> and <last name>.
Example: Search smith, will return results smith and adamsmith
Aqua Data Studio / nhilam |
Follow
828
|
One of the most useful enhancements in Aqua Data Studio 7 is the ability to select multiple schema objects and quickly generate DDL CREATE and DROP statements to a query window. This feature even extends to multi-object DROPs. You can also preview multi-selected objects and sort or quick filter through the list before executing the operation.
Taking advantage of Multiple Selection Scripting
| Multi Selection |
Use Ctrl + click or Shift + click to select multiple objects; then right-click to display the new scripting options.
For database schema objects, you can:
| Multi Selection Scripting Results |
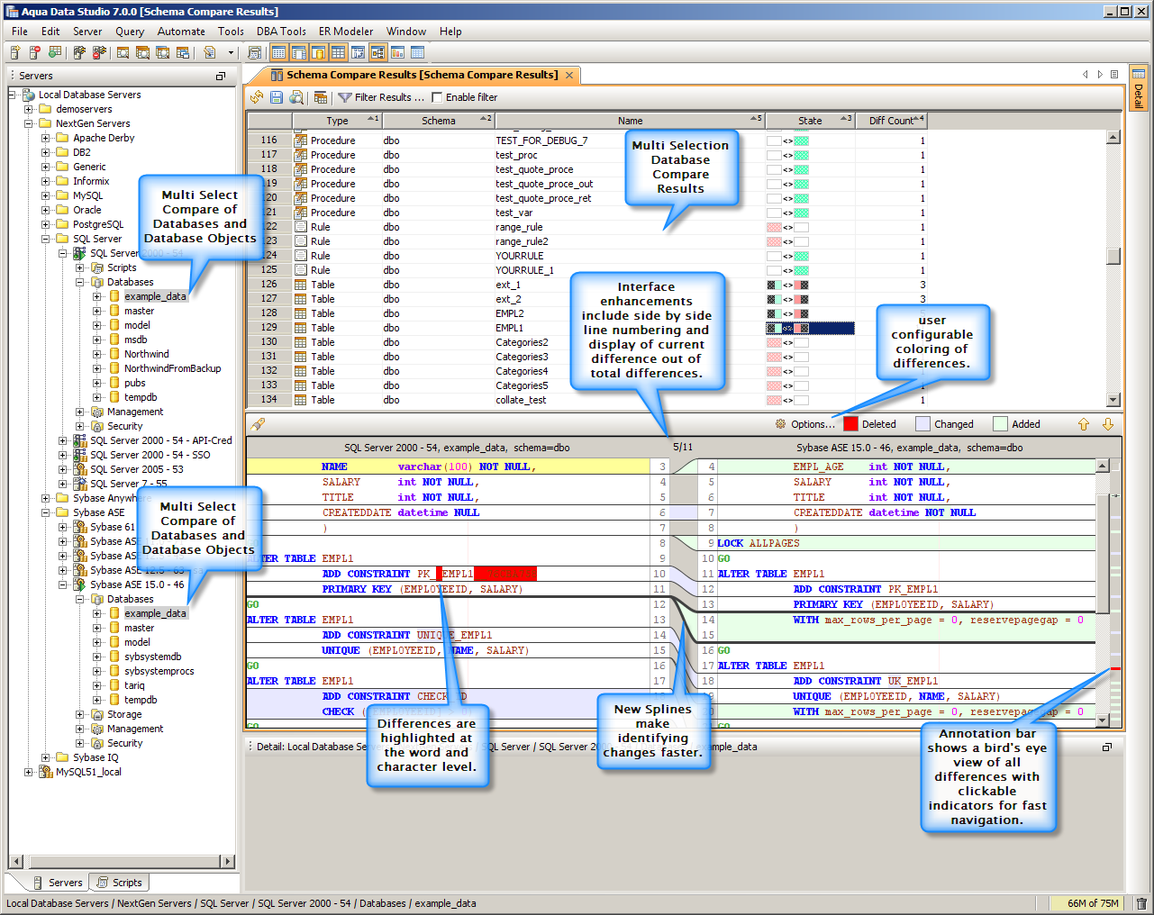
| Multi Selection Database Compare |
Multi Selection Database Compare Results |
| Multi Selection Database Compare Filters |
Multi-selection is even more useful with quick filtering and sorting. Objects to be scripted or deleted are collected into a convenient dialog box where you can sort and filter to refine your selection so that only those objects are scripted or deleted. There are also new options to display Status information, Stop on Error, Termination and Error Messages (if any).
|
|
|
|
|
|
|
|
|
|
|
|
|
|
|
|
|
|
|
|
About AquaClusters Privacy Policy Support Version - 19.0.2-4 AquaFold, Inc Copyright © 2007-2017