
Easily find issues by searching: #<Issue ID>
Example: #1832
Easily find members by searching in: <username>, <first name> and <last name>.
Example: Search smith, will return results smith and adamsmith
Aqua Data Studio / nhilam |
Follow
829
|
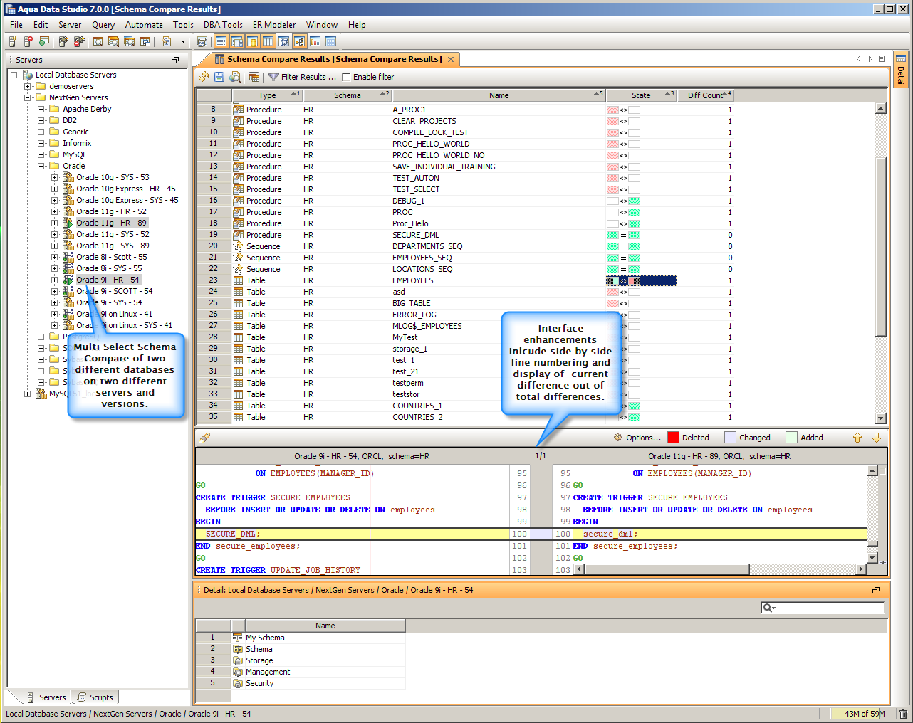
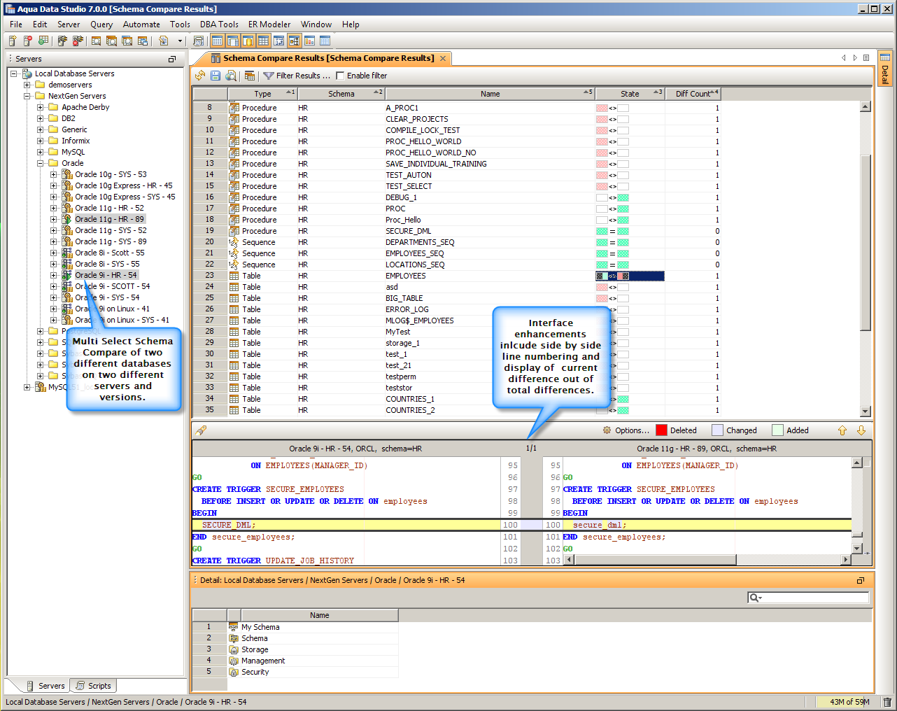
Application-level Enhancements
You’ll find many useful refinements all across Aqua Data Studio 7, including multiple selection of items, new quick filters and new views.
| Multi Select Schema | Multi Select Scripts | Quickfilter improvements | Multi Select DB Compare |
There are other changes too, including:
click on any of the above to learn more
|
|
|
|
|
|
|
|
About AquaClusters Privacy Policy Support Version - 19.0.2-4 AquaFold, Inc Copyright © 2007-2017