
Easily find issues by searching: #<Issue ID>
Example: #1832
Easily find members by searching in: <username>, <first name> and <last name>.
Example: Search smith, will return results smith and adamsmith
Aqua Data Studio / nhilam |
Follow
829
|
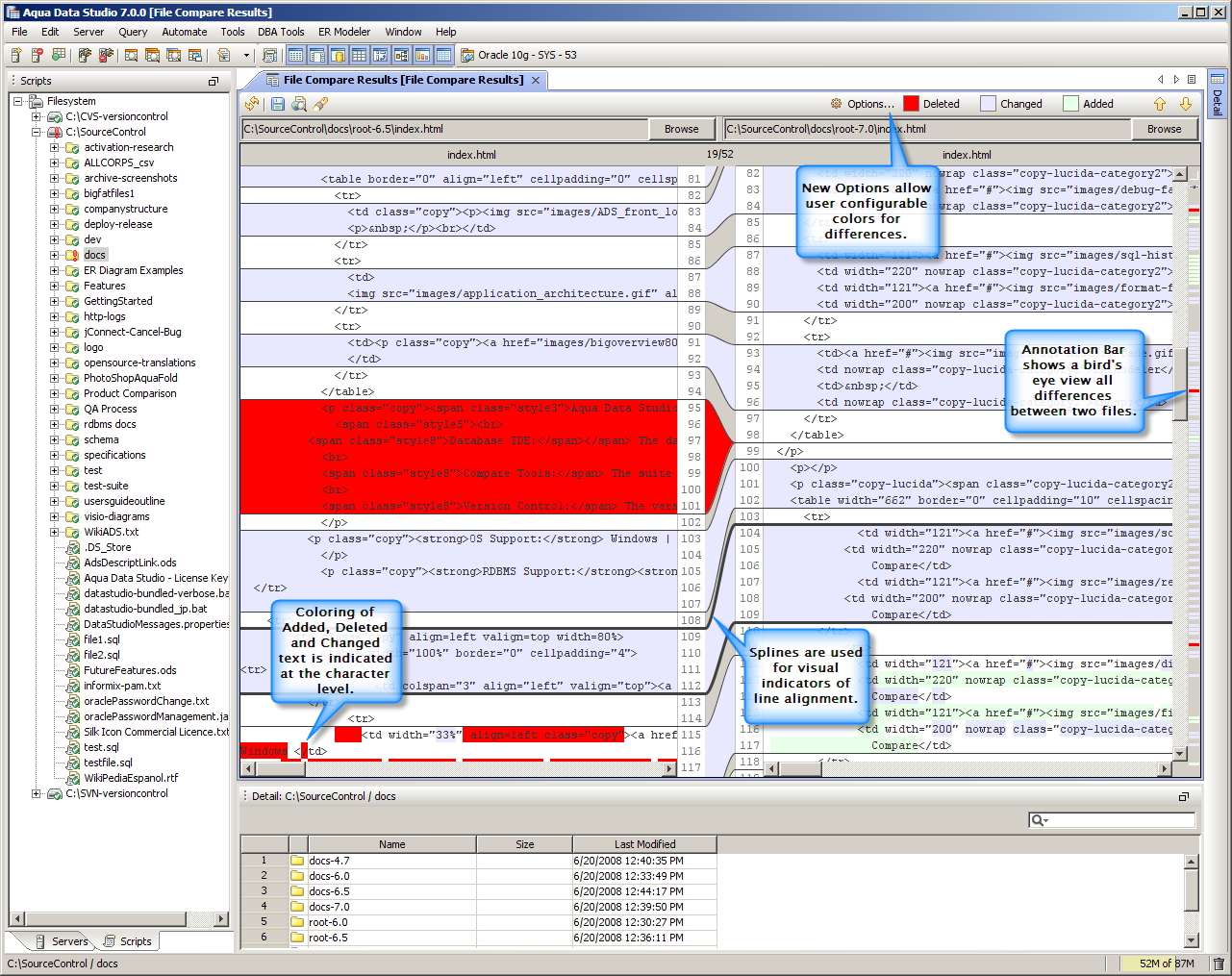
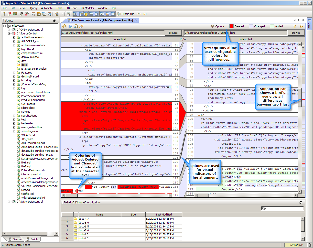
With Aqua Data Studio 7 comes a completely redesigned interface for our Compare Tools, now sporting a cleaner GUI as well as integrated version control. Visual indicators let you see exactly what has changed all the way down to the character level. You can also customize the highlight colors used to mark changes to suit your own preferences.
Features Overview
|
|
|
|
|
|
|
|
About AquaClusters Privacy Policy Support Version - 19.0.2-4 AquaFold, Inc Copyright © 2007-2017