
Easily find issues by searching: #<Issue ID>
Example: #1832
Easily find members by searching in: <username>, <first name> and <last name>.
Example: Search smith, will return results smith and adamsmith
Aqua Data Studio / nhilam |
Follow
829
|
|
Below are tips for quickly using common functions of the Query Analyzer. More information about each tip is discussed in the documentation page relating to the menu item or shortcut key for that feature. Tip 1 : You can easily view the archive of SQL Statements executed in the Query Analyzer by enabling the SQL History. The ’Start Date/Time’ and ’End Data/Time’ columns show the time the query started and ended execution
Using the Keyboard combination "CTRL+ALT+H", you may quickly view the SQL History
Tip 2 : You can enable Charting Tool in the Query Analyzer and get a graphical representation of your data. Pivot Grids (Pivot Tables) are also available
Tip 3 : You can enable Execution Plans in Aqua Data Studio which offers insight into the execution of SQL Statements and helps the user isolate potential performance bottlenecks
Using the Keyboard combination "ALT+F11", you may quickly enable the Execution Plan
Tip 4 : Build SQL Query - The Visual Query builder allows users to graphically select tables, views and relationships to build queries
Using the Keyboard combination "CTRL+ALT+Q", you may quickly enable the Visual Query builder
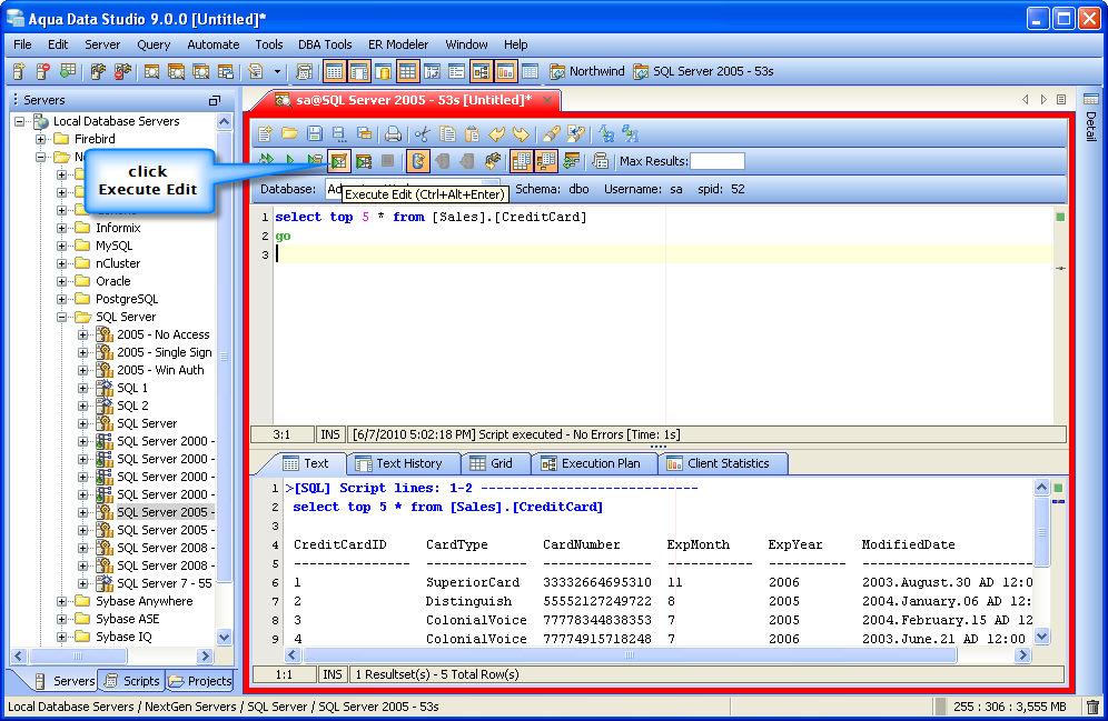
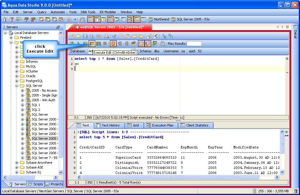
Tip 5: With Execute Edit feature in Aqua Data Studio you can quickly edit data from a table
Using the Keyboard combination "CTRL+ALT+Enter", you may quickly start editing Table Data
Tip 6: Type CTRL+D in a query to get the descriptions of the tables involved in the Query
Tip 7: You can quickly Format the SQL Queries in the Query Analyzer
Using the Keyboard combination "CTRL+B", you may quickly Format your SQL Query |
About AquaClusters Privacy Policy Support Version - 19.0.2-4 AquaFold, Inc Copyright © 2007-2017