
Easily find issues by searching: #<Issue ID>
Example: #1832
Easily find members by searching in: <username>, <first name> and <last name>.
Example: Search smith, will return results smith and adamsmith
Aqua Data Studio / nhilam |
Follow
829
|
|
Version Control - Subversion (SVN) Before Aqua Data Studio's Subversion (SVN) client can be used, there must first be a remote Subversion file repository for it to communicate with and a local mount created in the Files Browser for the local client repository. If there is no mount currently listed in the Files Browser, right clicking and choosing "Checkout Project" will generate a local mount to place the checkout in. For an explanation of how the Files Browser displays version control status, see the screenshot and discussion in the Files Browser page within the Workspace and Docking Framework section. In the Schema Browser, a mounted scripts directory can be a part of a remote source control repository. Right clicking on a mounted scripts directory allows configuring it for use in a version control repository beginning with step 3 in the "How to mount a Version Control repository" section below. Aqua Data Studio allows use of Subversion Workspace Format version 1.6 for the local repository, or version 1.5 (the default). These settings are available under File->Options->Version Control. Warning: Changing the option for subversion Workspace Format from 1.5 to 1.6 will make every check out from that point on a Workspace 1.6 format and an svn update on the local repository will convert the workspace to 1.6. Once the option to use Workspace Format 1.6 has been set, attempting to go back to Workspace 1.5 will make your local files appear unversioned. How to mount a Version Control repository
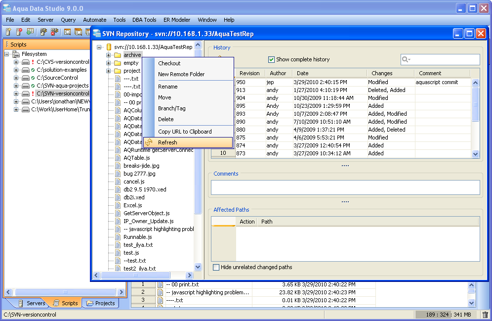
How to update a Version Control file or repository Within the scripts pane, right click on a repository, directory or file and select Update. This will retrieve the latest version from the remote repository. How to add a file to Version Control Within the scripts pane, left click on a file, files or directory to select, then right click to select "Add". This will include the selection in the repository for versioning. How to delete a file in Version Control Within the scripts pane, left click on a file, files or directory to select, then right click and navigate to "Version Control" to select "Delete". This will delete the selection from the repository. Within the Repository Browser, right clicking on an item and selecting Delete functions the same way. How to revert a file in Version Control Within the scripts pane, left click on a file, files or directory to select, then right click and navigate to "Version Control" to select "Revert". This will revert the selection in the repository. How to Show History in Version Control Within the scripts pane, left click on a file, files or directory to select, then right click and navigate to "Version Control" to select "Show History...". This will display the Version Control history of the selection in the repository. Within the Repository Browser, expanding the tree to select the file or directory you wish to view the history on, then left clicking it brings up its history in the History Table. The history displayed in the Repository Browser and the history displayed when selecting Version Control->Show History work similarly. Show History Dialog (window) Right clicking on a versioned item in the Files Browser gives direct access to show the history of that item. The resulting Show History dialog provides a list of all of the version control actions on a file or directory, and the revision's contained files. By default, the Show History Dialog only shows the most recent changes. If the "Show Complete History" option is enabled, all of the actions taken since the creation of the repository will be listed. Each action can be inspected in a table with columns for Revision, Author, Date, Changes and Comments. Two items in this history can be selected and compared to show the differences in actions and content over time. An item in the history can also be selected to "show changes" in the file as a comparison to its previous revision. Once a revision is identified within the History, right clicking on it also allows a checkout of that specific revision or a revert to that specific revision. At the bottom of the Show History is an area displaying affected paths of a revision, with an option for hiding unrelated changed paths. The Subversion (SVN) Repository Browser is a convenient way to view all of the contents of a repository, even when no working copies have been mounted locally. While the Repository Browser shows details on item history, it does not show the status of local working versions. It is more for exploring the remote repository and its contents than managing the local versions of files. To Launch the Repository Browser, right click on an item in the Files Browser and select Version Control -> Browse Repository. A window appears with the url to the repository in its title. An expandable tree view appears on the left and a history for the selected items in the tree appears on the right. The Subversion (SVN) Repository Browser points to the repository root when launched and offers an in-depth, explorable view of all of the files in a repository without requiring a local version of its content. The repository is displayed as a tree where action can be taken on individual items, or they can simply be viewed. The History table within the Repository Browser allows opening and comparing of individual items by way of a popup menu. Tree content is obtained with a background thread so that Aqua Data Studio’s other tools can be used while information from the repository is being retrieved. In the Affected Paths display, unrelated changed paths can be hidden. Inside the tree, right clicking on items allows checkout, new remote folder, rename, move, branch, delete, copy url and refresh. The Browse Repository menu item invokes the browser, pointing to the repository root, showing a tree, history table, and a "show complete history" checkbox for viewing the complete history of items in the repository. Clicking on item in the history table can also shows affected paths when it is enabled. Repository Browser Tree popup menu Right clicking within the repository browser launches a menu with checkout, new remote folder, rename, move, branch, delete, copy url, and refresh menu options. Repository Browser History Table and popup menu The Repository Browser History contains much of the functionality of the Show History Dialog mentioned above. Clicking on items within the Repository Browser History Table brings up menu options for show changes, compare, open, compare with revision, compare repository revisions. The history content is obtained in a background thread, allowing Aqua Data Studio's other operations to continue uninterrupted. Additional Subversion features
|
|
|
|
|
|
|
|
|
|
|
|
|
|
|
|
|
|
|
|
|
|
|
|
|
|
|
|
|
|
|
|
|
|
|
|
|
|
|
|
About AquaClusters Privacy Policy Support Version - 19.0.2-4 AquaFold, Inc Copyright © 2007-2017