
Easily find issues by searching: #<Issue ID>
Example: #1832
Easily find members by searching in: <username>, <first name> and <last name>.
Example: Search smith, will return results smith and adamsmith
Aqua Data Studio / nhilam |
Follow
829
|
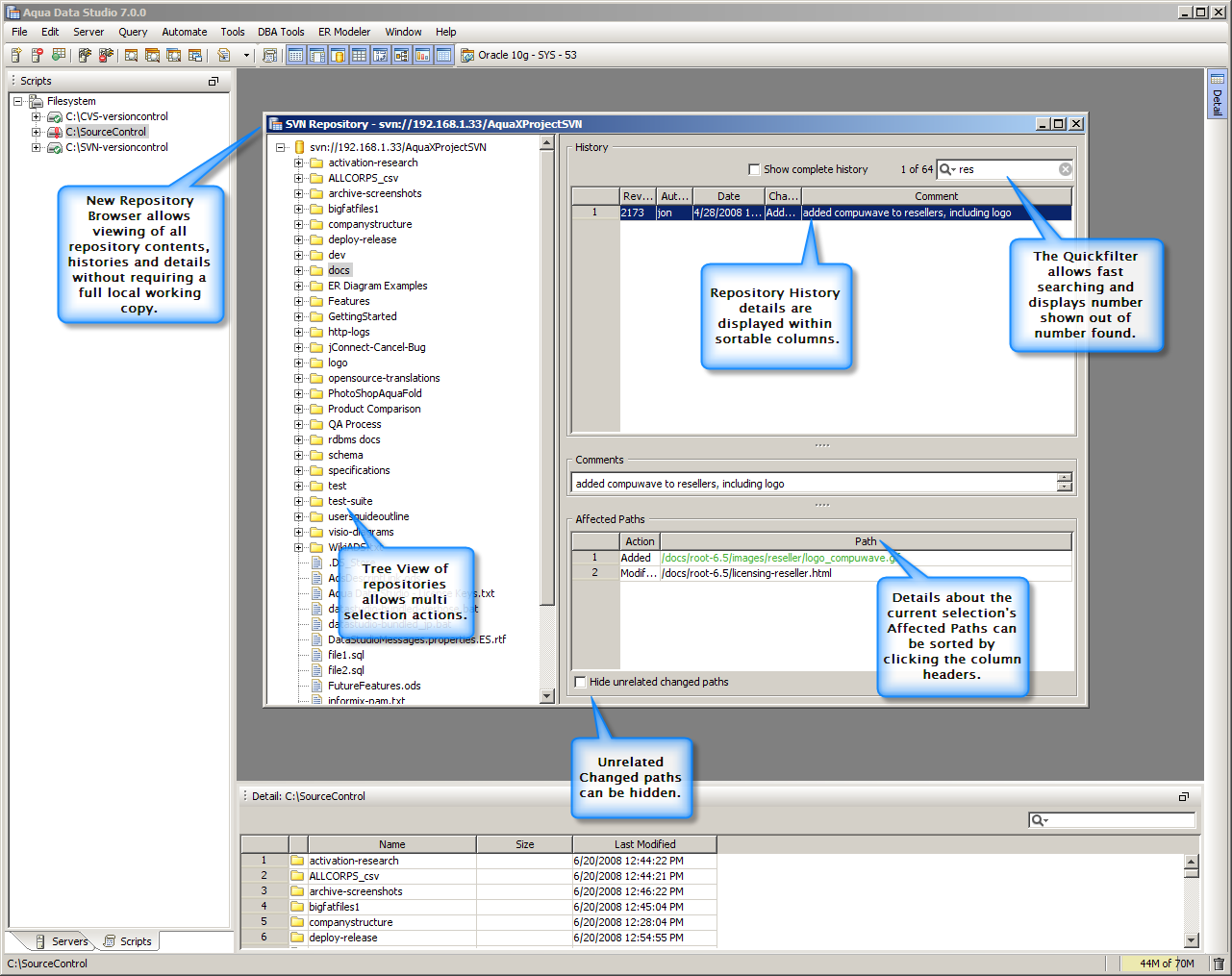
| Subversion (SVN) Repository Browser |
CVS Repository Browser |
The greatest enhancement to version control in Aqua Data Studio 7 is the addition of the Repository Browser. This allows you to view all of the contents and history of a repository—even if you do not have a full copy on your local drive. Revisions, branches and tags are all displayed in their latest versions and you have the option to filter through large lists quickly and easily. The history table even lets you open and compare individual items. The “Repo” browser works efficiently in a background thread so that you can continue using Aqua Data Studio’s other tools while repository information is being retrieved.
More Enhancements
Other version control enhancements in Aqua Data Studio 7 include multi-select menu actions for objects in the Scripts Browser and reusable commit comments.
|
|
|
|
|
|
About AquaClusters Privacy Policy Support Version - 19.0.2-4 AquaFold, Inc Copyright © 2007-2017