
Easily find issues by searching: #<Issue ID>
Example: #1832
Easily find members by searching in: <username>, <first name> and <last name>.
Example: Search smith, will return results smith and adamsmith
Aqua Data Studio / nhilam |
Follow
829
|
The new database administration tools for DB2 for LUW include the Instance Manager, Storage Manager, Security Manager and Session Manager.
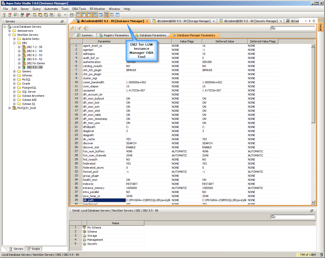
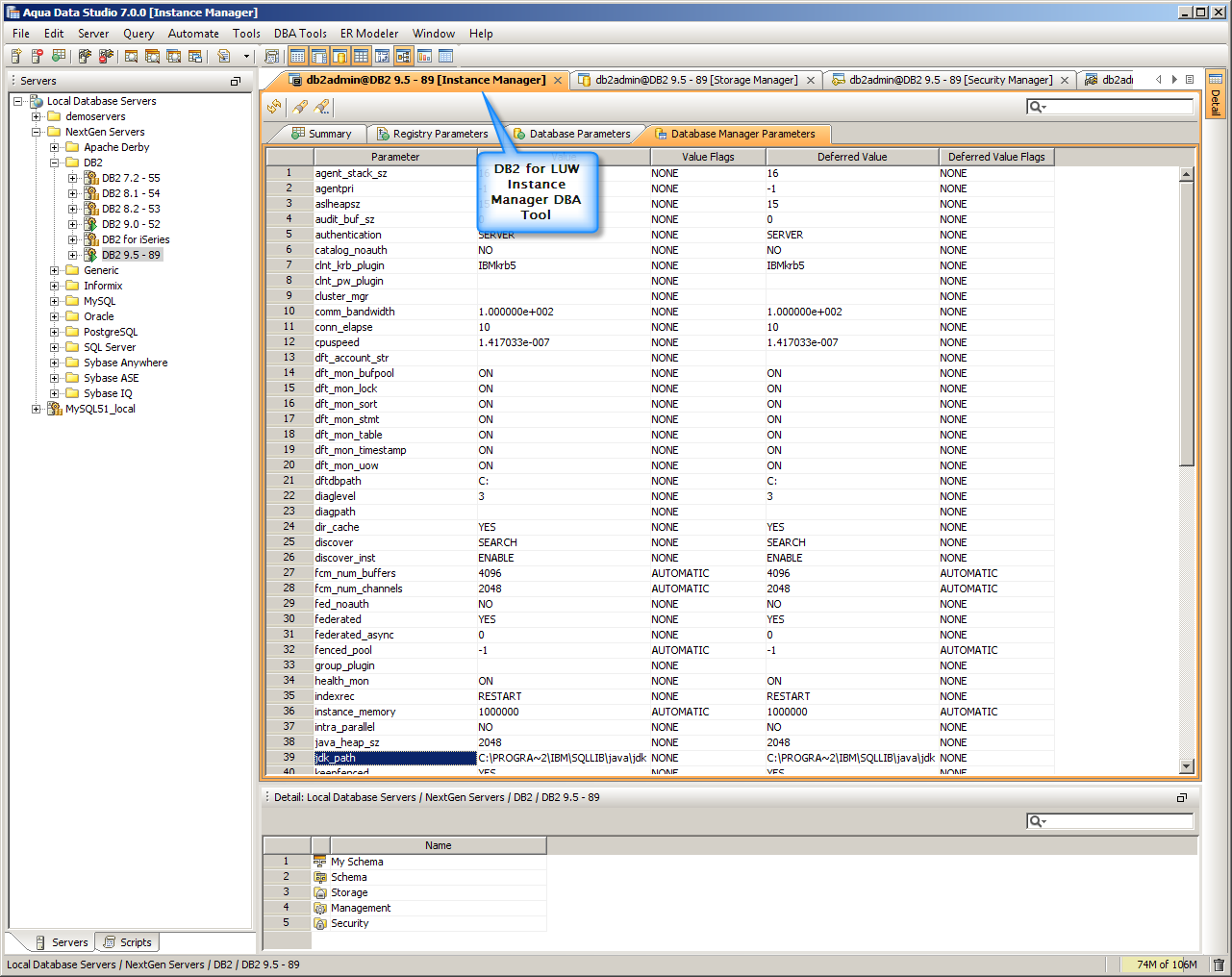
Instance Manager
| Instance Manager |
The Instance Manager provides a consistent interface to manage a DB2 for LUW server instance. You can quickly view and modify server parameters and server version information, including:
Storage Manager
| Storage Manager |
The purpose of the Storage Manager is to help you visualize and maintain storage parameters for DB2 for LUW databases.
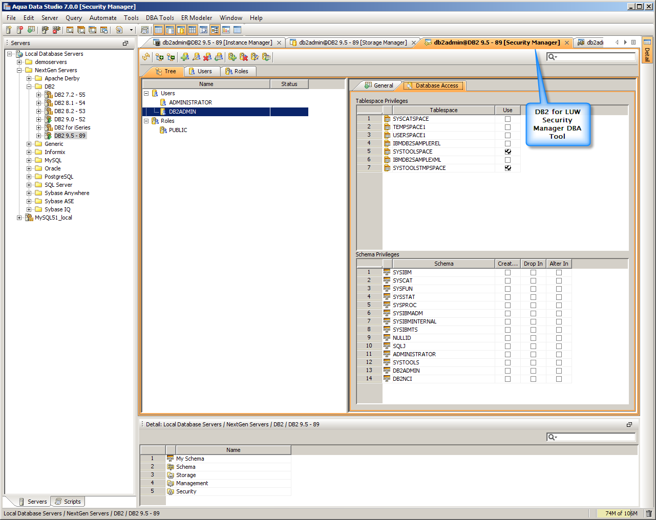
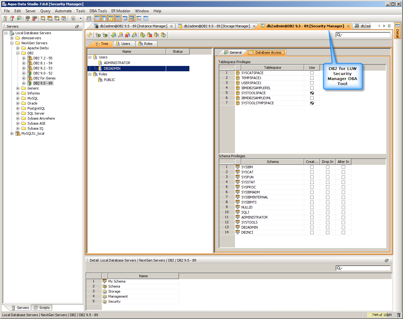
Security Manager
| Security Manager |
The Security Manager is a new feature for DB2 UDB, and provides a simple view of Users and Roles. Specifically, this is designed to help you:
Session Manager
| Session Manager |
The Session Manager is also new for DB2 UDB. It is designed to help you manage database sessions, including user and system locks, and quickly identify locks and avoid unnecessary overheads. The following parameters are captured:
|
|
|
|
|
|
|
|
About AquaClusters Privacy Policy Support Version - 19.0.2-4 AquaFold, Inc Copyright © 2007-2017